第一步,创建所需要的的表信息
1.创建学生表和添加所需要的信息
Student(SID,Sname,Sage,Ssex) --SID 学生编号,Sname 学生姓名,Sage 出生年月,Ssex 学生性别
添加测试数据1.学生表
insert into Student values(‘01’ , ‘赵雷’ , ‘1990-01-01’ , ‘男’);
insert into Student values(‘02’ , ‘钱电’ , ‘1990-12-21’ , ‘男’);
insert into Student values(‘03’ , ‘孙风’ , ‘1990-05-20’ , ‘男’);
insert into Student values(‘04’ , ‘李云’ , ‘1990-08-06’ , ‘男’);
insert into Student values(‘05’ , ‘周梅’ , ‘1991-12-01’ , ‘女’);
insert into Student values(‘06’ , ‘吴兰’ , ‘1992-03-01’ , ‘女’);
insert into Student values(‘07’ , ‘郑竹’ , ‘1989-07-01’ , ‘女’);
insert into Student values(‘08’ , ‘王菊’ , ‘1990-01-20’ , ‘女’);
mysql上显示如下:

2.课程表
Course(CID,Cname,TID) --CID --课程编号,Cname 课程名称,TID 教师编号
insert into Course values(‘01’ , ‘语文’ , ‘02’);
insert into Course values(‘02’ , ‘数学’ , ‘01’);
insert into Course values(‘03’ , ‘英语’ , ‘03’);

3.教师表
Teacher(TID,Tname) --TID 教师编号,Tname 教师姓名
insert into Teacher values(‘01’ , ‘张三’);
insert into Teacher values(‘02’ , ‘李四’);
insert into Teacher values(‘03’ , ‘王五’);

4.成绩表
SC(SID,CID,score) --SID 学生编号,CID 课程编号,score 分数
insert into SC values(‘01’ , ‘01’ , 80);
insert into SC values(‘01’ , ‘02’ , 90);
insert into SC values(‘01’ , ‘03’ , 99);
insert into SC values(‘02’ , ‘01’ , 70);
insert into SC values(‘02’ , ‘02’ , 60);
insert into SC values(‘02’ , ‘03’ , 80);
insert into SC values(‘03’ , ‘01’ , 80);
insert into SC values(‘03’ , ‘02’ , 80);
insert into SC values(‘03’ , ‘03’ , 80);
insert into SC values(‘04’ , ‘01’ , 50);
insert into SC values(‘04’ , ‘02’ , 30);
insert into SC values(‘04’ , ‘03’ , 20);
insert into SC values(‘05’ , ‘01’ , 76);
insert into SC values(‘05’ , ‘02’ , 87);
insert into SC values(‘06’ , ‘01’ , 31);
insert into SC values(‘06’ , ‘03’ , 34);
insert into SC values(‘07’ , ‘02’ , 89);
insert into SC values(‘07’ , ‘03’ , 98);

二、所需要的表创建完毕,下面我们可进行一些简单的查询
1、查询"01"课程比"02"课程成绩高的学生的信息及课程分数–1.1、查询同时存在"01"课程和"02"课程的情况
select a.* , b.score 课程01的分数,c.score 课程02的分数 from Student a , SC b , SC c
where a.SID = b.SID and a.SID = c.SID and b.CID = ‘01’ and c.CID = ‘02’ and b.score > c.score

2、查询同时存在"01"课程和"02"课程的情况和存在"01"课程但可能不存在"02"课程的情况(不存在时显示为null)(以下存在相同内容时不再解释)
select a.* , b.score 课程01的分数,c.score 课程02的分数 from Student a
left join SC b on a.SID = b.SID and b.CID = ‘01’
left join SC c on a.SID = c.SID and c.CID = ‘02’

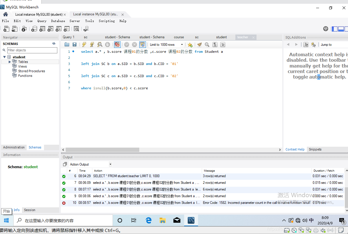
查询"01"课程比"02"课程成绩低的学生的信息及课程分数–2.1、查询同时存在"01"课程和"02"课程的情况
select a.* , b.score 课程01的分数 ,c.score 课程02的分数 from Student a , SC b , SC c
where a.SID = b.SID and a.SID = c.SID and b.CID = ‘01’ and c.CID = ‘02’ and b.score < c.score

–2.2、查询同时存在"01"课程和"02"课程的情况和不存在"01"课程但存在"02"课程的情况
select a.* , b.score 课程01的分数 ,c.score 课程02的分数 from Student a
left join SC b on a.SID = b.SID and b.CID = ‘01’
left join SC c on a.SID = c.SID and c.CID = ‘02’
where isnull(b.score,0) < c.score

查询平均成绩小于60分的同学的学生编号和学生姓名和平均成绩
查询在sc表存在成绩的学生信息的SQL语句。
select a.SID , a.Sname , cast(avg(b.score) as decimal(18,2)) avg_score
from Student a , sc b
where a.SID = b.SID
group by a.SID , a.Sname
having cast(avg(b.score) as decimal(18,2)) < 60
order by a.SID

查询所有同学的学生编号、学生姓名、选课总数、所有课程的总成绩–5.1、查询所有有成绩的SQL。
select a.SID 学生编号 , a.Sname 学生姓名 , count(b.CID) 选课总数, sum(score) 所有课程的总成绩
from Student a , SC b
where a.SID = b.SID
group by a.SID,a.Sname
order by a.SID

查询"李"姓老师的数量
select count(Tname) 李姓老师的数量 from Teacher where Tname like ‘李%’

查询学过"张三"老师授课的同学的信息
select distinct Student.* from Student , SC , Course , Teacher
where Student.SID = SC.SID and SC.CID = Course.CID and Course.TID = Teacher.TID and Teacher.Tname = ‘张三’
order by Student.SID

查询没学过"张三"老师授课的同学的信息
select m.* from Student m where SID not in (select distinct SC.SID from SC , Course , Teacher where SC.CID = Course.CID and Course.TID = Teacher.TID and Teacher.Tname = ‘张三’) order by m.SID

查询学过编号为"01"但是没有学过编号为"02"的课程的同学的信息
select Student.* from Student , SC where Student.SID = SC.SID and SC.CID = ‘01’ and not exists (Select 1 from SC SC_2 where SC_2.SID = SC.SID and SC_2.CID = ‘02’) order by Student.SID

查询没有学全所有课程的同学的信息
select Student.*
from Student , SC
where Student.SID = SC.SID
group by Student.SID , Student.Sname , Student.Sage , Student.Ssex having count(CID) < (select count(CID) from Course)

查询至少有一门课与学号为"01"的同学所学相同的同学的信息
select distinct Student.* from Student , SC where Student.SID = SC.SID and SC.CID in (select CID from SC where SID = ‘01’) and Student.SID <> ‘01’

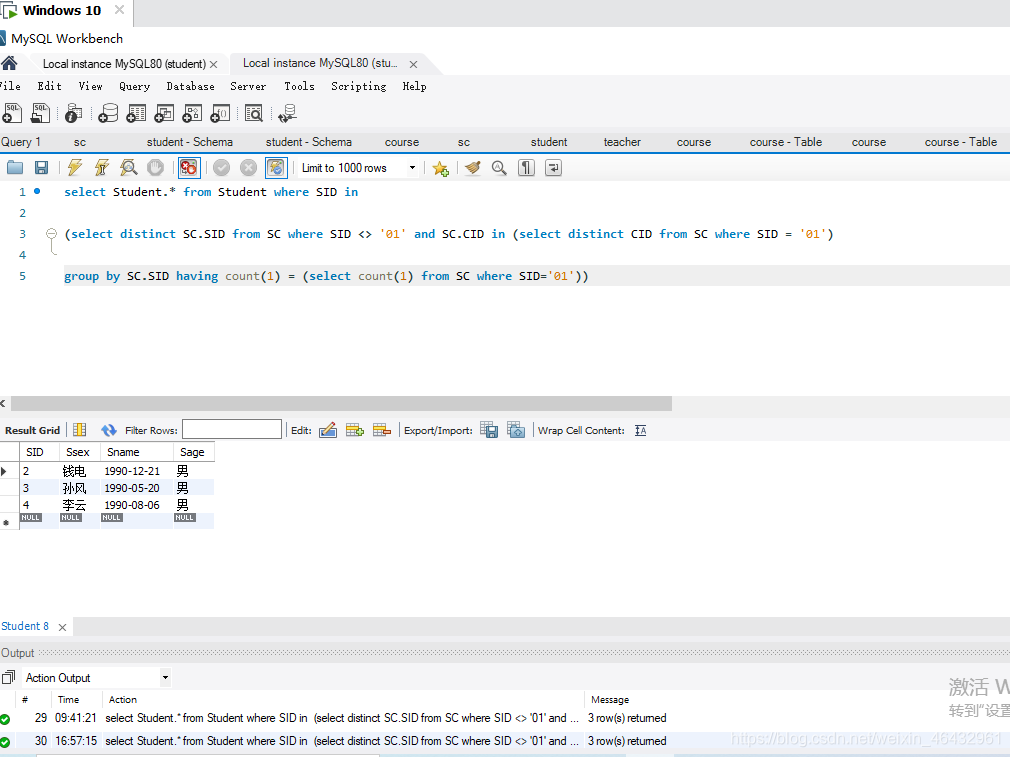
查询和"01"号的同学学习的课程完全相同的其他同学的信息
select Student.* from Student where SID in
(select distinct SC.SID from SC where SID <> ‘01’ and SC.CID in (select distinct CID from SC where SID = ‘01’)
group by SC.SID having count(1) = (select count(1) from SC where SID=‘01’))
select Student.* from Student where SID in
(select distinct SC.SID from SC where SID <> ‘01’ and SC.CID in (select distinct CID from SC where SID = ‘01’)
group by SC.SID having count(1) = (select count(1) from SC where SID=‘01’))

查询没学过"张三"老师讲授的任一门课程的学生姓名
select student.* from student where student.SID not in
(select distinct sc.SID from sc , course , teacher where sc.CID = course.CID and course.TID = teacher.TID and teacher.tname = ‘张三’)
order by student.SID

查询两门及其以上不及格课程的同学的学号,姓名及其平均成绩
select student.SID , student.sname , cast(avg(score) as decimal(18,2)) avg_score from student , sc
where student.SID = SC.SID and student.SID in (select SID from SC where score < 60 group by SID having count(1) >= 2)
group by student.SID , student.sname

检索"01"课程分数小于60,按分数降序排列的学生信息
select student.* , sc.CID , sc.score from student , sc
where student.SID = SC.SID and sc.score < 60 and sc.CID = ‘01’
order by sc.score desc

按平均成绩从高到低显示所有学生的所有课程的成绩以及平均成绩–17.1 SQL 2000 静态
select a.SID 学生编号 , a.Sname 学生姓名 ,
max(case c.Cname when ‘语文’ then b.score else null end) 语文 ,
max(case c.Cname when ‘数学’ then b.score else null end) 数学 ,
max(case c.Cname when ‘英语’ then b.score else null end) 英语 ,
cast(avg(b.score) as decimal(18,2)) 平均分
from Student a
left join SC b on a.SID = b.SID
left join Course c on b.CID = c.CID
group by a.SID , a.Sname
order by 平均分 desc

查询各科成绩最高分、最低分和平均分:以如下形式显示:课程ID,课程name,最高分,最低分,平均分,及格率,中等率,优良率,优秀率
–及格为>=60,中等为:70-80,优良为:80-90,优秀为:>=90
–方法1
select m.CID 课程编号 , m.Cname 课程名称 ,
max(n.score) 最高分 ,
min(n.score) 最低分 ,
cast(avg(n.score) as decimal(18,2)) 平均分 ,
cast((select count(1) from SC where CID = m.CID and score >= 60)*100.0 / (select count(1) from SC where CID = m.CID) as decimal(18,2)) 及格率 ,
cast((select count(1) from SC where CID = m.CID and score >= 70 and score < 80 )*100.0 / (select count(1) from SC where CID = m.CID) as decimal(18,2)) 中等率 ,
cast((select count(1) from SC where CID = m.CID and score >= 80 and score < 90 )*100.0 / (select count(1) from SC where CID = m.CID) as decimal(18,2)) 优良率 ,
cast((select count(1) from SC where CID = m.CID and score >= 90)*100.0 / (select count(1) from SC where CID = m.CID) as decimal(18,2)) 优秀率
from Course m , SC n
where m.CID = n.CID
group by m.CID , m.Cname
order by m.CID

查询不同老师所教不同课程平均分从高到低显示
select m.TID , m.Tname , cast(avg(o.score) as decimal(18,2)) avg_score
from Teacher m , Course n , SC o
where m.TID = n.TID and n.CID = o.CID
group by m.TID , m.Tname
order by avg_score desc














