监控方法基本套路

article/2025/10/2 12:46:22

监控方法基本套路

性能测试监控方法基本套路

1、传统OS定位方法:

  1. 通过CPU,内存,IO,网络等指标初步确定问题
  2. 根据问题进一步确定进程的PID
  3. 根据进程PID,确定到线程基本TID
  4. 根据线程的Dump确定堆栈信息
  5. 根据堆栈信息定位到代码层级别 定位思路如下图所示:

2、利用Dynatrace,按照上述思路做逐步的分析和深入定位  以CPU占比较高的代码定位为例:

  1. 部署Dynatrace监控程序到需要监控的应用主机
  2. 在Dynatrace的windows客户端新建配置,正确配置到监控的主机应用设置
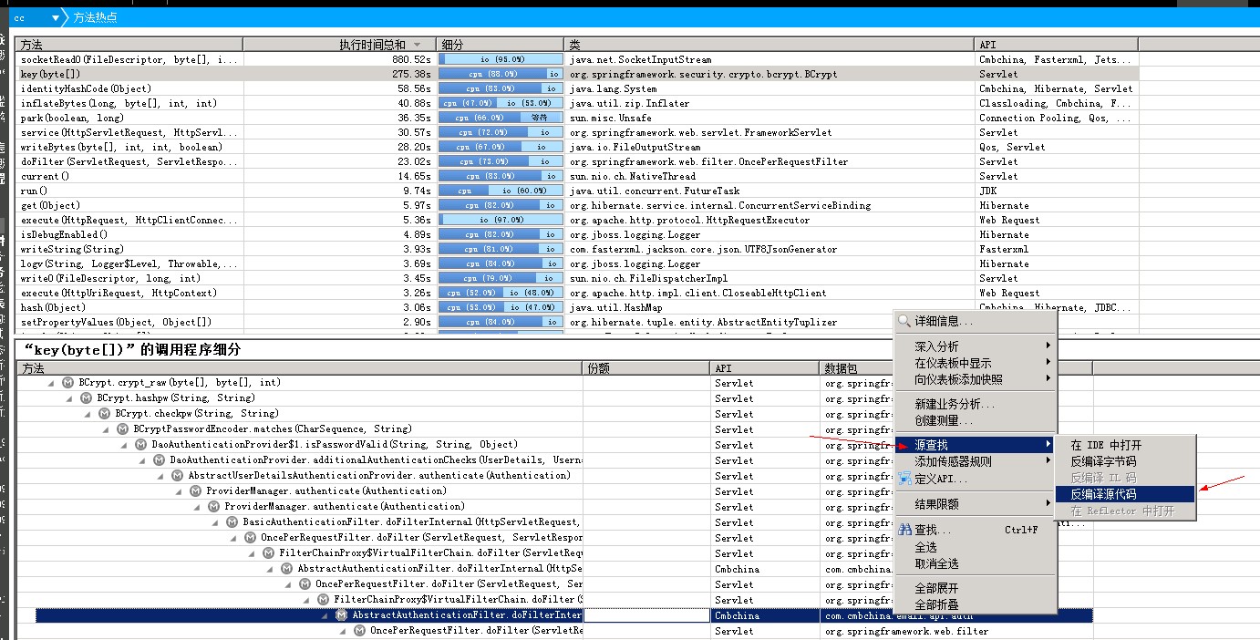
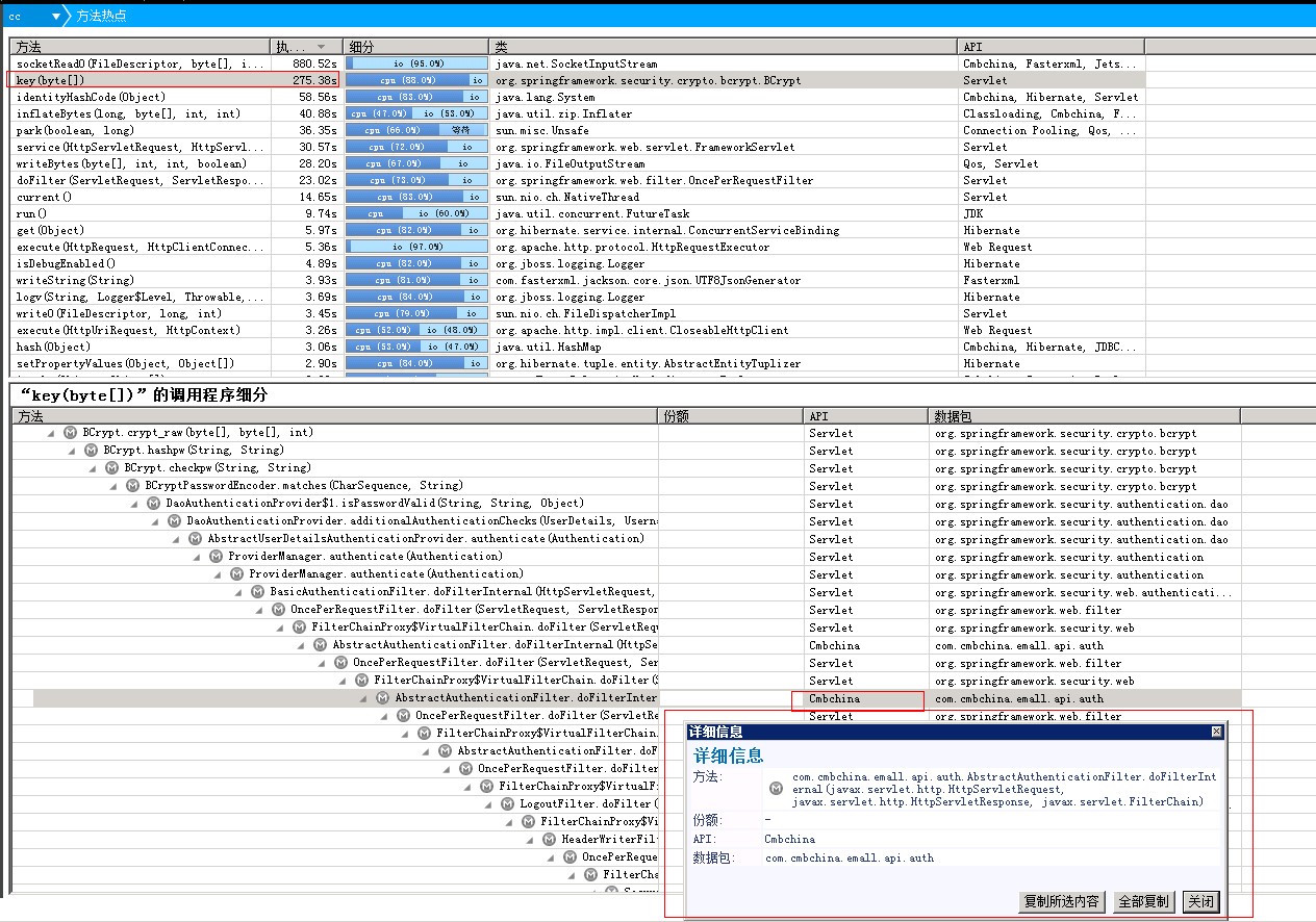
  3. 在Dynatrace监控页面,找出CPU占用及耗时较多的应用

 

  1. 在该应用点击右键,进入深入分析-方法热点分析

 

  1. 按照执行时间总和排序,找出占用CPU最高的方法,全部展开,定位到Cmbchina的API,并右键点击选择详细信息,定位出具体的方法

  1. 可以通过右键点击该方法,选择“源查找-反编译源代码”,找出该段代码

反编译代码之后结果:


http://chatgpt.dhexx.cn/article/KXHMbvec.shtml

相关文章

Dynatrace系列之- 如何发现和分析问题

Dynatrace系列之- 如何发现和分析问题 Dynatrace用Problem(问题)表示异常情况,即偏离了正常行为或状态。例如某个服务速度变慢或某个用户登录应用速度变慢。每当检测到问题时,Dynatrace都会引发一个特定的problem event(问题事件)来表示此类异常。 请注…

网址和URL之间的区别:什么是RUI、RUL、URN

调用Web地址是普通的一个问题。一般这种情况,大家都会说,将“URL”放到浏览器中。这里提到的URL ,其实不是一个URL ,是网址的意思。URI 是统一资源标识符,而 URL 是统一资源定位符。因此,笼统地说&#xff…

146. LRU 缓存机制

LRU 缓存机制 运用你所掌握的数据结构,设计和实现一个 LRU (最近最少使用) 缓存机制 。 实现 LRUCache 类: LRUCache(int capacity) 以正整数作为容量 capacity 初始化 LRU 缓存int get(int key) 如果关键字 key 存在于缓存中,则返回关键字…

物理读之LRU(最近最少被使用)的深入解析 (解释LRU_FLAG的含义)

物理读之LRU(最近最少被使用)的深入解析 转载请注明出处: http://blog.csdn.net/guoyjoe/article/details/38264883 一组LRU链表包括LRU主链,LRU辅助链,LRUW主链,LRUW辅助链,称为一个WorkSet(…

LRU(最近最少使用)缓存机制

title: LRU缓存机制 categories: 操作系统 tags: 操作系统LRUOS计算机知识 LRU(最近最少使用)缓存机制 LRU:最近最少使用缓存机制 其设计的原则依据:如果一个数据在最近一段时间没有被访问到,那么在将来它被访问的可能性也很小。也就是…

LRU简单实现-了解一下?

LRU 算法 LRU 是一种作为缓存的算法,像 CPU 缓存,数据库缓存,浏览器缓存。以及在移动端开发时的图片安缓存,采用 LRU 缓存策略的应用很广泛。在面试中也是常常考察的一个点。当然也有其他缓存方法,常见的策略有三种&a…

LRU总结

文章目录 [146. LRU 缓存机制](https://leetcode-cn.com/problems/lru-cache/)ACM模式LRU 在 MySQL 中的应用LRU 在 Redis 中的应用面试官:来,手写一个线程安全并且可以设置过期时间的LRU缓存 146. LRU 缓存机制 力扣原题 class Node{public int key;pu…

html ur是什么意思_url是什么意思?

实际上,我们在使用互联网的过程中,其中有许多东西都是只会用,而不知道它到底是啥名字,看见了也不理解它是做什么的,比如今天我将和大家说的URL,实际上就是我们在互联网生活中非常常见的一个东西。 web前端学习:打造全网web前端全栈资料库(总目录)看完学的更快,掌握的…

LRU 缓存(Java)

请你设计并实现一个满足 LRU (最近最少使用) 缓存 约束的数据结构。 实现 LRUCache 类: LRUCache(int capacity) 以 正整数 作为容量 capacity 初始化 LRU 缓存 int get(int key) 如果关键字 key 存在于缓存中,则返回关键字的值,否则返回 -1…

LRU算法的理解,终于懂了

https://blog.csdn.net/luoweifu/article/details/8297084 以上是让我看明白的博客链接。 下面是我自己的理解,比如下面这道题: 可以这么来看,有一个容量为6的容器,每次放进去一个有编号的球,如果容器中有相同编号…

LRU缓存

一、什么是LRU算法 LRU,Least Recently Used算法,即一种缓存淘汰策略。 计算机的缓存容量有限,若缓存满了则需要删除一些内容,给新的缓存腾出空间,但问题是要删除哪些内容呢?当然是把用的少的缓存删掉&am…

【网络】HTTP 协议中 URI 和 URL 有什么区别?

HTTP定义 超文本传输协议(Hyper Text Transfer Protocol,HTTP)是一个简单的请求-响应协议,它通常运行在TCP之上。它指定了客户端可能发送给服务器什么样的消息以及得到什么样的响应。请求和响应消息的头以ASCII形式给出 HTTP是用…

LRU缓存机制,你想知道的这里都有

概述 LRU是Least Recently Used的缩写,译为最近最少使用。它的理论基础为 “最近使用的数据会在未来一段时期内仍然被使用,已经很久没有使用的数据大概率在未来很长一段时间仍然不会被使用” 由于该思想非常契合业务场景 ,并且可以解决很多实…

LRU简单实现-了解一下

LRU 算法 LRU 是一种作为缓存的算法,像 CPU 缓存,数据库缓存,浏览器缓存。以及在移动端开发时的图片安缓存,采用 LRU 缓存策略的应用很广泛。在面试中也是常常考察的一个点。当然也有其他缓存方法,常见的策略有三种&a…

数据分析:RFM模型

补充: RFM分析方法:如何对用户按价值分类 深入解读和应用RFM分析方法(模型) 深入解读RFM模型-实战应用干货 转载自: 接地气的陈老师|作者 接地气学堂|来源:https://mp.weixin.qq.com/s/00vJPb9xqx4NL5Y5cPDXsw 问他咋做数据分…

数据分析之RFM模型

一.均值 RFM模型算法 从csv文件中读取相应的数据 datapd.read_csv(./dataset.csv,encodingISO-8859-1)#读取2014年的客户信息 data_14data[data[Order-year]2014] data_142.获取相应的列 data_14 data_14[[CustomerID,OrderDate,Sales]] data_14 CustomerID为用户id OrderD…

【数据分析】基于RFM模型的线上零售中的客户细分(二):RFM模型实战

基于RFM模型的线上零售中的客户细分(二) 摘要:在上一篇博客《基于RFM模型的线上零售中的客户细分(一):客户细分》中,我们了解了什么是客户细分,这篇博客将会结合具体的商业实例介绍同…

数据分析 一文搞懂什么是RFM模型

数据分析 | 一文搞懂什么是RFM模型 想知道你在电商平台心里的地位吗?学会RFM分析法,你自然知道 大家好,我是翔宇!今天我们来了解做数据分析一定要会的分析方法之一----RFM分析法。 相信大家在前天的双十一一定也多多少少贡献了…

RFM模型原理详解与实操运用

RFM模型原理详解与实操运用 RFM模型原理介绍为什么要使用RFM模型RMF模型原理介绍RFM模型用户细分 RFM模型实例操作背景/数据介绍RFM模型异化构建代码实现 最近在 运营课程中学习了RFM模型,又正正好在 商务智能的课程中学习了使用K-Means聚类分析实现RFM的操作。 …

如何利用RFM分析模型进行数据分析?

RFM模型 RFM主要根据客户活跃程度和平台交易金额贡献所做的分类。 近度:用字母R表示,代表客户最近一次的活跃距离目前的天数。在这部分客户中,有些优质客户值得通过一定的营销手段进行激活。 频度:用字母F表示,代表…