目录
- 9.5.7 车道高度
- 9.5.8 从道路超高程中排除车道
- 9.6 道路标识
- 9.6.1 路标类型和线条
- 9.6.2 显性路标类型和线条
- 9.6.3 路标偏移
- 9.7 特定车道规则
- 10 交叉口
- 10.1 来路
- 10.2 联接道路
- 10.2.1 交叉口中联接道路的优先级
- 10.2.2 联接道路的方向
- 10.3 交叉口内的道路表面
- 10.4 虚拟交叉口
- 10.4.1 虚拟连接
- 10.5 交叉口组
- 10.5.1 用于交叉口的控制器
9.5.7 车道高度
车道高度必须沿h坐标得到定义。无关于道路高程,车道高度可用于标高车道。车道高度用于执行如图71所示的小规模高程,该图展示了人行通道如何通过车道高度被拔高。车道高度被认为是偏离道路并朝z方向的偏移(包括高程、超高程和形状)。

在OpenDRIVE中,车道高度用<lane>元素内的<height>元素来表示。属性,
t_road_lanes_laneSection_lr_lane_height
| 名称 | 类型 | 单位 | 值 | 描述 |
|---|---|---|---|---|
| soffset | t_grEqZero | m | [0;∞[ | 起始位置的s坐标,相对于前驱<laneSection>元素的位置 |
| inner | double | m | ]-∞;∞[ | 道路水平的内偏移 |
| outer | double | m | ]-∞;∞[ | 道路水平的外偏移 |
XML示例,
<lane id="-2" type="sidewalk" level="false"><link><successor id="-3"/></link><width sOffset="0.0" a="2.0" b="0.0" c="0.0" d="0.0"/><height sOffset="0.0" inner="0.12" outer="0.12"/>
</lane>
规则,以下规则适用于车道高度:
- 必须使用元素
<height>来修改例如路缘石等物体的车道高度。 - 中心车道不能被车道高度标高。
- 车道高度不能用于定义道路高程或超高程。
- 车道高度仅能在小规模高程中使用。
相关内容:道路高程、车道、车道段内车道分组
9.5.8 从道路超高程中排除车道
单独的车道可从超高程中被排除,以便覆盖如带路缘石和边界的道路或无超高程的人行道等情况。图72展示了对属性@level的使用,该属性将把道路的最外侧车道从超高程中排除出去。

OpenDRIVE提供的属性@level用于将车道从道路超高程中排除出去。当车道的属性设为真(TRUE),那么该车道将会被道路的超高程和道路形状定义排除。车道的高程则与内侧连接车道的高度保持一致。多个外侧车道的水平可能为真(level=TRUE),例如一条人行道之后紧跟着的是一条自行车道。
规则,以下规格适用于将车道从道路高程中排除:
- 如果一条车道有@level = TRUE这条属性,那么必须至少在一侧只有@level = TRUE的车道存在,直至到达道路边缘。
- 可出现多条@level = TRUE的外车道。
相关内容:超高程、车道类型。
9.6 道路标识
道路上的车道可拥有不同的车道标识,比如不同颜色和样式的线。OpenDRIVE为路标提供了 <roadMark>元素。路标信息定义了车道外边界上的线的样式,在左车道上则为左边界,在右车道则为右边界。而作为分隔左右车道的中心线的样式则由中心车道路标元素来确定。可为道路横断面内的每一条车道定义多个路标元素。也可使用多个属性(如@type,@weight和@width)来描述车道标志的属性。有两种规定路标类型的方法:
- 通过
<roadMark>元素内的@type属性可以输入存储在应用内的关键词。这些关键词被用于描述简化的路标类型如实线、虚线或草地。 <type>元素包含了更多<line>元素,这些元素将对路标进行更详细的描述。
在OpenDRIVE中,路标用<lane>元素内的<roadMark>元素来表示。属性,
t_road_lanes_laneSection_lcr_lane_roadMark_type
每一个类型的定义都必须包含一个或多个线条定义,此类定义带有关于线条(路标由此类线条组成)的附加信息。
t_road_lanes_laneSection_lr_lane_height
| 名称 | 类型 | 单位 | 值 | 描述 |
|---|---|---|---|---|
| name | string | - | - | 路标类型名称;可自由选择。 |
| width | t_grEqZero | m | [0;∞[ | 路标的累积宽度。若出现多个<line>元素,该@width为<line>元素的所有@width的总和以及路标形成所需的空间。该属性取代了<roadMark>元素中的定义。 |
t_road_lanes_laneSection_lcr_lane_roadMark_type_line
路标可由一个或多个元素组成,而多个元素通常会被并排放置。线条定义对一条给定的车道长度有效且会被自动重复利用。
| 名称 | 类型 | 单位 | 值 | 描述 |
|---|---|---|---|---|
| length | t_grEqZero | m | [0;∞[ | 可见部分的长度 |
| space | t_grEqZero | m | [0;∞[ | 可见部分之间空隙的长度 |
| tOffset | double | m | [-∞;∞[ | 自车道边界起的横向偏移。若出现<sway>元素,那么横向偏移则跟随横向偏移曲线(sway)。 |
| sOffset | t_grEqZero | m | [0;∞[ | 线条定义从路标定义起点开始的纵向偏移。 |
| rule | e_roadMarkRule | - | no passing; caution; none | 由内向外穿越界限时(如由较低绝对ID车道到较高绝对ID车道)必须注意的规则。关于值请看UML模型。 |
| width | t_grEqZero | m | [0;∞[ | 线的宽度 |
| color | e_roadMarkColor | - | - | 线的颜色。若颜色被给定, 该属性取代<roadMark>元素里的定义。关于值请看UML模型。 |
规则,以下规则适用于路标:
<roadMark>元素只能用于描述外侧路标。- 必须按照一定方式将车道线标志的中心线置于车道的外侧边界线,并使车道线标志的外半侧从物理角度上被置于下一条车道上。
相关内容:路标类型和线条、显性路标类型和线条、路标偏移。
9.6.1 路标类型和线条
关于路标类型和线条的详细信息可在<roadMark>元素内的<type>元素里得到定义。每个<type>定义包含一个或多个有路标线条附加信息的<line>定义。<type>元素里的路标信息比<roadMark>元素内@type属性中给出的要更加具体。通过属性@length和@space对路标的概况进行描述:
- @length代表了线条的可见部分。
- @space描述了不可见部分。
可通过定义横向偏移对路标进行描述。线条定义对车道给定的长度有效并自动会被重复使用。线条的可选@rule属性定义了从内部穿过车道的交通规则。在OpenDRIVE中,路标类型及线条用<roadmark>元素内的<type>元素来表示。线条定义被包含在<type>元素内的<line>元素中。属性,
t_road_lanes_laneSection_lcr_lane_roadMark
该属性定义了车道外边界线条的样式。而分隔左右车道的中心线的样式由专为中心车道而设的路标元素来确定。
| 名称 | 类型 | 单位 | 值 | 描述 |
|---|---|---|---|---|
| sOffset | t_grEqZero | m | [0;∞[ | <roadMark>元素起始位置的s坐标,相对于先前<laneSection>元素的位置。 |
| type | e_roadMarkType | - | - | 路标类型。关于值请看UML模型。 |
| weight | e_roadMarkWeight | - | - | 路标粗细。若下面给出了详细定义,则该属性可作为可选项。关于值请看UML模型。 |
| color | e_roadMarkColor | - | - | 路标颜色。关于值请看UML模型。 |
| material | string | - | - | 路标材质。由用户自定义的标识符。用"standard"作为其默认值。 |
| width | t_grEqZero | m | [0;∞[ | 路标宽度。若<line>元素里给出了详细定义,则该属性可作为可选项。 |
| laneChange | e_road_lanes_laneSection_lcr_ lane_roadMark_laneChange | - | increase; decrease; both; none | 考虑到车道按照升序从右到左被编号,该属性可使车辆朝指定方向变道。若属性缺失,则选用“both”作为默认值。关于值请看UML模型。 |
| height | double | m | [-∞;∞[ | 道路上路标的高度,例如路标的厚度。 |
相关内容:路标、显性路标类型和线条、路标偏移
9.6.2 显性路标类型和线条
当不规则路标不能被可重复的线条图案所描述时,可用自定义的路标元素对其进行描述。这些显性的定义也包含了线条定义的<line>元素,但需要知道的是,这些线条并不能像在重复的路标类型的情况中那样被自动重复利用。在OpenDRIVE中,不规则路标类型和线条用元素内的<explicit>元素来表示。线条定义被包含在<explicit>元素内的<line>元素中。<explicit>元素应该被特别用于测量数据。属性,
t_road_lanes_laneSection_lcr_lane_roadMark_explicit
t_road_lanes_laneSection_lcr_lane_roadMark_explicit_line
该属性详细说明了一条显性路标定义中的单独的线条。
| 名称 | 类型 | 单位 | 值 | 描述 |
|---|---|---|---|---|
| length | t_grEqZero | m | [0;∞[ | 可见线条的长度 |
| toffset | double | m | [-∞;∞[ | 自车道边界起的横向偏移。若出现<sway>元素,那么横向偏移则跟随横向偏移曲线(sway)。 |
| sOffset | t_grEqZero | m | [0;∞[ | 线条定义从路标定义起点开始的纵向偏移。 |
| rule | e_roadMarkRule | - | no passing; caution; none | 由内向外穿越界限时(如由较低绝对ID车道到较高绝对ID车道)必须注意的规则。关于值请看UML模型。 |
| width | t_grEqZero | m | [0;∞[ | 线条宽度。该属性取代<roadMark>元素里的定义。 |
t_road_objects_object_laneValidity
该属性可使用物体的显性有效性信息来替换默认有效性。每个物体可定义多个有效性元素。
| 名称 | 类型 | 单位 | 值 | 描述 |
|---|---|---|---|---|
| fromLane | integer | - | [-∞;∞[ | 物体所针对有效的车道最小ID |
| toLane | integer | - | [-∞;∞[ | 物体所针对有效的车道最大ID |
相关内容:路标、路标类型和线条、路标偏移
9.6.3 路标偏移
可使用<sway>元素来描述非直线但有侧边曲线的车道标志。<sway>元素为以下的(显性)类型定义转移了横向参考位置,从而定义了一个偏移。横向偏移曲线(sway)偏移将相对于车道标识的名义参考位置,即车道边界。横向曲线的主要应用案例为创建穿过施工现场的道路。行车道在黄线之间,白线被横向偏移(swayed),并只作为标志存在。

由横向参考位置而来的偏移在<roadMark>元素内的<sway>元素中得到定义。属性,
t_road_lanes_laneSection_lcr_lane_roadMark_sway
该属性针对以下(显性)类型定义对横向参考位置进行了转移,从而定义了一个偏移。横向偏移曲线(sway)偏移将相对于车道标识的名义参考位置,即车道边界。
| 名称 | 类型 | 单位 | 值 | 描述 |
|---|---|---|---|---|
| ds | t_grEqZero | m | [0;∞[ | <sway>元素起始位置的s坐标,相对于<roadMark>元素里给出的@sOffset属性。 |
| a | double | m | ]-∞;∞[ | 多项式参数a,在@s(ds=0)处的横向偏移值 |
| b | double | 1 | ]-∞;∞[ | 多项式参数b |
| c | double | 1/m | ]-∞;∞[ | 多项式参数c |
| d | double | 1/m^2 | ]-∞;∞[ | 多项式参数d |
计算方式,关于横向偏移的定义,用以下三阶多项式函数来计算给定点的横向参考位置:
t o f f s e t ( d s ) = a + b ⋅ d s + c ⋅ d s 2 + d ⋅ d s 3 toffset(ds) = a + b \cdot ds + c \cdot ds^2 + d \cdot ds^3 toffset(ds)=a+b⋅ds+c⋅ds2+d⋅ds3
其中,toffset是在给定ds位置上从车道边界得到的横向参考位置的横向偏移。a,b,c,d是系数。ds是元素起点和给定位置之间沿参考线产生的距离。每当新的元素出现,ds则清零并相对于<roadMark>元素中给定的sOffset值存在。相关内容:路标、路标类型和线条、显性路标类型和线条。
9.7 特定车道规则
可以为OpenDRIVE标准中未明确定义并将存储在所用应用程序中的特定车道定义特殊规则。在OpenDRIVE中,车道规则用<lane>元素中的<rule>元素来表示。属性,
t_road_lanes_laneSection_lr_lane_rule
该属性用于添加本说明文档中所有其它车道属性都没有涵盖的规则。
| 名称 | 类型 | 单位 | 值 | 描述 |
|---|---|---|---|---|
| sOffset | t_grEqZero | m | [0;∞[ | 起点位置的s坐标,相对于前驱<laneSection>元素的位置 |
| value | string | - | - | 自由文本;当前推荐值有:no stopping at any time; disabled parking; car pool |
规则,以下规则适用于车道规则:应用可拥有仅对相应的应用有效、但在OpenDRIVE中无效的特别车道规则。相关内容:车道。
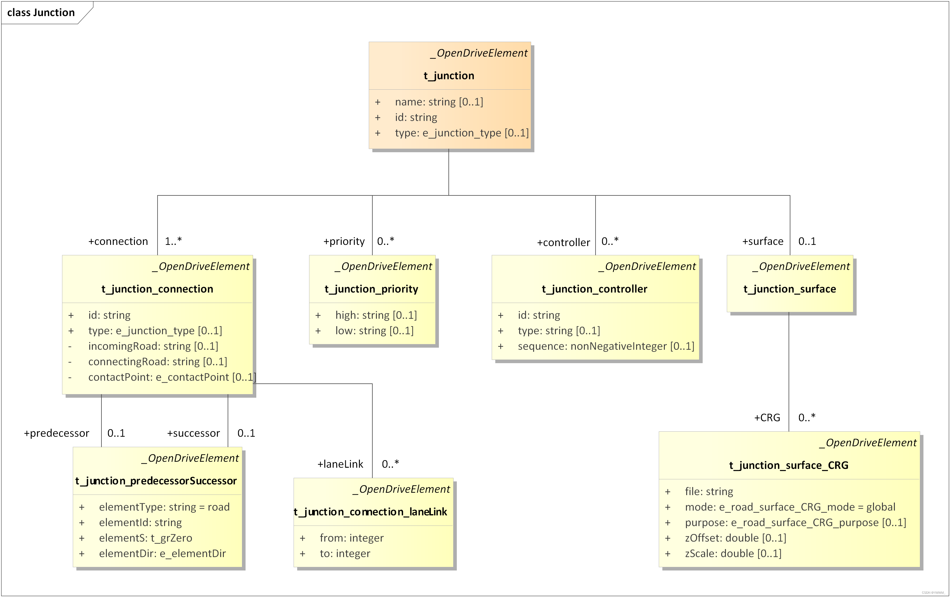
10 交叉口
交叉口指的是三条或更多道路相聚的地方,与其相关的道路被分为两种类型(如图74所示):含有驶向交叉口车道的道路称为来路。联接道路:呈现了穿过交叉口的路径。

在OpenDRIVE中,交叉口用<junction>元素来表示。联接道路则用<junction>元素中的<connection>元素来表示。OpenDRIVE并未特意将去路定义为元素或属性,来路也可被视作为去路,因此二者在此处可被相提并论。通往该道路的联接道路将此类道路隐性地定义为去路。

属性,
t_junction
该属性包含了道路在一个物理交叉口上所有可能的联接方式。
| 名称 | 类型 | 单位 | 值 | 描述 |
|---|---|---|---|---|
| name | string | - | - | 交叉口的名称;可随意选择。 |
| id | tstring | - | - | 数据库中databaseUnique ID中的唯一性ID |
| type | e_junction_type | - | default; virtual | 交叉口的类型;常规交叉口的类型为"默认"。属性对虚拟交叉口来说是必要的。 |
规则,以下规则适用于车道规则:
- 只有在道路不能被直接连接的情况下,交叉口才能得以使用。若一条道路拥有两条或以上可能的前驱或后继道路,这将导致二义性出现。而此时交叉口便会为连接清除二义性。
- 与道路不同,交叉口并不具备任何前驱或后继交叉口。
- 交叉口可拥有自己的名称,以便将自身与其它交叉口区分开来。
- 如果只有两条道路相汇,那么便不应该使用交叉口。
相关内容:来路、联接道路、道路连接
10.1 来路
来路包含了通向交叉口的车道。由于OpenDRIVE并没有特别定义去路,因此来路也可被视为去路,参见图74。为能详细说明一条作为来路的道路,将通过在<connection>元素中使用@incomingRoad属性来引用该道路的ID。属性,
t_junction_connection
该属性包含了道路在一个物理交叉口上所有可能的联接方式。
| 名称 | 类型 | 单位 | 值 | 描述 |
|---|---|---|---|---|
| id | tstring | - | - | 数据库中databaseUnique ID中的唯一性ID |
| type | e_junction_type | - | default; virtual | 交叉口的类型;常规交叉口的类型为"默认"。属性对虚拟交叉口来说是必要的。 |
| incomingRoad | string | - | - | 来路的ID |
| connectingRoad | string | - | - | 联接道路的ID |
| contactPoint | e_contactPoint | - | start; end | 联接道路的接触点;值参见UML模式 |
t_junction_connection_laneLink
该属性提供了关于在一条来路和一条联接道路之间被连接的车道信息。强烈建议使用该元素。忽略<laneLink>元素的做法已经不符合时宜。
| 名称 | 类型 | 单位 | 值 | 描述 |
|---|---|---|---|---|
| from | integer | - | - | 来路车道的ID |
| to | integer | - | - | 联接车道的ID |
XML示例,
<junction name="myJunction" id="555" ><connection id="0"incomingRoad="1"connectingRoad="2"contactPoint="start"><laneLink from="-2" to="-1"/></connection>
规则,以下规则适用于来路:
- 如果来路拥有驶离交叉口的车道,其也可被视作为去路。
- 联接道路不能作为来路。
相关内容:联接道路、交叉口、道路连接
10.2 联接道路
联接道路会对在交叉口相遇的道路进行连接。该道路描述了车辆穿过一个交叉口的路线。联接道路的建模与标准道路相同。联接道路将基于其车道对路线进行描述。联接道路详细说明了相同交叉口的来路和去路的车道之间的连接。如果该车道并没有被连接,就意味着这些车道之间的路线不通。图74和图76展示了交叉口范围内的联接道路,其将连接来路及去路。

XML示例:Ex_LHT-Complex-X-Junction.xodr(靠左行车交通)和UC_Simple-X-Junction.xodr(靠右行车交通)。
规则,以下规则适用于联接道路:
- 每条联接道路都必须只由一个
<connection>元素代表。一条联接道路拥有的车道数量可以根据需要而定。 - 一条有着多车道的来路可以通过不同方式被连接到所属正在驶离交叉口的道路的车道:
在有多条联接道路的情况下,若每条都有一个用于联接两条特定车道的<laneLink>元素,那么在该交叉口中进行变道是不可行的。
若一条联接道路有多个用于两条特定车道连接的<laneLink>元素,则在该交叉口中变道是可行的。 - 被连接车道必须如描述一样与道路平滑地相切合。
- 可以为特定车辆(例如公交车)预留联接道路。
相关内容:来路、交叉口、道路连接、车道连接、交叉口中联接道路的优先级、车道使用
10.2.1 交叉口中联接道路的优先级
如果一条来路借助多条联接道路被连接到一条正在驶离交叉口的道路,以便呈现几种可能的车道连接,那么其中一种连接可被优先考虑。只有在应用无法从交叉口前或交叉口内的标志、或正驶入交叉口的车道中得出优先级时,才需要对其进行分配。<priority>元素用于将优先级分配到联接道路。可能的属性为@high和@low。属性,
t_junction_priority
如果一条来路借助多条联接道路被连接到一条去路,以便呈现多种可能的车道连接,那么其中一种连接可被优先考虑,必须给定至少一个属性。
| 名称 | 类型 | 单位 | 值 | 描述 |
|---|---|---|---|---|
| high | string | - | - | 优先级高的联接道路ID |
| low | string | - | - | 优先级较低的联接道路ID |
规则,以下规则适用于交叉口内联接道路的优先级:只能在没有标志的情况下使用优先级元素。相关内容:联接道路、交叉口。
10.2.2 联接道路的方向
一个交叉口的联接道路可能有多个方向。在驾驶方向是唯一的情况下,为易于使用,联接道路的参考线应该被置于驾驶方向内。<connection>元素中属性@contactPoint用于对联接道路的方向进行详细说明。规则,以下规则适用于联接道路的方向:
- "start"值必须用于标明联接道路正在沿
<laneLink>元素中的连接延伸。 - "end"值必须用于标明联接道路正在沿
<laneLink>元素中的连接的反方向延伸。
相关内容:联接道路、道路类型。
10.3 交叉口内的道路表面
通过对应OpenCRG中使用的描述来对路面进行描述,道路可在交叉口被标高。可使用路面对交叉口内复杂的高程进行描述,其中包括重叠的道路。所有现存交叉口内道路高程的描述被<surface>元素所取代。由于OpenDRIVE不包含OpenCRG,因此本详细说明不对<surface>元素进行描述。属性,
t_junction_surface
该属性用于描述交叉口内的道路高程概况。当<junction>元素包含了一个<surface>元素时,后者则取代所有用于联接道路的高程数据。
t_junction_surface_CRG
OpenCRG里描述的数据用<surface>元素中的<CRG>元素来表示。
| 名称 | 类型 | 单位 | 值 | 描述 |
|---|---|---|---|---|
| file | string | - | - | 包含CRG数据的文件名称 |
| mode | e_road_surface_CRG_mode | - | global | 用于路面数据的附件模式,详情见详细说明。 |
| purpose | e_road_surface_CRG_purpose | - | elevation; friction | CRG文件包含了数据的物理用途;如果属性缺失,数据将作为高程数据。 |
| zOffset | double | m | ]-∞;∞[ | CRG中心线和惯性xy-平面(默认=0.0)之间的z-偏移 |
| zScale | double | - | ]-∞;∞[ | 用于路面描述的z-比例因子(默认=1.0)的 |
e_road_surface_CRG_mode
| 名称 | 类型 | 单位 | 值 | 描述 |
|---|---|---|---|---|
| attached | string | - | - | - |
| attached0 | string | - | - | - |
| genuine | string | - | - | - |
| global | string | - | - | - |
e_road_surface_CRG_purpose
| 名称 | 类型 | 单位 | 值 | 描述 |
|---|---|---|---|---|
| elevation | string | - | - | 对被连接的CRG文件是否包含高程值进行定义 |
| friction | string | - | - | 对被连接的CRG文件是否包含摩擦值进行定义 |
相关内容:用于道路的表面(CRG)
10.4 虚拟交叉口
虚拟交叉口用于描述道路中的联接,这类联接不要求像在一般交叉口一样去分拆主路。因此,虚拟交叉口可更轻易地被放置,其只应用于通往停车场以及住宅区的车道上。图77展示了如何应用虚拟交叉口。颜色为透明蓝的道路(道路2、4、5)属于虚拟交叉口的一部分。

无需强制对道路99进行定义;单有联接道路就足够了。虚拟交叉口用<junction>元素以及@type属性进行建模。属性,
t_junction_predecessorSuccessor
该属性提供了关于虚拟连接的前驱/后继道路的详细信息。当前只允许使用@elementType "road"这个属性。
| 名称 | 类型 | 单位 | 值 | 描述 |
|---|---|---|---|---|
| elementType | string | - | road | 被连接元素的类型;当前只有"road"被允许。 |
| elementId | string | - | - | 被连接元素的ID |
| elementS | t_grZero | - | [0;∞[ | 联接道路与前驱/后继道路相遇的s坐标 |
| elementDir | e_elementDir | - | +;- | 相对于s方向的、位于前驱/后继道路上的联接方向 |
XML示例,
<junction name="myJunction" type="virtual" id="555" ><connection id="0"incomingRoad="1"connectingRoad="2"contactPoint="start"><laneLink from="-2" to="-1"/></connection><connection id="1"incomingRoad="-1"connectingRoad="4"contactPoint="start"><laneLink from="-1" to="-1"/></connection><connection id="2"incomingRoad="-1"connectingRoad="5"contactPoint="start"><laneLink from="-1" to="-1"/></connection>
</junction>
规则,以下规则适用于虚拟交叉口:
- 虚拟交叉口中的主要来路不需要在到达交叉口区域前结束。
- 虚拟交叉口不能取代常规交叉口以及连接多条常规道路的交叉口。
- 虚拟交叉口仅能用于主要道路的分支,主要道路永远拥有较高优先级。
- 虚拟交叉口不能配备控制器,因此它没有任何交通灯。
- 如果没有任何来路被定义,@incomingRoad这个属性则值为-1。
相关内容:控制器、虚拟连接、交叉口、来路、联接道路
10.4.1 虚拟连接
虚拟连接标明了两条道路或它们中一条或多条车道之间可能的连接。由于被标识的连接是虚拟的,因此没有任何真实路线可得到定义。这意味着参考线的路线不会被改变。虚拟连接描述了道路与车道之间的拓扑连接,它不需要在几何层面上正确。该特性作为便捷函数被执行,以便OpenDRIVE对初学者来说更容易上手。虚拟连接的视图可参见图78。虚拟连接由<junction>元素中的@type属性来建模。<connection>元素中的<predecessor>以及<successor>元素描述了虚拟连接的前驱以及后继的道路。

属性:参见属性9.4。XML示例,
<junction name="myJunction" type="virtual" id="555" ><connection id="0" incomingRoad="1" connectingRoad="2" contactPoint="start"><laneLink from="-2" to="-1"/></connection><connection id="1" incomingRoad="99" connectingRoad="4" contactPoint="start"><laneLink from="-1" to="-1"/></connection><connection id="2" incomingRoad="99" connectingRoad="5" contactPoint="start"><laneLink from="-1" to="-2"/></connection><connection id="3" type="virtual"><predecessor elementType="road" elementId="99" contactPoint="end"/><successor elementType="road" elementId="1" elementS="60.0" elementDir="-"/><laneLink from="-1" to="1"/></connection><connection id="4" type="virtual"><predecessor elementType="road" elementId="99" contactPoint="end"/><successor elementType="road" elementId="1" elementS="60.0" elementDir="-"/><laneLink from="-1" to="2"/></connection><connection id="5" type="virtual"><predecessor elementType="road" elementId="1" elementS="70.0" elementDir="-"/><successor elementType="road" elementId="99" ><laneLink from="1" to="1"/></connection>
</junction>
规则,以下规则适用于虚拟连接:
- 虚拟连接不能取代由道路以及车道连接来描述的常规几何元素。
- 虚拟连接只能在虚拟道路中被定义。
相关内容:虚拟交叉口、道路连接、车道连接
10.5 交叉口组
可将两个或以上的交叉口分到交叉口组中,以标明这些交叉口属于同一个环岛。图79展示了如何将交叉口1、2、3汇总到交叉口组A中。

交叉口组是通过<junctionGroup>元素来描述的。所属交叉口组的交叉口由<junctionReference>元素来详细说明。

属性,
t_junctionGroup
可将两个或以上的交叉口分到交叉口组中,以标明这些交叉口属于同一个环岛。<junctionGroup>元素将被拆分到一个头文件元素或一系列成员元素中。
| 名称 | 类型 | 单位 | 值 | 描述 |
|---|---|---|---|---|
| name | string | - | road | 交叉口组的名称,可随意选择。 |
| id | string | - | - | ID在数据库中是唯一的。 |
| type | t_grZero | e_junctionGroup_type | roundabout; unknown | 交叉口组的类型。关于值的详情参见UML模型。 |
t_junctionGroup_junctionReference
对现有的交叉口元素进行引用。
| 名称 | 类型 | 单位 | 值 | 描述 |
|---|---|---|---|---|
| junction | string | - | road | 交叉口的ID |
XML示例:参见应用案例文件UC_2Lane-Roundabout-3Arms.xodr。相关内容:交叉口、用于交叉口的控制器。
10.5.1 用于交叉口的控制器
如图81所示,控制器可用于管理交叉口内的标志。关于控制器的使用参见标志章节。<junction>元素中的元素功能在于罗列已有控制器并根据其它交叉口内的控制器对其进行优先级排列。

用于交叉口的控制器由<junction>元素中的<controller>元素进行描述。控制器的属性@type根据应用而定,因此OpenDRIVE并不对该属性进行详细说明。

属性,t_junction_controller。该属性罗列了用于管理交叉口的控制器。
| 名称 | 类型 | 单位 | 值 | 描述 |
|---|---|---|---|---|
| id | string | - | - | 控制器的ID |
| type | string | - | - | 用于交叉口的控制器类型。自由文本,根据应用而定。 |
| sequence | nonNegativeInteger | - | [0;∞[ | 该控制器相对于同交叉口内其它控制器的顺序编号(优先级) |
XML示例,参见应用案例文件file UC_Simple-X-Junction-TrafficLights.xodr。
相关内容:控制器、交叉口组、交叉口。

















