数据库之间的关系

article/2025/10/7 2:12:48

数据库的设计

 1.多表之间的关系
     1.一对一:如 人和身份证 ,一个人只能一张身份证,一个身份证只能对应一个人
     2.一对多:如 部门和员工 一个部门有多个员工,一个员工只能对应一个部门
     3.多对多:如学生和课程 一个学生可以选择很多门课程,一个课程也可以被很多学生选择
                     

2.实现关系:
    1.一对多(多对一):如部门和员工 实现方式:在多的一方建立外键,指向一的一方的主键。


    2.多对多:如学生和课程,可以利用中间表sid和cid作为列名进行匹配(中间表至少有两个字段,这两个字段分别作为第三张表的外键,分别指向         两张表的主键)


    3.一对一:如人和身份证 一对一关系的实现可以在任意一方添加唯一外键指向另一方的主键。

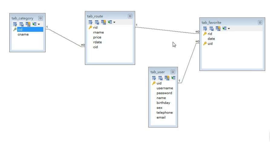
练习:多表练习:旅游线路

  

2.数据库设计的范式

案例:

第一范式:

第二范式:

第三范式:

 

 


http://chatgpt.dhexx.cn/article/7JpNfetY.shtml

相关文章

数据库(笔记)——关系代数以及相关运算

关系代数 关系代数及其运算符集合运算符关系运算符 总结 关系代数及其运算符 关系代数是一种抽象的查询语言,通过关系的运算来表达查询 关系代数常使用的运算符由如下几类 集合运算符:∪(并)、∩(交)、-&…

数据库关系代数详解

文章目录 数据库关系代数1. 传统的关系运算2. 专门的关系运算2.1 关系运算中的基础概念2.2 元组的连接2.3 象集(除法运算重要工具) 3 数学上的运算3.1 并运算3.2 差运算3.3 交运算3.4 笛卡尔积(万能运算) 4. 关系运算4.1 表格简介4.2 选择(Se…

数据库专门的关系运算

本文章用表 选择运算(从行的角度运算) 选择又称为限制,选择运算符的含义: 在关系R中选择满足给定条件的诸元组 投影(从列的角度运算) 投影运算符的含义:从表中选出若干属性列组成新的关系 注…

数据库关系代数运算之连接

联接有三种:θ联接和自然联接(这里是算术比较符),外联接。 (1) θ联接 (从R和S的笛卡儿乘积中选取满足条件“iθj”的元组 •(2)自然联接(naturaljoin) 两个…

数据库关系代数中除运算讲解和SQL语句的实现

【数据库原理】关系代数篇——除法讲解 陈宇超 编辑总结: 除法运算的一般形式示意图 如何计算RS呢,首先我们引进”象集”的概念,具体意义看下面的陈述即可理解 关系R和关系S拥有共同的属性B、C , RS得到的属性值就是关系R包含而关系S不包含的属性&am…

关系代数基本运算 数据库

操作目录 关系代数的八种基本运算并交差笛卡尔积选择投影连接除总结 关系代数的八种基本运算 并 并,就是将两个或多个表并连起来,需要注意的就是在并的过程中,我们并不是直接一笼统地并起来,而且还要对相同的元祖进行合并&#x…

数据库系统概论----关系运算之除运算

这一周都在复习《数据库系统概论》这门课,看到关系运算的这一节时,对于除运算不是很理解。 通过百度,我觉得也没有得到比较容易理解的讲解。 这里呢,我就分享一下我的理解吧,如有差错的地方,还希望看到这…

数据库-----关系运算

关系数据库概述 相关术语 ◎在现实世界中,描述一个事物常常要抽取其若干特征来表示,这些特征称为属性,如用学号、性别、班级等来描述学生。每个属性的取值范围对应一个值的集合,称为属性的域,如性别的域是{男&#x…

数据库基础--关系代数中的除法运算

除法运算的定义: 这个概念的描述的非常抽象,刚开始学习的同学完全不知所云。这里通过一个实例来说明除法运算的求解过程 设有关系R、S 如图所示,求RS 的结果 求解步骤过程: 第一步:找出关系R和关系S中相同的属…

数据库的运算

数据库的运算可分为集合运算和关系运算。 一、集合运算 • 从关系的水平方向迚行; • 包括,幵、交、差、笛卡尔积运算。 • 幵运算(R U S):可实现数据的揑入。 • 差运算(R–S):主…

关系数据库:专门关系运算

专门关系运算有:选择,投影,连接,除运算。 1.选择从关系中找出满足给定条件的所有元组称为选择,其中条件是用逻辑表达式给出的,逻辑表达式为真时元组被选取。 选择运算记为δF(R)&am…

详解【数据库】关系代数基本运算

文章目录 五中基本的关系代数操作并(Union)差(Difference)广义笛卡尔积(Extended Cartesian Product)投影(Projection)选择(Selection) 连接等值连接自然连接…

数据库关系运算——除运算

书上给“除运算”的定义是: 设关系R除以关系S的结果为关系T,则T包含所有在R但不在S中的属性及其值,且T的元组与S的元组的所有组合都在R中。 我对此不是很理解。 直到看到这样的解读,方才恍然大悟:

【数据库】关系代数基本运算

前言 关系代数是以关系为运算对象的一组高级运算的集合。由于关系定义为属性个数相同的元组的集合,因此集合代数的操作就可以引入到关系代数中。关系代数中的操作可以分为两类:传统的关系操作,并、差、交、笛卡尔积(乘&#xff09…

数据库原理之关系数据库关系运算

关系数据库关系运算 选择投影链接除运算 选择运算 选择运算是从关系R中选取使逻辑表达式F为 真的元组,是从行的角度进行的运算 投影运算 投影操作主要是从列的角度进行运算,但投影之后不仅取消可原关系中的某些列,而且还可能取消某些元组…

数据库之关系数据库的关系运算

关系运算的机理有什么用 我们学习关系运算的机理,对我们理解数据库查询操作非常重要 所以我们进行关系操作时很大程度上需要明白关系操作以及关系之间的逻辑 在我们进行数据库查询操作时,如何规范的使用数据库语言,如何进行选择时能够消除我…

数据库中的关系运算

1、和(Union)运算、针对行 针对两张具有相同属 性的表,将两者表合并起来,在合并过程中遇到重复的行保留一项就行了。 2、差(difference)运算、针对行 针对两张具有相同属 性的表,第一张表减去第…

数据库关系运算

专升本 数据库的关系运算 本文章是讨论数据库中的8种关系运算,分为传统的集合运算和专门的关系运算 传统集合运算 1:并运算U:将表拼接起来,且去掉重复记录(同结构) 2:交运算∩:取…

kafka消费模式

简介:kafka是一种消息队列,主要是观察者模式(Obsever)一个分布式的发布、订阅的消息系统,支持海量数据的数据传递(高吞吐)。Kafka将消息持久化到磁盘中,并对消息创建了备份保证了数据…

kafka 命令行操作大全

kafka 命令行操作大全 一、集群相关常用命令二、topic相关常用命令2.1 脚本&参数简介2.2 举例 三、生产者命令行常用操作3.1 脚本&参数简介3.2 举例发送消息 四、生产者命令行常用操作4.1 脚本&参数简介4.2 举例消费消息 这里主要讲命令行操作,如何安装…