描述
vuex 是vue的状态管理工具,是通过全局注入store对象,来实现组件间的状态共享
vuex的构成
1)state
state是存储的单一状态,是存储的基本数据。
2)Getters
getters是store的计算属性,对state的加工,是派生出来的数据。就像computed计算属性一样,getter返回的值会根据它的依赖被缓存起来,且只有当它的依赖值发生改变才会被重新计算。
3)Mutations
mutations提交更改数据,使用store.commit方法更改state存储的状态。(mutations同步函数)
4)Actions
actions像一个装饰器,提交mutation,而不是直接变更状态。(actions可以包含任何异步操作)
5)Module
Module是store分割的模块,每个模块拥有自己的state、getters、mutations、actions。
6)辅助函数
Vuex提供了mapState、MapGetters、MapActions、mapMutations等辅助函数给开发在vm中处理store
vuex的使用
vuex的设计思想
借鉴了Flux、Redux,将数据存放到全局的store,再将store挂载到每个vue实例组件中,利用Vue.js的细粒度数据响应机制来进行高效的状态更新。
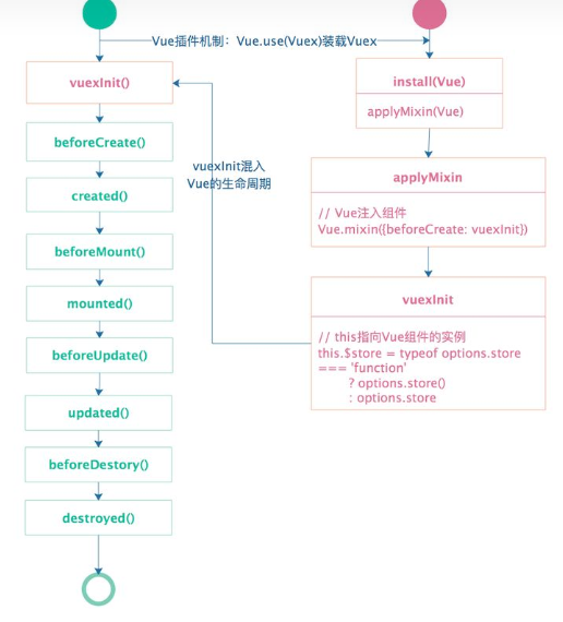
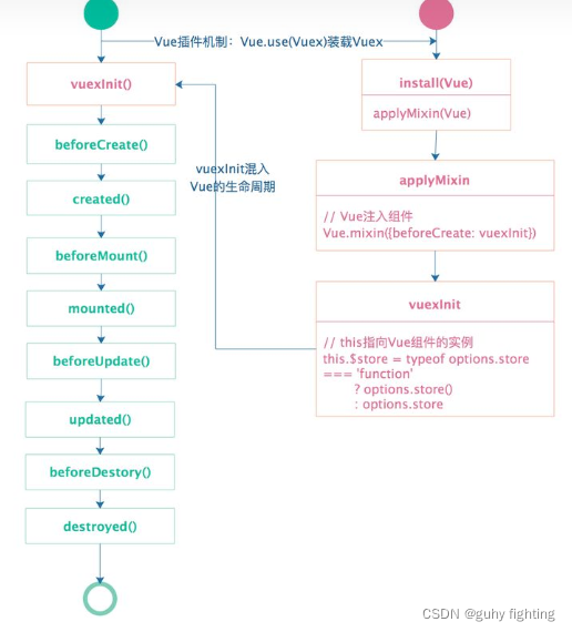
vuex的源码分析


















