ALSA Configure

article/2025/10/3 2:55:00

0. 前言

本文主要介绍alsa-lib配置文件相关代码的分析内容。

1. 配置文件的路径

在alsa-lib中,函数 snd_config_topdir 用于获取配置文件的路径,有两个方法可以进行配置:

  1. 使用环境变量 ALSA_CONFIG_DIR 进行配置。
  2. 在生成configure时,使用 –with-configdir=dir 进行配置。

默认的路径为 $prefix/share/alsa

2. 相关文档

Configuration files

需要注意以下几点:

  • 数组可以等价于复合结构,alsa-lib的代码最终会把配置文件中的数组分解为等价的复合结构。比如:
a ["first""second"
]
等价于
a {0  "first"1  "second"
}
  • “.”可以看做C++中的作用域符号。

  • 操作模式前缀符号:

“+”: 默认配置,如果节点不存在则create;如果节点存在且类型一致,则merge.
“-“: 如果节点存在且类型一致,则merge.
“?”: 如果节点已经存在则不要覆盖.
“!”: 覆盖,即不检查节点类型的条件下执行merge/create.

Runtime arguments in configuration files

alsa-lib支持运行时参数。

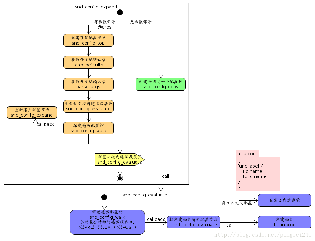
在代码中主要体现在函数 snd_config_expand 的实现上,其处理流程见下一节的橙色部分。该部分主要实现下面的功能:

  1. 解析当前的运行时参数所在的子树,并建立一个新的配置树
  2. 用新的子树以”!”模式覆盖原有的子配置树。

Runtime functions in configuration files

alsa-lib允许在运行时修改节点的配置,一些 snd_func_ 形式的內建函数用于实现该功能。

在代码中主要体现在函数 snd_config_expand 的实现上,该函数用于展开配置文件的参数和內建函数,其处理流程如下:

ALSA_snd_config_expand_Runtime

我们也可以在配置文件中配置自定义的內建函数,以扩展alsa-lib的功能。对应的,配置文件中需要增加相应的配置,如图中粉红色部分。

Hooks in configuration files

alsa-lib允许在运行时扩展节点的配置,在配置文件中通过 @hooks 数组进行配置。

在代码中主要体现在函数 snd_config_hooks 的实现上,该函数在更新配置树时被调用(调用场景可以参见对 snd_pcm_open 处理流程的分析),其自身的处理流程如下:

ALSA_snd_config_hooks_Activity

根据配置文件 alsa.conf 的默认配置,最终会调用函数 snd_config_hook_load 加载其它配置文件。

需要注意,配置节点被加载的位置是当前的hook节点位置,也就是说被加载的配置文件中的各个节点的绝对路径是需要加上根节点到hook节点的路径名称作为前缀的。比如:

# hook节点
cards.@hooks [
{...func load_for_all_cards...
}# 被加载的HDA-Intel.conf文件的内容
HDA-Intel.pcm.default {...
}

此时,该default节点的绝对路径为cards.HDA-Intel.pcm.default。

另外,我们也可以在配置文件中配置其它动态库和hook函数,这样在更新配置树时,这些自定义的函数依然会被 alsa-lib 自动调用,代码的例子可以参见:

增加hook函数

3. 主要代码的分析

解析配置文件的主要实现是 snd_config_update_ref,所有Device的open流程都会调用这个接口,它负责创建原始的配置树,并增加引用计数。

其核心代码是由下列函数完成,该函数负责更新配置信息:

int snd_config_update_r(snd_config_t **_top, snd_config_update_t **_update, const char *cfgs)
_top:返回更新后的配置信息
_update:返回已经更新过的配置文件属性
cfgs:本次需要更新的文件名
函数会将cfgs中的文件依次与_update中保存的该文件的属性进行对比(比如:最后修改时间,inode等),如果文件属性变化或者cfg是新的文件,则更新_top结构。

该函数的处理流程如下:

snd_config_update_r

最终,所有配置文件的信息会汇集成一个树型结构(多叉树)。

4. 配置树内部存储结构

配置树内部使用结构体 snd_config_t 记录配置节点的信息,多个节点的关联结构如下图所述:

Internal Config Structure

5. 配置树主要接口

Configuration Interface

配置文件的主要接口见上面的链接,有几个用的比较频繁的接口在这单独罗列如下:

函数名功能
snd_config_update_r更新并引用配置树,后序需要使用snd_config_unref解引用
snd_config_load从输入对象中载入配置树
snd_config_search / snd_config_searchv在配置树中搜索一个定义,在搜索过程中不展开
snd_config_search_definition在配置树中展开搜索一个定义,包括别名,hooks,参数,內建函数
snd_config_expand展开一个配置节点,包括参数和內建函数

6. 总结:

  1. ALSA配置文件的解析比较繁琐,大量用到了递归和迭代,不建议详细阅读这部分代码。我们只需要从接口函数处知道当前在做什么,操作之后子配置树是什么内容即可。
  2. 实在不清楚某个函数解析后的结果是什么,可以用下面的代码将配置树打印出来,这个代码在源文件中是以注释的形式存在的。
  3. 分析某个hook函数时一定要注意当前的节点位置,通过该函数加入的子配置树一般位于该hook函数的位置,也就是说新加入的节点名字前面有一定的前缀名。
#if 0   /* for debug purposes */{snd_output_t *out;snd_output_stdio_attach(&out, stderr, 0);snd_config_save(sconf, out);snd_output_close(out);}
#endif

http://chatgpt.dhexx.cn/article/hokQ72ys.shtml

相关文章

ALSA应用层编程播放音乐

关于ALSA,网上也有介绍,但是我在看的时候看的也是一脸懵逼,不是介绍的不好,是因为我之前对于嵌入式软件这一块实在没什么了解,之前一直学的JAVA,整个体系跟JAVA还是有很大的区别,要学的也完全是…

ALSA系统简析

一 音频架构 如图所示 是 嵌入式系统的音频连接 音频编解码器将数字音频信号 转换成 扬声器播放所需要的模拟声音信号。而通过麦克风时,则执行相反的过程。 数字音频信号通过 PCM技术对模拟信号以某个比特率采样得到的,编解码器的任务就是以支持的PCM…

ALSA编程精华

https://www.cnblogs.com/cslunatic/p/3677729.html 一、前序 这里了解一下各个参数的含义以及一些基本概念。 声音是连续模拟量,计算机将它离散化之后用数字表示,就有了以下几个名词术语。 样本长度(sample):样本是记录音频数据最基本的…

ALSA学习笔记

文章目录 一、概述二、系统架构三、常用操作命令1、安装ALSA2、查看音频设备3、列出音频设备4、音量控制器 四、常见问题1、cannot open mixer: 没有那个文件或目录 一、概述 ALSA(Advanced Linux Sound Architecture),高级Linux声音架构的简…

音频ALSA架构简介

一、ALSA架构 ALSA(Advanced Linux Sound Architecture)即高级 Linux 声音架构。 嵌入式移动设备的音频子系统目前主要是ALSA 驱动 asoc 框架,其中包括 codec driver、 platform driver、 machine driver 等。 codec driver只关心 codec 本身…

Linux ALSA 之一:ALSA 架构简介

一、概述 ALSA是 Advanced Linux Sound Architecture 的缩写,目前已经成为了linux的主流音频体系结构。 在 Linux 内核设备驱动层,ALSA 提供了 alsa-driver,在应用层,ALSA 为我们提供了 alsa-lib,故在其支持下&#…

ALSA (高级Linux声音架构)、ASOC基础知识

目录 第一节:什么是ALSA和ASOC 第二节:ALSA框架 第三节:ALSA的使用 第四节:ASOC的硬件框架 第四节:ASOC的软件框架 第一节:什么是ALSA和ASOC ALSA是Advanced Linux Sound Architecture,高级…

动态链接库dlopen的函数的使用

转自&#xff1a;http://blog.const.net.cn/a/17154.htm 编译时候要加入 -ldl (指定dl库) dlopen 基本定义 功能&#xff1a;打开一个动态链接库 [喝小酒的网摘]http://blog.const.net.cn/a/17154.htm 包含头文件&#xff1a; #include <dlfcn.h> 函数定义&#xff…

dlopen的用法

1、前言 为了使程序方便扩展&#xff0c;具备通用性&#xff0c;可以采用插件形式。采用异步事件驱动模型&#xff0c;保证主程序逻辑不变&#xff0c;将各个业务已动态链接库的形式加载进来&#xff0c;这就是所谓的插件。linux提供了加载和处理动态链接库的系统调用&#xff…

织梦上一篇下一篇没有了改为英文

织梦上一篇下一篇没有了改为英文 网站根目录找到 include/arc.archives.class.php 文件 打开找到 上一篇改为 Previous上一篇后面的“没有了” 改为 No Previous原图修改后 接着放下翻&#xff0c;紧贴着下面的“下一篇&#xff0c;没有了” 找到 下一篇改为 在这里插入…

在wordpress文章页中显示上一篇和下一篇文章

查看原文&#xff1a;http://www.hellonet8.com/1162.html 今天博主在看别人博客的时候发现他们的文章末尾会有显示上一篇和下一篇的文章链接&#xff0c;所以也想在自己的博客中添加这个功能。这么做顺便可以增加文章之间的相关性&#xff0c;对搜索引擎的蜘蛛也会友好些。废话…

js 实现 点击上一篇、下一篇功能

列表界面&#xff1a; 详细界面&#xff1a; 思路&#xff1a; 1. 首先目录列表渲染的数据是通过接口调用取到的值&#xff0c;然后点击具体某一条数据的时候&#xff0c;获取到他的 ID&#xff0c;然后通过路由跳转的时候带到详细信息页面。 2. 在详细页面中&#xff0c;先再…

Vue中 实现上一篇下一篇的功能

效果&#xff1a; 看下html页面 <div class"NewsDetails_cont_footer"><!-- 使用三目运算符判断 按钮是否可以点击 --><div click"last" :class"lastNoShow ? noClick : btn"><img src"../assets/img/newsDetail/公共…

java实现上一篇下一篇功能

根据文章类型查询&#xff0c;实现上一篇、下一篇的效果 自定义实体Dto(这里只放出扩展字段) Getter Setter public class OsArticleDto extends BaseDto {/** */private static final long serialVersionUID 1L;/** 上一篇文章id*/private String beforeId;/*** 上一篇文章…

vue实现上一篇下一篇

先来看一下效果图 请求回来所有文章&#xff0c;根据索引进行上一篇下一篇的判断 首先为两个按钮绑定点击事件 <buttonclick"last(lastId, columnId)":disabled"isLast":class"{ disClick: isLast true }">上一篇:{{ lastTitle }}</b…

Django针对上一篇和下一篇文章标题的实现逻辑

1、要求显示效果 2、前端html内容 <div><nav aria-label"..."><ul class"pager"><li><a href"/blog/detail/{{ previous_article.article_id }}">上一篇&#xff1a;{{ previous_article.title }}</a><…

程序员,我们应该如何去学习

IT技术的发展日新月异&#xff0c;新技术层出不穷&#xff0c;具有良好的学习能力&#xff0c;能及时获取新知识、随时补充和丰富自己&#xff0c;已成为程序员职业发展的核心竞争力。本文中&#xff0c;作者结合多年的学习经验总结出了提高程序员学习能力的三个要点。 众所周知…

程序员该如何学习新知识

想必大家都不是张无忌&#xff0c;人家三十年才可以练成的乾坤大挪移&#xff0c;张无忌大侠两个时辰就可以搞定&#xff0c;作为一个普通的程序员&#xff0c;经常遇到很多新技术和新知识&#xff0c;it界就是这样&#xff0c;日新月异&#xff0c; 那么我们如何学习一门技术和…

@程序员,这四个学习建议值得收藏

在我看来&#xff0c;学习能力应该是一个人最重要的能力之一。因为我们赖以生存的所有技能&#xff0c;无一例外都是通过学习获得的。那些优秀的人&#xff0c;也不过是学习能力或者学习效率比一般人强而已。 这样的观点被很多人论证过&#xff0c;商业理论家阿里德赫斯&#…

程序员学习视频教程汇总

转载请注明出处:http://blog.csdn.net/lowprofile_coding/article/details/51059080 在IT这个节凑快的行业&#xff0c;我们每天都需要学习&#xff0c;需要get新技能&#xff0c;才能不被淘汰&#xff0c;成功的人总是贵在坚持&#xff0c;我觉得有一句话说的很好&#xff1a;…