MCAL MCU Module详解和配置说明

article/2025/10/11 12:28:42

关注“嵌入式软件实战派”回复“AUTOSAR”获得更多实战教程。

以下内容包含:基本概念、模块依赖、应用时序、参数配置实践讲解,以及ECUM对其引用等。

1. 基本概念

描述了MCU(Microcontroller Unit) 驱动程序的功能和 API。 MCU 驱动程序为其他 MCAL 软件模块所需的基本微控制器初始化、断电功能、复位和微控制器特定功能提供服务。除了启动代码(见下图)之外,初始化服务还允许灵活的和应用程序相关的 MCU 初始化。启动代码非常特定于 MCU。本文档中提供的启动代码描述用于指导在标准化 MCU 初始化能够启动之前必须考虑的功能。

MCU 驱动程序直接访问微控制器硬件,位于微控制器抽象层 (MCAL) 中。

MCU驱动的功能特点:

  1. MCU 时钟、PLL、时钟预分频器和 MCU 时钟分配的初始化

  2. RAM 部分的初始化

  3. 进入MCU低功耗模式

  4. 触发MCU复位

  5. 提供从硬件获取复位原因的服务

2. 模块依赖

MCU模块有个依赖,即start-up code

在MCU驱动程序可以初始化之前,必须执行一个基本的MCU初始化。这个MCU特定的初始化通常在start-up code中执行。

上电和任何类型的MCU复位后,都要执行MCU的启动代码。它启动初始化,并应保持简短,也应涵盖MCU特定的初始化,不包含其他MCU服务或其他MCAL驱动程序的一部分。下面的描述总结了start-up code中包含的基本功能要求:

  1. 初始化interrupt和 trap vector tables的基地址;

  2. 初始化interrupt stack pointer(如果MCU支持);

  3. 初始化user stack pointer;

  4. 初始化context save operation用的Memory(如果MCU支持context save operation);

  5. 在初始化MCAL watchdog之前,保证MCU内部watchdog不要被触发,这个可以通过增加watchdog时间来做;

  6. 初始化并使能data/code cache memory(如果MCU支持cache memory);

  7. 初始化MCU内部关于内部memory的特定功能,例如memory protection;

  8. 如果用了External Memory,也要对其做初始化,并且还要做好区域划分;

  9. 不同的Memory划分配置,需要以参数的形式提供给start-up code;

  10. 需要默认初始化时钟,并包括全局时钟分频器;

  11. 需要使能特殊功能寄存器(SFR's)的保护机制(如果MCU支持);

  12. 初始化一次写入的寄存器或者多Driver公用的一次写入寄存器,而不是多次重复写入;

  13. 初始化最小量的RAM以供Driver service使用。

3. 应用时序

1)初始化

对MCU模块的一系列初始化动作。

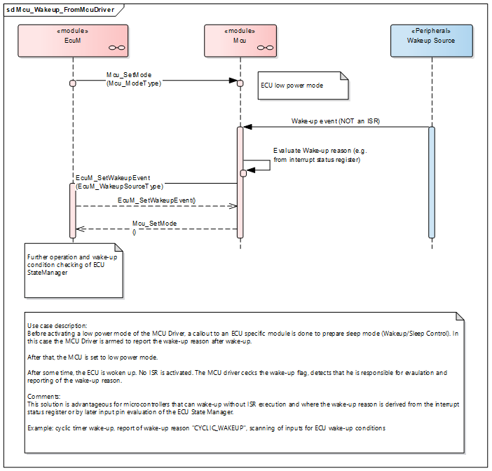
2)唤醒

在睡眠之前,先调用Mcu_SetMode,然后在睡眠状态被唤醒,可以获得Wake-up Reason。

3)复位原因

通过调用Mcu_GetResetReason或Mcu_GetResetRawValue可以获得复位原因。

4)执行复位

这个比较简单,调用Mcu_PerformReset函数可以让MCU复位

4. 参数配置

MCU模块表面上用到的功能不多,但是配置并不简单,特别是时钟配置,需要熟悉MCU内部时钟参数和要求。

(剩下的内容请关注“嵌入式软件实战派”公众号继续阅读)

关注公众号号“嵌入式软件实战派”,获得更多关于AUTOSAR相关的内容。

在公众号对话框回复“AUTOSAR”可获得整个实战教程

>>>猜你喜欢

MCAL ADC Module原理和配置详解

AUTOSAR OS Hook总结

Os ShutdownHook调用深度剖析

MCAL SPI Module原理和配置详解

AUTOSAR Interrupt

MCAL Port Module使用详解与配置

MCAL Dio Module讲解与配置

AUTOSAR BswM Shutdown流程配置详解

详解BswM Initialization

详解EcuM Initialization


http://chatgpt.dhexx.cn/article/fOnucmb3.shtml

相关文章

搞一点AutoSar--MCAL SPI-1

整理了一点SPI的资料 目录 1、SPI模块简介2、SPI驱动模块API的使用方法3、SPI通信主要概念4、选择SPI通道缓存(Buffer)位置5、SPI驱动模块API调用流程 1、SPI模块简介 图1 MCAL 4个驱动组与微控制器内核和外设的映射关系SPI属于MCAL模块中的通信驱动组&…

【MCAL_CANDriver】-1.2-Can Mailbox邮箱,Hardware Object,HOH,HRH,HTH之间的关系

点击返回「《Autosar_MCAL高阶配置》总目录」 目录 1 关键字定义 2 Maibox与Hardware Object之间的关系 2.1 接收L-PDU 2.2 发送L-PDU 3 HOH,HRH,HTH,Hardware Object之间的关系 4 Message buffer(MB)结构 5 结尾 1 关键字定义 Mailb…

图解AUTOSAR(五)——微控制器抽象层(MCAL)

微控制器抽象层位于AUTOSAR分层模型中BSW最底层,包含内部驱动,可以直接访问微控制器和片内外设。更进一步地,MCAL又可以分为微控制器驱动、存储器驱动、通信驱动和I/O驱动四个部分,各部分又由具体的与微控制器硬件相对应的驱动模块…

MCAL架构

MCAL位于AUTOSAR软件架构中基本软件(BSW)的底层,是可以直接访问MCU寄存器和内部外设的底层驱动。这样划分的目的是使上层软件(如ECU抽象层、系统服务层等)独立于MCU硬件平台,保证上层软件的标准化和通用性。…

AutoSar之微控制器抽象层MCAL

微控制器抽象层位于AUTOSAR BSW的最底层,包含内部驱动,可直接访问微控制器和外设芯片。从具体应用来看,MCAL主要包括微控制器驱动、存储器驱动、通信驱动和输入输出驱动四个部分,各部分又由具体的与微控制器硬件相对应的驱动模块组…

MCAL介绍及Module Plugin开发流程总结

Mcal–微控制器抽象层位于AUTOSAR分层模型中BSW最底层,包含内部驱动,可以直接访问微控制器和片内外设。 MCAL又可以分为微控制器驱动、存储器驱动、通信驱动和I/O驱动四个部分,各部分又由具体的与微控制器硬件相对应的驱动模块组成。如图所示…

Autosar MCAL软件架构基本概念

MCAL架构介绍 Autosar整体架构图如下所示: MCAL是MicroController Abstraction Layer(微控制器抽象层)的缩写。如下图所示,MCAL位于AUTOSAR软件架构中基本软件(Basic Software,BSW)的底层&…

【Autosar】学习总结-MCAL

一、简介 MCAL:微控制器抽象层;位于BSW层中的最下层; MCAL细分,可将驱动分为:微控制器驱动、存储器驱动、通信驱动、IO驱动: 二、MCAL的配置(EB-Tresos) 1.PORT 我理解的PORT&…

Object数据转map类型

最近 因为调用接口 返回数据 原本项目中是用List<Map<String, Object>> a 接收的 等于说我只能获取到 Map m1 a.get(0); 到第一层的数据 m1.get(“HttpCode”)的数据 然后就是objcet的数据了 无法直接获取到 之前在网上找了好多 什么直接转成jsonObject因为格式的…

Javascript Object和Map之间的转换

简单的区分Map和Object Map是ES6退出的一个类型&#xff0c;特点&#xff1a;任何值都可作为属性名 Object特点&#xff1a;属性名只能是字符串(一开始我也不信&#xff0c;测试后才发现的) 代码图片 创建一个map类型 new Map([[key, value],[key1, value1] ])简单的介绍下面…

Object 转Map,Map转Object方式总结

商品业务对象定义&#xff1a;Product Product product new Product(); product.setId(1L); product.setName("爱他美") product.setProductDt("2022-03-16") 第一种&#xff1a;通过Alibaba Fastjson实现&#xff1a; pom.xml 文件依赖 <dependen…

使用PyQt打包命令pyinstall的几个问题

**问题1&#xff1a;**打包后无demo.spec文件 在windows下使用cmd界面打包时&#xff0c;可以将路径设置到目标文件目录&#xff0c;这样会生成demo.spec文件&#xff0c;方便后期改正软件。 问题2&#xff1a;打包好后提示如下错误&#xff1a; 解决办法&#xff1a;在demo.…

PyCharm打包失败及Pyinstall无法安装问题的解决

问题描述 Python的工程很多情况下需要打包成EXE文件&#xff0c;通过pyinstaller的工具进行打包&#xff0c;首先需 要安装PyInstaller的工具&#xff0c;然后再通过命令行进行打包&#xff0c;安装 PyInstaller 模块与安装其他 Python 模块一样&#xff0c;使用 pip 命令安装…

pyinstall 打包python3.7.1的exe反编译

pyinstall 打包python3.7.1的exe反编译 由于 pyinstall打包的EXE文件&#xff0c;被360认为可能有木马病毒&#xff0c;首先怀疑计算数机系统有毒。用360杀毒&#xff0c;病毒倒是查处了十几个&#xff0c;对于一个对计算机不是十分精通的人来说&#xff0c;只能按360的提示去做…

pyinstall打包多个.py文件成应用程序

Pyinstall打包多个.py文件成应用程序的方法&#xff1a; 这里成功打包了两个.py文件&#xff0c;一张图片&#xff0c;一个.h5文件 如图所示&#xff1a; 第一步&#xff1a;生成.spec文件 pyinstaller -c -D main.py -p image_handler.py这里main.py文件是主文件&#xff0…

解决python3.6中pyinstall打包失败的问题

环境&#xff1a;python 3.6 pyinstall 一开始用百度上的方法&#xff0c;直接执行python目录下的pyinstall.exe文件&#xff0c;很好用。 C:\WINDOWS\System32>C:\Users\hasee\AppData\Local\Programs\Python\Python36\Scripts\pyinstaller.exe F:\python_code_test\ren…

pyqt5 +pyinstall打造属于自己的桌面版程序(学习阶段)

网上关于pyqt5的教程特别少,终于东拼西凑,做出一点东西出来,很简单的小应用,便于上手学习。 pyqt5的主文件代码如下,代码特别多,也没怎么细分。大家可以参考下。github地址 pyinstall打包的一点小技巧送给大家。 取消生成程序doc窗口使用命令pyinstaller -F -i 图标路径 …

tkinter - 使用Pyinstall进行打包封装

1 需要安装 PyInstaller C:\Users\30818> pip install pyinstaller 2 将模块py文件打包成pyd 防止反编译暴露源代码 pyd是一个模块插件 可以通过 Import 来引入pyd文件 直接编译会提示二进制读取错误 2-1 安装cython pip install cython 2-2 在当前目录创建一个 set…

【踩坑日记(一)】: Pyinstall 打包.py文件 生成exe可执行文件

文章目录 Pyinstall 打包.py文件 生成exe可执行文件如何入坑&出坑Analysis 实例其他实例常用参数参考文档&#xff1a;Pyinstall 官方手册 Pyinstall 打包.py文件 生成exe可执行文件 原本认为很轻松的事情&#xff0c;结果花了近2个小时才搞定&#xff0c;值得记录下踩的坑…

Ubuntu 16.04 安装 Pyinstall

Ubuntu 16.04 安装 Pyinstall 预装环境 python3 version&#xff1a;3.5pip version&#xff1a;8.1 报错如下&#xff1a; 首先直接安装 pyinstall 报错&#xff0c;pip 版本过低&#xff0c;要升级版本使用 提供的命令升级 pip&#xff0c;但是开始套娃&#xff0c;一直循…