FME将用SHP数据对栅格影像数据进行裁剪

article/2025/10/7 21:43:56

提示:文章写完后,目录可以自动生成,如何生成可参考右边的帮助文档

文章目录

  • 前言
  • 一、需求
  • 实操
    • 1.数据准备
    • 2.FME的流程设置
    • 3.裁剪的结果
  • 总结


前言

利用FME对数据进行操作与处理的过程。

一、需求

裁剪出shp范围内或者范围外的栅格影像数据。

二、实操

1.数据准备

数据如下:要裁剪的红色范围和某个地区的栅格影像数据。

 2.FME的流程设置

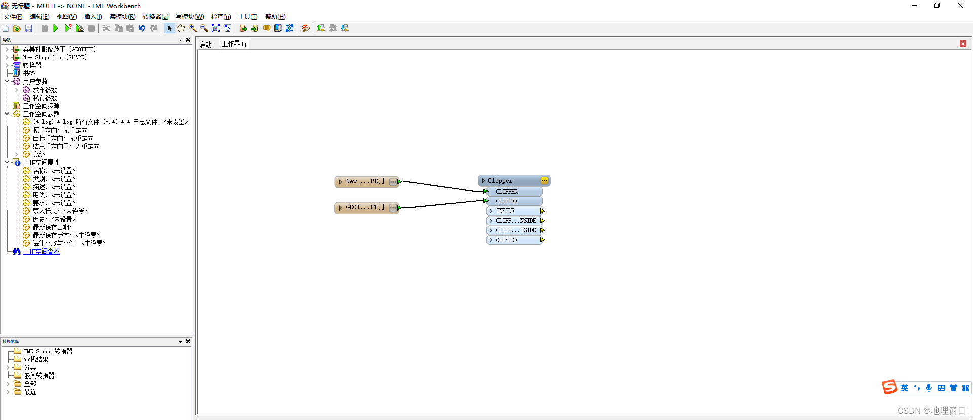
打开FME的Workbench,新建空白工作页面。分别添加两个读模块,用于读取裁剪范围的shp数据和被裁剪的栅格影像数据。

这里需要用的转换器是 Clipper,在工作区间的直接敲出Clipper,就可以生成转换器。将裁剪的范围与CLIPPER连接,将被裁剪的栅格影像与CLIPPEE连接。

 在添加一个写模块,将CLIPPED_INSIDE与写模块连接。(如果要裁剪出范围以外的栅格影像就连接CLIPPED_OUTSIDE) 。最后运行,栅格影像成功裁剪出来。

 3.裁剪结果

 

 

 


总结


以上的栅格影像的裁剪其实通过arcmap也是可以实现,这里只是提供了另一种方法来实现该需求。除此之外,FME可以同时输出裁剪范围内的和裁剪范围外的影像,也比较方便。


http://chatgpt.dhexx.cn/article/1kkSMjsk.shtml

相关文章

三步教你免费下载省,市,区县行政区Shp数据

摘要:一般非专业的GIS应用通常会用到省市等行政区区划边界空间数据做分析,本文简单介绍了如何在互联网上下载省,市,区县的shp格式空间边界数据,并介绍了一个好用的在线数据转换工具,并且开源。 一、首先&a…

数据处理(1):十万加SHP数据重载导入标准字段图层

使用工具:Arcgis 时常我们会从客户、网络得到数据,但是数据里面字段名于公司规定得字段名有出入,此时就需要进行数据调整,首先我们打开软件“ArcCatalog” 在任意文件夹下右击,选择“新建-文件地理数据库”&#xff0c…

shp数据中文乱码的一种恢复方法

一、准备 1、QGIS软件 2、乱码识别网站 二、转换步骤 (一)示例展示 如图,有一个不知道怎么产生的shp文件,在arcmap中,中文字段显示乱码,添加cpg文件后,仍然无法解决。 (二&…

【GlobalMapper精品教程】053:打开dbf文件并生成有坐标系的shp数据

本文讲解在globalmapper汇总打开dbf文件并生成有坐标系的shp数据。 文章目录 一、dbf文件解读二、打开dbf文件二、另存为shp文件一、dbf文件解读 我们可以通过Excel或FME等多种软件查看dbf的结构,字段有:Name,kind,Lat,Lon,其中Lon为经度,Lat为纬度,我们后续一定是通过…

html 显示shp,cesium加载本地shp数据

用户选择本地磁盘shp数据后,直接在三维球上展示。本文默认已经有了vue和cesium整合后的工程。 官网地址:git://github.com/wavded/js-shapefile-to-geojson.git 1、vue-cli3.x+cesium的项目目录 image.png 2、CesiumViewer.vue代码: 加载shp数据 import Cesium from cesium/…

将shp数据导入SQL Server

记录Shape2SQL的使用过程及注意事项 20220322更新:出现30万行线要素导入后不显示的问题,分两次导入就正常了,没有找到原因,隔壁30万行点要素没出问题 一、Shape2SQL工具可以将shape数据导入SQL Server 2008R2 下载地址&#xf…

重庆市最新轨道交通SHP数据 - 202201

重庆市最新轨道交通SHP数据 - 202201 由于最近需要用到重庆市的轨道交通数据,但下载到的数据略有缺,因此对着重庆轨道交通集团提供的图及QGIS中的OSM,对下载的数据进行了修正。 下图是在QGIS中结果。共有站点193个,路线11条&…

shp数据制作3DTiles白膜

3D Tiles格式介绍 3D Tiles用于大场景的三维模型。 3D Tiles是一个开放的规范,用于传输海量的异构三维地理空间数据集。使用概念上类似于terrain和imagery的瓦片流技术,3D Tiles 使得建筑物数据集、BIM模型、点云和摄影测量模型等大模型比较流畅的在Web…

osgEarth 加载矢量shp数据

加载osgearth自带的world.shp矢量数据&#xff1a; #include "stdafx.h" #include <Windows.h> #include <iostream> #include <string> using namespace std;#include <osgViewer/Viewer> #include <osg/Node> #include <osg/Ge…

导入shp数据到postgis库

1、安装完postgis之后&#xff0c;打开PostGIS PostGIS Bundle 3 for PostgreSQL x64 12 Shapefile and DBF Loader Exporter 2、填写数据库信息 3、填完后就显示成功了 4、点击Add File 添加shp文件 5、点击import导入 6、去数据库查看有表存在了 其他拓展&#xff1a;postgis…

推荐一个免费下载省-市-区县行政区Shp数据的方法

推荐一个免费下载省-市-区县行政区Shp数据的方法&#xff0c;简单实用。 文章目录 一、选择下载数据二、保存json格式三、json转shp格式 一、选择下载数据 本文讲解利用阿里云提供的地图选择器网站选择想要下载的行政区的方法&#xff0c;点击打开阿里云地图选择器网站&#x…

GeoServer发布shp数据

前段项目中应甲方要求&#xff0c;需要将地图服务过程简化到越简单越好&#xff0c;由于该项目中地图只作为底图&#xff0c;只是看看而已&#xff0c;并未涉及到空间数据分析之类的。所以&#xff0c;项目中裁掉了空间数据库这一部分。在没空间数据库的情况下&#xff0c;空间…

世界城市数据集(shp格式,2种数据源)

今天&#xff0c;给大家分享世界城市数据集shapefile文件&#xff0c;包括两种数据源&#xff0c;一个是Natural Earth的ne_10m_populated_places数据集&#xff0c;其属性字段包含了中文标签&#xff1b;另一个是来于ArcGIS Hub的World Cities数据集&#xff0c;其属性字段为英…

shp数据入库、出库、可视化

shp数据入库、出库、可视化 今天给npy写了次作业&#xff0c;由于各种原因&#xff0c;不能用我用了很久的SSM或者SpringBoot框架&#xff0c;只用了最原始的servletjsp&#xff0c;然后我发现…自己已经不太会用了&#xff0c;写这个博客记录一下整套流程~ 首先&#xff0c;…

Shp数据格式说明

复制于维基百科&#xff1a;https://zh.wikipedia.org/wiki/Shapefile&#xff0c;因为的确经常会把数据格式的一些细节忘记&#xff0c;所以复制过来&#xff0c;以供后续有必要的时候&#xff0c;查缺补漏。 一、简介 ESRI Shapefile&#xff08;shp&#xff09;&#xff0…

gis利器之Gdal(二)shp数据读取

本文将简单介绍shp数据的基本知识&#xff0c;以java语言为例&#xff0c;介绍如何基于java调用gdal完成对shp数据的解析&#xff0c;主要包括空间信息解析、属性信息解析、空间参考信息解析&#xff0c;bbox信息解析等等。 shp文件是一种矢量图形存储文件&#xff0c;可以用于…

全国矢量shp数据:行政区划,县界,道路,河流....都可下载

前段时间我们分享过一次全国矢量数据&#xff0c;包含道路&#xff0c;水系&#xff0c;铁路等等 不过第二天我们就把文章删除了 以至于后台不少留言问为啥删除 主要原因是数据精度稍微有点差&#xff08;部分数据偏差过大&#xff09; 不过 今天我们来重新分享 这次本着授…

为什么不太建议你通过 Python 去找工作?

有小伙伴问&#xff1a;我是一名大专生&#xff0c;学校把 Python 做为主语言教给我们&#xff0c;但是我也去了解过&#xff0c;其实 Python 门槛挺高的&#xff0c;所以我在自学 Java&#xff0c;但是我现在并不清楚到底要不要全心的去学 Java&#xff0c;学校里的课程也越来…

学Python真的好找工作吗?资深程序员为你解答

找工作难不难&#xff0c;主要还是看你自身的经验以及个人能力&#xff0c;如果决定学的话就要仔细去学习&#xff0c;而不是分散学习&#xff0c;这样既浪费了你的学习时间&#xff0c;又没有学到东西&#xff0c;尤其是大三即将毕业的同学,你只有其实不到一年的时间去学习,正…

【转行python】:简要说说python最好找工作的三个方向

前言 目前来说python最好找工作的三个方向&#xff1a;爬虫、数据分析和web开发。 之前我跟一些转行成功的朋友交流过&#xff0c;有一个朋友印象深刻&#xff0c;跟大家聊一下&#xff0c;朋友A某211研究生毕业&#xff0c;毕业后到了一家航空相关的企业上班&#xff0c;上了…