Ibm pc server升级顺序为IMM->UEFI->DSA(->FPGA)
微码下载
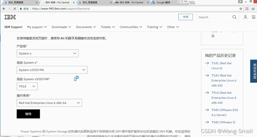
进入IBM官网->支持->fix central 选择升级设备对应的微码或补丁

PCserver 微码升级先升级IMM 选择IMM

选择最新版下载,升级测试本机IMM版本为1.50 最新6.60,时间相隔六年多,
 
选择IMM微码下载
 
微码升级
登录到设备管理口,点击server firmware

选择update firmware
 
选择下载的微码
 
点击next 上载微码
 
上载成功,点击next,

点击next,开始更新微码
 
更新成功,点击finish
 
更新完成后,需要重启IMM
 
重启完成后重新登录IMM,确认更新成功
 
IMM口升级成功后,继续升级UEFI、DSA、FPGA,UEFI升级对IMM口有要求,要在某个版本或以上,所以升级必须先升IMM,再升UEFI确保升级成功















