Webpack 热更新HMR 原理全解析

article/2025/10/7 14:27:07

一、什么是 HMR

HMR 全称 Hot Module Replacement,中文语境通常翻译为模块热更新,它能够在保持页面状态的情况下动态替换资源模块,提供丝滑顺畅的 Web 页面开发体验。

HMR 最初由 Webpack 设计实现,至今已几乎成为现代工程化工具必备特性之一。

1.1 HMR 之前

在 HMR 之前,应用的加载、更新是一种页面级别的原子操作,即使只是单个代码文件发生变更都需要刷新整个页面才能最新代码映射到浏览器上,这会丢失之前在页面执行过的所有交互与状态,例如:

  • 对于复杂表单场景,这意味着你可能需要重新填充非常多字段信息
  • 弹框消失,你必须重新执行交互动作才会重新弹出

再小的改动,例如更新字体大小,改变备注信息都会需要整个页面重新加载执行,影响开发体验。引入 HMR 后,虽然无法覆盖所有场景,但大多数小改动都可以实时热更新到页面上,从而确保连续、顺畅的开发调试体验,对开发效率有较大增益效果。

1.2 使用 HMR

Webpack 生态下,只需要经过简单的配置即可启动 HMR 功能,大致上分两步:

  • 配置 devServer.hot 属性为 true,如:
// webpack.config.js
module.exports = {// ...devServer: {// 必须设置 devServer.hot = true,启动 HMR 功能hot: true}
};
  • 之后,还需要调用 module.hot.accept 接口,声明如何将模块安全地替换为最新代码,如:
import component from "./component";
let demoComponent = component();document.body.appendChild(demoComponent);
// HMR interface
if (module.hot) {// Capture hot updatemodule.hot.accept("./component", () => {const nextComponent = component();// Replace old content with the hot loaded onedocument.body.replaceChild(nextComponent, demoComponent);demoComponent = nextComponent;});
}

模块代码的替换逻辑可能非常复杂,幸运的是我们通常不太需要对此过多关注,因为业界许多 Webpack Loader 已经提供了针对不同资源的 HMR 功能,例如:

  • style-loader 内置 Css 模块热更
  • vue-loader 内置 Vue 模块热更
  • react-hot-reload 内置 React 模块热更接口

因此,站在使用的角度,只需要针对不同资源配置对应支持 HMR 的 Loader 即可,很容易上手。

二、实现原理

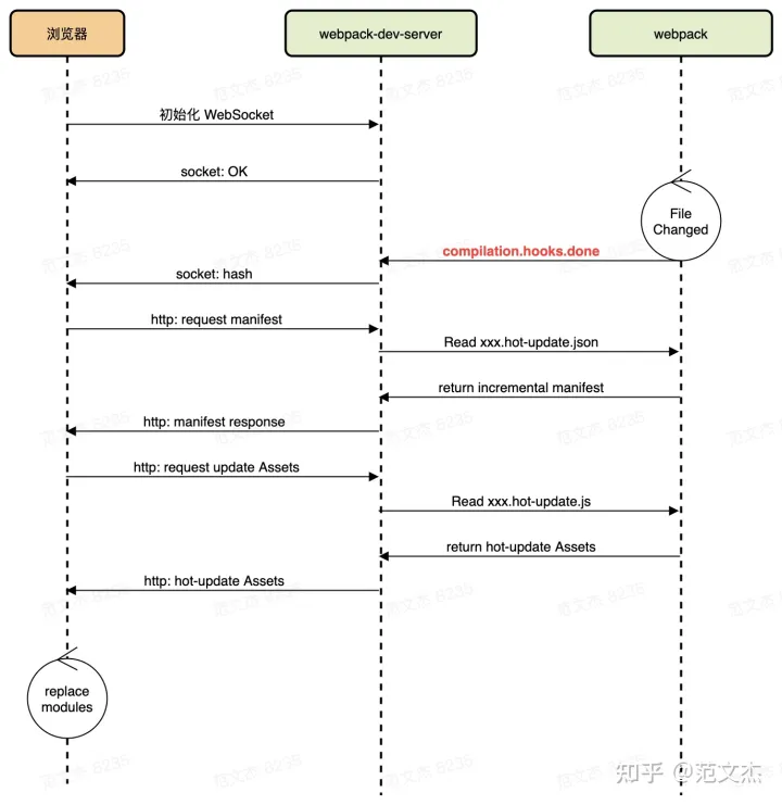
Webpack HMR 特性的原理并不复杂,核心流程:

  1. 使用 webpack-dev-server (后面简称 WDS)托管静态资源,同时以 Runtime 方式注入 HMR 客户端代码
  2. 浏览器加载页面后,与 WDS 建立 WebSocket 连接
  3. Webpack 监听到文件变化后,增量构建发生变更的模块,并通过 WebSocket 发送 hash 事件
  4. 浏览器接收到 hash 事件后,请求 manifest 资源文件,确认增量变更范围
  5. 浏览器加载发生变更的增量模块
  6. Webpack 运行时触发变更模块的 module.hot.accept 回调,执行代码变更逻辑
  7. done

接下来我会展开 HMR 的核心源码,详细讲解 Webpack 5 中 Hot Module Replacement 原理的关键部分,内容略微晦涩,不感兴趣的同学可以直接跳到下一章。

2.1 注入 HMR 客户端运行时

执行 npx webpack serve 命令后,WDS 调用 HotModuleReplacementPlugin 插件向应用的主 Chunk 注入一系列 HMR Runtime,包括:

  • 用于建立 WebSocket 连接,处理 hash 等消息的运行时代码
  • 用于加载热更新资源的 RuntimeGlobals.hmrDownloadManifest 与 RuntimeGlobals.hmrDownloadUpdateHandlers 接口
  • 用于处理模块更新策略的 module.hot.accept 接口
  • 等等
❝ 关于 Webpack Runtime,可参考  Webpack 原理系列六: 彻底理解 Webpack 运行时。

经过 HotModuleReplacementPlugin 处理后,构建产物中即包含了所有运行 HMR 所需的客户端运行时与接口。这些 HMR 运行时会在浏览器执行一套基于 WebSocket 消息的时序框架,如图:

2.2 增量构建

除注入客户端代码外,HotModuleReplacementPlugin 插件还会借助 Webpack 的 watch 能力,在代码文件发生变化后执行增量构建,生成:

  • manifest 文件:JSON 格式文件,包含所有发生变更的模块列表,命名为 [hash].hot-update.json
  • 模块变更文件:js 格式,包含编译后的模块代码,命名为 [hash].hot-update.js

增量构建完毕后,Webpack 将触发 compilation.hooks.done 钩子,并传递本次构建的统计信息对象 stats。WDS 则监听 done 钩子,在回调中通过 WebSocket 发送模块更新消息:

{"type":"hash","data":"${stats.hash}"}

实际效果:

2.3 加载更新

客户端接受到 hash 消息后,首先发出 manifest 请求获取本轮热更新涉及的 chunk,如:

❝ 注意,在 Webpack 4 及之前,热更新文件以模块为单位,即所有发生变化的模块都会生成对应的热更新文件; Webpack 5 之后热更新文件以 chunk 为单位,如上例中, main chunk 下任意文件的变化都只会生成  main.[hash].hot-update.js 更新文件。

manifest 请求完成后,客户端 HMR 运行时开始下载发生变化的 chunk 文件,将最新模块代码加载到本地。

2.4 module.hot.accept 回调

经过上述步骤,浏览器加载完最新模块代码后,HMR 运行时会继续触发 module.hot.accept 回调,将最新代码替换到运行环境中。

module.hot.accept 是 HMR 运行时暴露给用户代码的重要接口之一,它在 Webpack HMR 体系中开了一个口子,让用户能够自定义模块热替换的逻辑。module.hot.accept 接口签名如下:

module.hot.accept(path?: string, callback?: function);

它接受两个参数:

  • path:指定需要拦截变更行为的模块路径
  • callback:模块更新后,将最新模块代码应用到运行环境的函数

例如,对于如下代码:

// src/bar.js
export const bar = 'bar'// src/index.js
import { bar } from './bar';
const node = document.createElement('div')
node.innerText = bar;
document.body.appendChild(node)module.hot.accept('./bar.js', function () {node.innerText = bar;
})

示例中,module.hot.accept 函数监听 ./bar.js 模块的变更事件,一旦代码发生变动就触发回调,将 ./bar.js 导出的值应用到页面上,从而实现热更新效果。

module.hot.accept 的作用并不复杂,但使用过程中还是有一些值得注意的点,下面细讲。

2.4.1 失败兜底

module.hot.accept 函数只接受具体路径的 path 参数,也就是说我们无法通过 glob 或类似风格的方式批量注册热更新回调。

一旦某个模块没有注册对应的 module.hot.accept 函数后,HMR 运行时会执行兜底策略,通常是刷新页面,确保页面上运行的始终是最新的代码。

2.4.2 更新事件冒泡

在 Webpack HMR 框架中,module.hot.accept 函数只能捕获当前模块对应子孙模块的更新事件,例如对于下面的模块依赖树:

示例中,更新事件会沿着模块依赖树自底向上逐级传递,从 foo 到 index ,从 bar-1 到 bar 再到 index,但不支持反向或跨子树传递,也就是说:

  • 在 foo.js 中无法捕获 bar.js 及其子模块的变更事件
  • 在 bar-1.js 中无法捕获 bar.js 的变更事件

这一特性与 DOM 事件规范中的冒泡过程极为相似,使用时如果摸不准模块的依赖关系,建议直接在应用的入口文件中编写热更新函数。

2.4.3 无参数调用

除上述调用方式外,module.hot.accept 函数还支持无参数调用风格,作用是捕获当前文件的变更事件,并从模块第一行开始重新运行该模块的代码,例如:

// src/bar.js
console.log('bar');module.hot.accept();

示例模块发生变动之后,会从头开始重复执行 console.log 语句。

2.5 小结

回顾整个 HMR 过程,所有的状态流转均由 WebSocket 消息驱动,这部分逻辑由 HMR 运行时控制,开发者几乎无感。

唯一需要开发者关心的是为每一个需要处理热更新的文件注册 module.hot.accept 回调,所幸这部分需求已经被许多成熟的 Loader 处理,作为示例,下一节我们挖掘 vue-loader 源码,学习如何灵活使用 module.hot.accept 函数处理文件更新。

三、 vue-loader 如何实现 HMR

vue-loader 是一个用于处理 Vue Single File Component 的 Webpack 加载器,它能够将如下格式的内容转译为可在浏览器运行的等价代码:

除常规的代码转译外,在 HMR 模式下,vue-loader 还会为每一个 Vue 文件注入一段处理模块替换的逻辑,如:

"./src/a.vue":
/*!*******************!*\!*** ./src/a.vue ***!\*******************/
/***/
((module, __webpack_exports__, __webpack_require__) => {// 模块代码// .../* hot reload */if (true) {var api = __webpack_require__( /*! ../node_modules/vue-hot-reload-api/dist/index.js */ "../node_modules/vue-hot-reload-api/dist/index.js")api.install(__webpack_require__( /*! vue */ "../node_modules/vue/dist/vue.runtime.esm.js"))if (api.compatible) {module.hot.accept()if (!api.isRecorded('45c6ab58')) {api.createRecord('45c6ab58', component.options)} else {api.reload('45c6ab58', component.options)}module.hot.accept( /*! ./a.vue?vue&type=template&id=45c6ab58& */ "./src/a.vue?vue&type=template&id=45c6ab58&", __WEBPACK_OUTDATED_DEPENDENCIES__ => {/* harmony import */_a_vue_vue_type_template_id_45c6ab58___WEBPACK_IMPORTED_MODULE_0__ = __webpack_require__( /*! ./a.vue?vue&type=template&id=45c6ab58& */ "./src/a.vue?vue&type=template&id=45c6ab58&");(function () {api.rerender('45c6ab58', {render: _a_vue_vue_type_template_id_45c6ab58___WEBPACK_IMPORTED_MODULE_0__.render,staticRenderFns: _a_vue_vue_type_template_id_45c6ab58___WEBPACK_IMPORTED_MODULE_0__.staticRenderFns})})(__WEBPACK_OUTDATED_DEPENDENCIES__);})}}// .../***/
}),

这段被注入用于处理模块热替换的代码,主要步骤有:

  • 首次执行时,调用 api.createRecord 记录组件配置,api 为 vue-hot-reload-api 库暴露的接口
  • 执行 module.hot.accept() 语句,监听当前模块变更事件,当模块发生变化时调用 api.reload
  • 执行 module.hot.accept("xxx.vue?vue&type=template&xxxx", fn) ,监听 Vue 文件 template 代码的变更事件,当 template 模块发生变更时调用 api.rerender
❝ 为什么需要调用两次  module.hot.accept
这是因为  vue-loader 在做转译时,会将 SFC 不同板块拆解成多个 module,例如  template 对应生成  xxx.vue?vue&type=template ; script 对应生成  xxx.vue?vue&type=script。因此, vue-loader 必须为这些不同的 module 分别调用  accept 接口,才能处理好不同代码块的变更事件。

可以看到,vue-loader 对 HMR 的支持,基本上围绕 vue-hot-reload-api 展开,当代码文件发生变化触发 module.hot.accept 回调时,会根据情况执行 vue-hot-reload-api 暴露的 reload 与 rerender 函数,两者最终都会触发组件实例的 $forceUpdate 函数强制执行重新渲染。

四、总结

最后再回顾一下,Webpack 的 HMR 特性有两个重点,一是监听文件变化并通过 WebSocket 发送变更消息;二是需要客户端提供配合,通过 module.hot.accept 接口明确告知 Webpack 如何执行代码替换。整体盘下来,并没有想象中那么困难。


http://chatgpt.dhexx.cn/article/6tFGcnxX.shtml

相关文章

curl.perform() pycurl.error: (23, 'Failed writing body (0 != 59)')

在使用python3.7编码时,引入pycurl模块和StringIO模块后,容易引起上述错误 导入StringIO模块的解决方案: 只有在python2中才能导入StringIO模块,直接 from StringIO import StringIO 即可 但是python3,STringIO和…

关于python的url处理

基本环境: python2.7 1 完整的url语法格式: 协议://用户名密码:子域名.域名.顶级域名:端口号/目录/文件名.文件后缀?参数值#标识 2 urlparse模块对url的处理方法 urlparse模块对url的主要处理方法有:urljoin/urlsplit/urlunsplit/urlpar…

windows10+python3.7使用pip安装pycurl失败

使用pip install pycurl安装pycurl失败: python setup.py egg_info did not run successfully. 可以单独下载pycurl依赖文件然后安装 sArchived: Python Extension Packages for Windows - Christoph Gohlke (uci.edu) 选择Python对应版本的文件进行下载&#xff0…

Pycurl介绍

pycurl — A Python interface to the cURL library Pycurl包是一个libcurl的Python接口.pycurl已经成功的在Python2.2到Python2.5版编译测试过了. Libcurl是一个支持FTP, FTPS, HTTP, HTTPS, GOPHER, TELNET, DICT, FILE 和 LDAP的客户端URL传输库.libcurl也支持HTTPS认证,H…

[windows]python 安装pycurl

问题描述 pip install pycurl 报错 手动安装 下载地址:https://www.lfd.uci.edu/~gohlke/pythonlibs/ 页面搜索: pycurl 下载对应版本的whl文件,我是windows环境 python3.8 所以下载pycurl-7.45.1-cp38-cp38-win32.whl 安装:…

Python实用模块之pycurl

软硬件环境 ubuntu 19.04 64bitanaconda3 with python 3.7.3pycurl 7.43.0.2 简介 CURL是一个基于URL进行数据传输的命令行工具,使用C语言编写,支持http,https,ftp,telnet,file,ldap等常见网络传…

ipcs -a

消息队列、共享内存、信号量

ipcc

IPCCX装完后连接不了LDAP,怎么解决?? 装完了IPCCX, 靠, 直接给我来歌60秒关机, 后面还有LDAP连接问题, 我的IPCCX server 可以ping通ccm server, 为什么LDAP会挂呢??? 请问我现在要怎…

ipcs报错:kernel not configured for shared memory、semaphore、message queues [解决方法]

前言 今天在复习linux进程间通信的shared memory 共享内存时,在PC端的VMare Workstation虚拟机的Ubuntu上测试我写的shared_memory_CREAT.c 和shared_memory_CONSUME.c 时正常在PC端运行,就想着把程序用交叉编译器编译成arm格式放到linux开发板上运行试…

ipcs

 linux命令-ipcs 格式:ipcs [-asmq] [-tclup] ipcs [-smq] -i id ipcs -h 功能描述:ipcs命令用来显示系统存在的ipc(进程间通信)相关信息。 参数:-i 显示指定id的ip…

IPC方案

近期了解了不少网络摄像头相关知识,主要功能组成如下: WIFI,USB接口或者SDIO接口实现 RJ45 本地TF存储 IR CUT,滤光片切换 移动侦测,人体感应 夜视功能,依靠红外灯 云台控制,PWM控制Moto&#…

Linux15 --- 信号量、ipcs

1、IPC机制: 进程间通信(管道、信号量、共享内存、消息队列、套接字) 2、信号量: 可以类比于红绿灯,对于路口这个共享的通行权,谁得到红绿灯的通行信号,才可以得到路口的通行权,没…

Linux ipcs命令与ipcrm命令的用法详解

转载地址:http://www.jb51.net/article/40805.htm linux/uinx上提供关于一些进程间通信方式的信息,包括共享内存,消息队列,信号 ipcs用法 ipcs -a 是默认的输出信息 打印出当前系统中所有的进程间通信方式的信息 ipcs -m 打印出…

ipcs命令详解——共享内存、消息队列、信号量定位利器

多进程间通信常用的技术手段包括共享内存、消息队列、信号量等等,Linux系统下自带的ipcs命令是一个极好的工具,可以帮助我们查看当前系统下以上三项的使用情况,从而利于定位多进程通信中出现的通信问题。目前也有一些帖子介绍ipcs命令的使用方…

(1)IPC简介

Unix/Linux IPC简介 简述1. 消息传递演变过程2. 同步形式演变 进程、线程与信息共享IPC对象的持续性名字空间fork、exec和exit对IPC对象的影响总结参考资料 简述 IPC是进程间通信(interprocess communication)的简称。用来描述运行在一个操作系统之上的不同进程间各种消息传递…

Linux——信号量(定义、示例、信号量接口、ipcs命令)

目录 1、信号量 2、信号量举例 3、信号量的接口 4、通过控制进程来完成打印机操作 5、ipcs命令 1、信号量 (1)定义:​​​​​​ ​信号量是一个特殊的变量,一般取正数值。它的值代表允许访问的资源数目,获取资源时&#xff…

什么是IPC?

目录 IPC的简介: IPC的主要功能模块: IPC信号处理过程: IPC硬件构成: IPC的简介: IPC:是IP Camera的简称。它是在前一代模拟摄像机的基础上,集成了编码模块后的摄像机。它和模拟摄像机的区别…

IPC是什么?

IPC是什么? ipc是IP Camera的缩写词,IP是网际协议,Camera是照相机、摄影机,IP Camera顾名思义就是网络摄像机,它是一种由传统摄像机与网络技术结合所产生的新一代摄像机。 网络摄像机又叫IP CAMERA(简称IP…

linux ipcs命令详解

进程间通信概述 进程间通信有如下的目的:1、数据传输,一个进程需要将它的数据发送给另一个进程,发送的数据量在一个字节到几M之间;2、共享数据,多个进程想要操作共享数据,一个进程对数据的修改&#xff0c…

ipcs 命令

在unix/linux下,查看共享内存、信号量,队列等共享信息 相应的命令是ipcs [-m|-s|-q] -m列出共享内存,-s列出共享信号量,-q列出共享队列 清除命令是 ipcrm [-m|-s|-q] $id -m 删除共享内存,-s删除共享信号量&#xff0…