1. IOC基础
IOC:全称Inversion Of Control,中文翻译是控制反转的意思。初学Spring绕不过去的一个弯,需要好好理解IOC的思想。网上看了很多博客,也看了很多网课,但是还是云里云雾。终于看到一个容易理解的例子,写下自己对IOC的理解。
2. IOC推导与理解
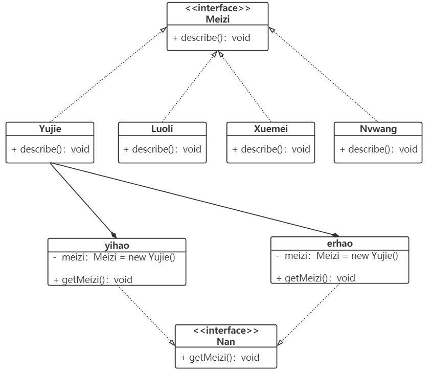
首先编写一个基本的项目,结构如下:
-
有一个Meizi(妹子)接口,里面有一个方法describe。
-
编写四个类(四种类型的妹子):Yujie(御姐)、Luoli(萝莉)、Xuemei(学妹)、NvWang(女王)类实现Meizi接口,重写describe方法。
-
一个Nan(男生)接口,里面有一个方法getMeizi。
-
编写两个类:yihao(一号男生)、erhao(二号男生)实现Nan接口,重写getMeizi方法。
为了简单方便将所有的类实现都放在一个代码块中,这里利用男生找对象的方式进行理解IOC的含义。
2.1、最基本的实现方式
interface Meizi {public void describe();
}class Yujie implements Meizi{@Overridepublic void describe() {System.out.println("御姐~");}
}//这里只列出一种女生类型的具体实现,其他的类似interface Nan {public void getMeizi();
}class yihao implements Nan{@Overridepublic void getMeizi() {Meizi meizi = new Yujie();meizi.describe();}
}class erhao implements Nan{@Overridepublic void getMeizi() {Meizi meizi = new Yujie();meizi.describe();}
}

现在整个实现是上图所示,getMeizi方法内部依赖四种类型的妹子。
-
很容易看到这种设计方式违背了OOP的设计原则,至少违背了迪米特法则。我们不应该将一个陌生类(接口)作为局部变量!
-
没有改动的余地,现在男生都想找一个御姐对象,如果需求变更男生想找一个女王呢?是不是需要更改所有男生的代码?
2.2、采用组合的方式实现
假设男生最开始都有一个御姐类型的女朋友
interface Meizi {public void describe();
}class Yujie implements Meizi{@Overridepublic void describe() {System.out.println("御姐~");}
}//这里只列出一种女生类型的具体实现,其他的类似interface Nan {public void getMeizi();
}class yihao implements Nan{private Meizi meizi = new Yujie();@Overridepublic void getMeizi() {meizi.describe();}
}
class erhao implements Nan{private Meizi meizi = new Yujie();@Overridepublic void getMeizi() {meizi.describe();}
}
public class Main {public static void main(String[] args) {yihao man1 = new yihao(); man1.getMeizi();erhao man2 = new erhao();man2.getMeizi();}
}

采用组合关系之后如上图,现在真正的问题来了:
-
组合关系:什么是组合关系?谁也离不开谁、二者之间是一个整体;比如:脑袋和身体这种关系;叫组合关系。
-
男一号、男二号能保证自己以后一定会跟御姐妹子走到最后吗?或者说二者之间一定不会分手吗?组合关系限定死了男一号、男二号更换对象的权利,他们没有权利在更换对象了!当然御姐妹子也没有权利更换男朋友了!
-
如果想跟换对象是需要重新去修改源代码,重新new一个对象。
-
这个代码设计也不好,男生、女生都丧失了更换对象的权利。耦合度太高了,硬生生的将两个人绑在了一起。
2.3、采用聚合方式(松耦合)
组合方式限定死了男生的对象、没有办法更换。现在将组合方式改为聚合,不在内部直接new一个确定的对象(主动创建)。而是通过set方法给男生一个女朋友(被动接受)。
interface Meizi {public void describe();
}class Yujie implements Meizi{@Overridepublic void describe() {System.out.println("御姐~");}
}//这里只列出一种女生类型的具体实现,其他的类似interface Nan {public void getMeizi();
}class yihao implements Nan{private Meizi meizi;public void setMeizi(Meizi meizi) {this.meizi = meizi;}@Overridepublic void getMeizi() {meizi.describe();}
}
class erhao implements Nan{private Meizi meizi;public void setMeizi(Meizi meizi) {this.meizi = meizi;}@Overridepublic void getMeizi() {meizi.describe();}
}public class Main {public static void main(String[] args) {yihao man1 = new yihao();man1.setMeizi(new Yujie());man1.getMeizi();erhao man2 = new erhao();man2.setMeizi(new Luoli());man2.getMeizi();}
}

通过set注入方式就可以实现解耦。
-
假定IOC是一个婚介所,现在男女生都婚介所登记资料,男生告诉IOC需要什么样的对象,IOC就给男生一个。
-
由男生主动搭讪妹子寻找对象(new),演变成了被动的由婚介所介绍对象(set注入)!
-
到此IOC就是大概一个这样的概念:控制反转,反转的是创建对象的方式,由主动化为被动的一个过程。
3. IOC总结

控制 : 谁来控制对象的创建 , 传统应用程序的对象是由程序本身控制创建的 , 使用Spring后 , 对象是由Spring的IOC容器来创建的
反转 : 程序本身不创建对象 , 而变成被动的接收对象 .

















