分支管理,是 Git 开发中的一个非常有效的团队开发策略。多个程序员并行开发,每个程序员可以定义各自的分支,在自己的分支上开发工程。再开发结束测试完毕后,再合并到主干工程中,一次性提交到远程。由其他程序员使用。
1、创建新分支
1.1、右键选择工程 –> 选择 Team –> 选择 Switch To –> 选择 New Branch...

1.2、填写分支相关信息

1.3、新建好分支后,只是本地有分支,没有真正提交到远程版本仓库中。

1.4、把分支提交到远程版本仓库。

1.5、填写远程版本分支信息,不需要修改

1.6、推送分支远程版本仓库

1.7、推送完成,提示反馈信息。

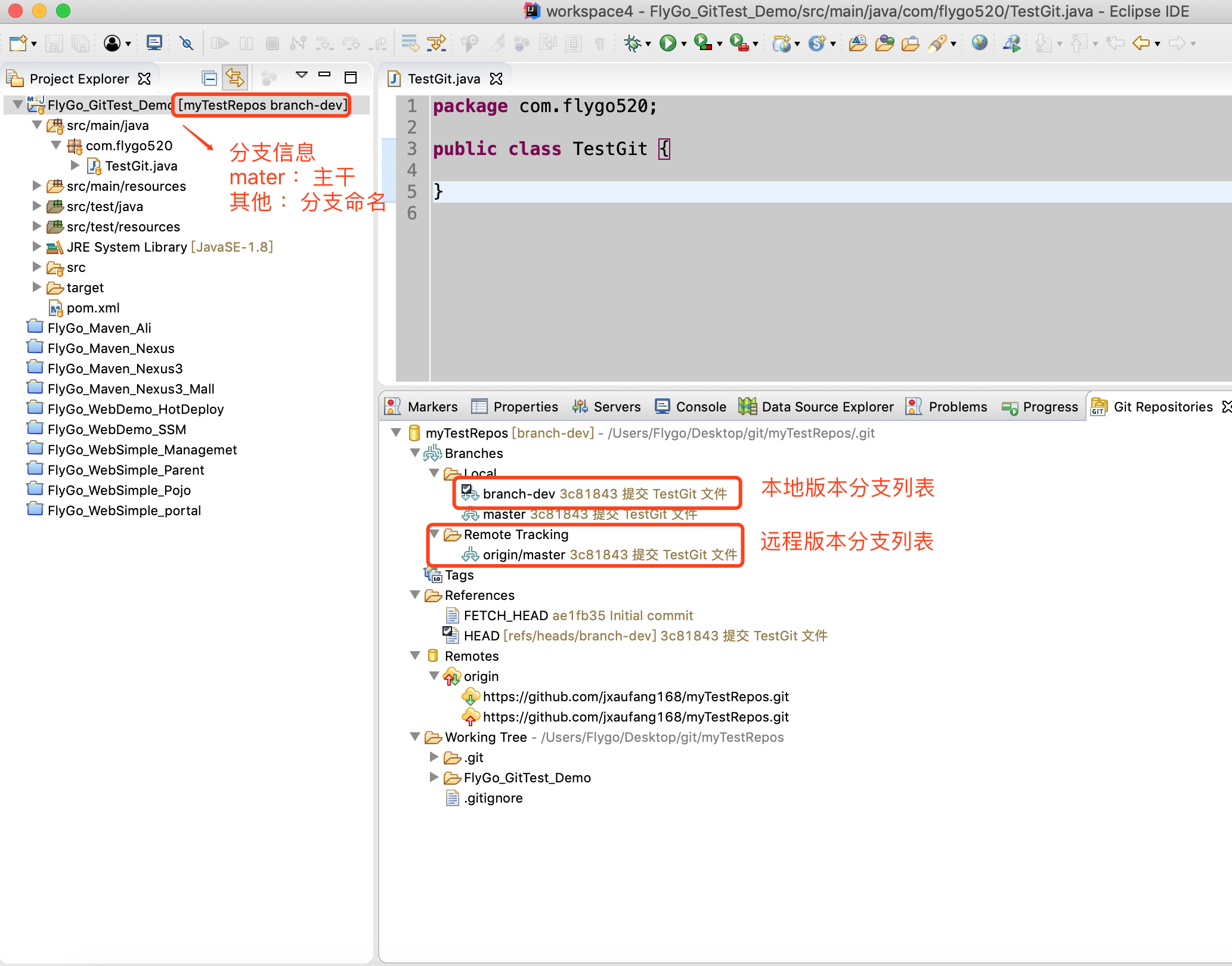
查看 Git 本地版本仓库 和 远程版本仓库信息

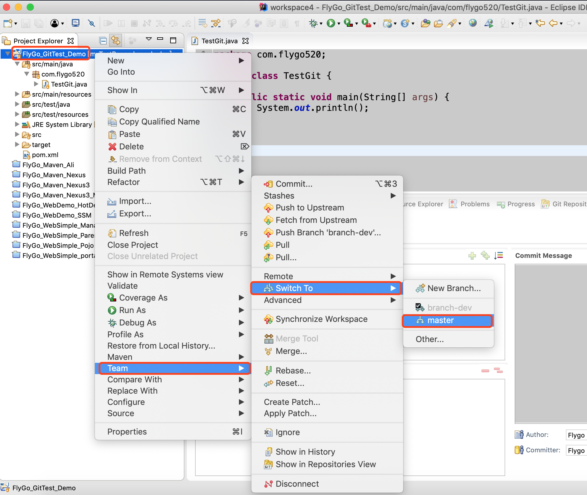
2、分支切换
2.1、右键选择工程 –> 选择 Team –> 选择 Switch To –> 选择分支。

3、合并分支
3.1、 切换到 master 主干,再执行下述操作。

3.2、右键工程 – > 选择 Team –> 选择 Merge...

3.3、第一次合并,有可能提示,填写 名称 和 邮箱

3.4、选择需要合并的分支,选择 Merge。

3.5、合并到分支后,提示合并的结果信息

3.6、提交合并相关到远程版本仓库

3.7、选择 Preview –> 选择 Push,推送到远程版本仓库。


3.8、提示推送远程版本仓库的结果

4、删除分支
4.1、右键工程 –> 选择 Team –> 选择 Advanced... –> 选择 Delete Branch...

4.2、选择要删除的本地分支

4.3、删除后本地版本仓库和远程版本仓库对比

4.4、删除远程分支
右键工程 –> 选择 Team –> 选择 Remote –> 选择 Push...

4.5、选择需要推送的远程版本仓库

4.6、添加需要删除的远程版本分支

4.7、确认需要删除的版本分支

4.8、删除完,提示删除结果信息





















