一、七大设计原则
(1)单一职责原则
(2)接口隔离原则
(3)依赖倒置原则
(4)里氏替换原则
(5)开闭原则
(6)迪米特法则
(7)合成复用原则
二、xxx性

三、单一职责原则

如订单类只负责订单相关的职责。而不涉及员工相关的职责。

四、接口分离原则:
(1)介绍:客户端不应该依赖于它不需要的接口,即一个类对另一个类的依赖应该建立在最小的接口上。
五、依赖倒置原则
1,基本介绍

2,注意细节

六、里氏替换原则
1,背景

2,里氏替换原则

3,解决方案

5,例子

七、开闭原则
1,介绍

2,前面的那些原则实际上都是为了使程序满足开闭原则而存在
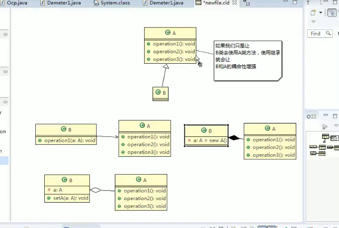
八、迪米特法则
1,介绍

注意直接朋友指的是哪些。直接朋友:我们成出现在成员变量、方法参数、方法返回值中的类为直接朋友。而出现在局部变量中的类不是直接朋友。也就是说,陌生的类最好不要以局部变量的形式出现在类的内部
九、合成复用原则
1,介绍

2,继承、依赖、聚合、合成(组合)

(1)依赖:作为方法参数使用A
(2)聚合:作为成员变量使用A
(3)组合:作为成员变量使用A,但是在构建属性的时候的new了出来。(当B创建好的时候,A的实例也就创建好了)

十、设计原则的核心思想

十一、杂
1,依赖与实现的类图表示都是虚线。(也只有这两个关系是虚线)。

















