iOS开发入门——基础篇一

article/2025/10/2 9:24:09

文章目录

  • 1. iOS应用生命周期
    • 1.1 应用程序的架构
    • 1.2 iOS应用的5种状态:
        • 1.2.1做一些操作对应的生命周期调用的顺序
        • 1.2.2全面的生命周期执行流程图
    • 1.3 Main函数入口
    • 1.4 几个关键对象
    • 1.5 Main Run Loop
  • 2. UI界面
    • 2.1 UIWindow
    • 2.2 UIViewController生命周期*
        • 2.2.1 View的加载过程
        • 2.2.2 controller中创建view
        • 2.2.3 ViewController生命周期
    • 2.3 navigation controller
    • 2.4 WKWebView
    • 2.5 页面传值
        • 2.5.1 函数传值
        • 2.5.2 delegate传值
  • 3. APP之间跳转方式
    • 3.1 URL Scheme方式
    • 3.2 niversal Links方式

1. iOS应用生命周期

作为应用程序的委托对象,AppDelegate类在应用生命周期的不同阶段会回调不同的方法。

1.1 应用程序的架构

iOS应用程序都遵循Model-View-Controller的架构,Model负责存储数据和处理业务逻辑,View负责显示数据和与用户交互,Controller是两者的中介,协调Model和View相互协作。它们的通讯规则如下:

  1. Controller能够访问Model和View,Model和View不能互相访问
  2. 当View与用户交互产生事件时,使用target-action方式来处理
  3. 当View需要处理一些特殊UI逻辑或获取数据源时,通过delegate或data source方式交给Controller来处理
  4. Model不能直接与Controller通信,当Model有数据更新时,可以通过Notification或KVO (Key Value Observing)来通知Controller更新View

MVC架构

1.2 iOS应用的5种状态:

Not Running(非运行状态):应用没有运行或被系统终止运行;
Inactive(前台非活跃状态):应用正式进入前台状态,但是还没有接受事件处理;
Active(前台活跃状态):应用进入前台状态,能接受事件并且进行处理;
Background(后台状态):应用进入后台之后,依然能够执行代码。如果有可以执行的代码,就会执行,如果没有可执行的代码或者将可执行的代码执行完毕,应用会马上进入挂起状态;
Suspended(挂起状态):被挂起的应用进入一种“休眠”状态,不能执行任何代码。当手机系统内存不足时,应用会被终止。
5种状态关系图
在应用状态有变化的过程中,iOS系统会调用AppDelegate中的一些方法,并且发送一些通知。下面汇总了一部分主要的方法和和通知。

//应用启动并进行初始化时会调用该方法并发出通知。这个阶段会实例化跟试图控制器。
- (BOOL)application:(UIApplication*)application didFinishLaunchingWithOptions:(NSDictionary*)launchOptions
//本地通知:UIApplicationDidFinishLaunchingNotification//应用进入前台并处于活跃状态时调用该方法并发出通知。这个阶段可以恢复UI的状态。
- (void)applicationDidBecomeActive:(UIApplication*)application
//本地通知:UIApplicationDidBecomeActiveNotification//应用从活跃状态进入到非活跃状态时调用该方法并发出通知。这个阶段可以保存UI的状态。
- (void)applicationWillResignActive:(UIApplication*)application
//本地通知:UIApplicationWillResignActiveNotification//应用进入后台是调用该方法并发送通知。这个阶段可以保存用户数据,释放一些数据库资源等。
- (void)applicationDidEnterBackground:(UIApplication*)application
//本地通知:UIApplicationDidEnterBackgroundNotification//应用进入到前台,但是还没有处于活跃状态是调用该方法并发出通知。这个阶段可以恢复用户数据。
- (void)applicationWillEnterForeground:(UIApplication*)application
//本地通知:UIApplicationWillEnterForegroundNotification//应用被终止时调用该方法并发出通知,内存清除时除外。这个阶段会释放一些资源,也可以保存用户数据。
- (void)applicationWillTerminate:(UIApplication*)application
//本地通知:UIApplicationWillTerminateNotification

1.2.1做一些操作对应的生命周期调用的顺序

  • 1、程序启动:状态由Not running -> Inactive -> Active
    willFinishLaunchingWithOptions
    didFinishLaunchingWithOptions
    applicationDidBecomeActive

  • 2、点击home键|锁屏:由Active -> Inactive -> Backgroud
    applicationWillResignActive
    applicationDidEnterBackground

  • 3、重新进入前台:Backgroud -> Inactive -> Active applicationWillEnterForeground
    applicationDidBecomeActive

  • 4、在前台,双击home键,手动杀掉APP:Active -> Inactive -> Backgroud -> end
    applicationWillResignActive
    applicationDidEnterBackground
    applicationWillTerminate

  • 当URL到达时,如果你的应用没在正在运行,则会被启动并且移到前台运行以打开URL
    application:didFinishLaunchingWithOptions:
    application:openURL:sourceApplication:
    applicationDidBecomeActive

  • 当URL到达时,如果你的应用正在background运行或被suspended,它将会被移到前台以打开URL
    applicationWillEnterForeground
    application:openURL:sourceApplication:
    applicationDidBecomeActive

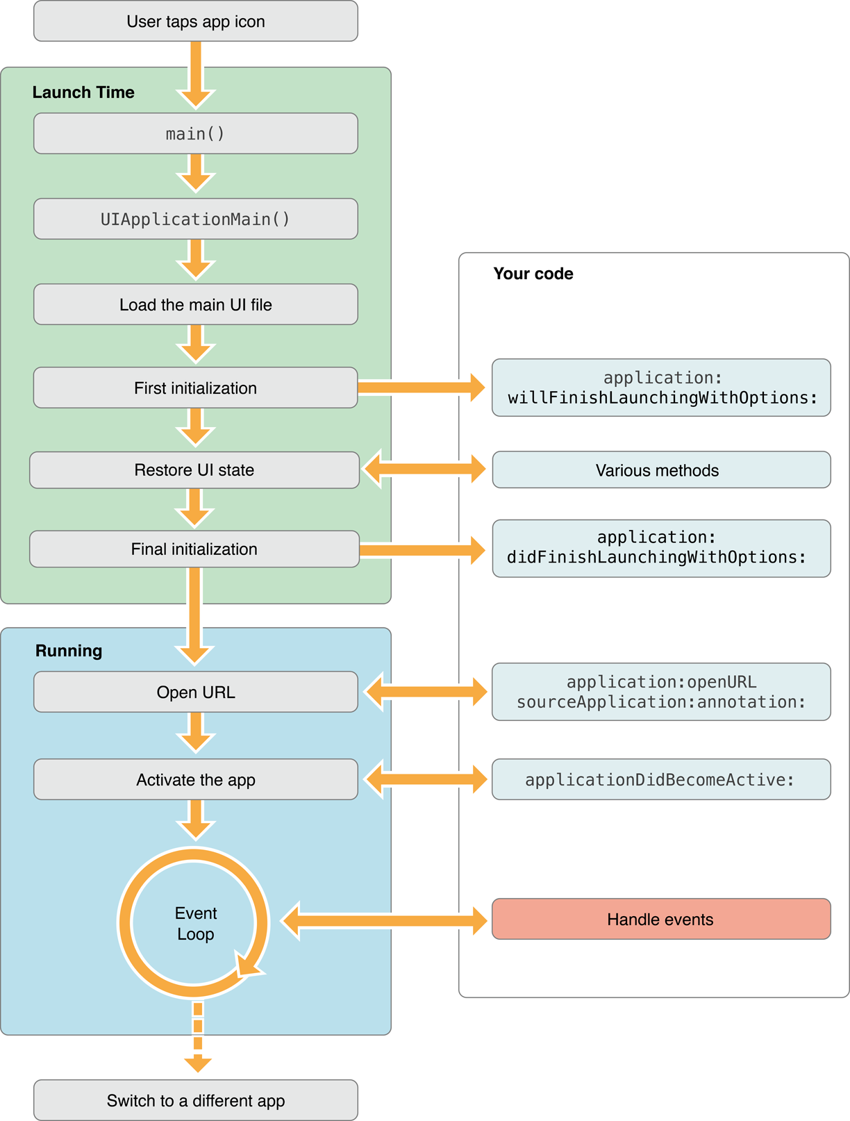
1.2.2全面的生命周期执行流程图

在这里插入图片描述

1.3 Main函数入口

基于C编写的app的入口都是main函数,但iOS应用程序有点不同。不同就是你不需要为iOS应用程序而自己编写main函数,当你使用Xcode创建工程的时候就已经提供了。除非一些特殊情况,否则你不应该修改Xcode提供的main函数实现。示例代码如下:

#import <UIKit/UIKit.h>
#import "AppDelegate.h"int main(int argc, char * argv[])
{@autoreleasepool {return UIApplicationMain(argc, argv, nil, NSStringFromClass([AppDelegate class]));} 
}

上面实例代码中有一个很重要的函数UIApplicationMain,它主要是创建app的几个核心对象来处理以下过程:

  • 从可用Storyboard文件加载用户界面
  • 调用AppDelegate自定义代码来做一些初始化设置
  • 将app放入Main Run Loop环境中来响应和处理与用户交互产生的事件

1.4 几个关键对象

UIApplication对象
用户与iOS设备交互时产生的事件(Multitouch Events,Motion Event,Remote Control Event)交由UIApplication对象来分发给control objects(UIControl)对应的target objects来处理并且管理整个事件循环,而一些关于app运行时重要事件委托给app delegate来处理。

App delegate对象
App delegate对象遵循UIApplicationDelegate协议,响应app运行时重要事件(app启动、app内存不足、app终止、切换到另一个app、切回app),主要用于app在启动时初始化一些重要数据结构;例如,初始化UIWindow,设置一些属性,为window添加rootViewController。

View controller对象
View Controller有一个view属性是view层次结构中的根view,你可以添加子view来构建复杂的view;controller有一些viewDidLoad、viewWillAppear等方法来管理view的生命周期;由于它继承UIResponder,所有还会响应和处理用户事件。

Documents和data model对象
data model对象主要用来存储数据。例如,饿了么app在搜索切换地址后,有历史记录搜索地址历史,当app下次启动时,读取和显示搜索地址历史。
document对象(继承UIDocument)用来管理一些或所有的data model对象。document对象并不是必须的,但提供一种方便的方式来分组属于单个文件或多个文件的数据。

UIWindow对象
UIWindow对象位于view层次结构中的最顶层,它充当一个基本容器而不显示内容,如果想显示内容,添加一个content view到window。
它也是继承UIResponder,所以它也是会响应和处理用户事件。

View、control、layer对象
View对象可以通过addSubview和removeFromSuperview 等方法管理view的层次结构,使用layoutIfNeeded和setNeedsLayout等方法布局view的层次结构,当你发现系统提供view已经满足不了你想要的外观需求时,可以重写drawRect方法或通过layer属性来构造复杂的图形外观和动画。还有一点,UIView也是继承UIResponder,所以也能够处理用户事件。
Control对象通常就是处理特定类型用户交互的View,常用的有button、switch、text field等。
除了使用View和Control来构建view层次结构来影响app外观之外,还可以使用Core Animation框架的Layer对象来渲染view外观和构建复杂的动画。

1.5 Main Run Loop

一个iOS应用程序的main run loop主要作用是处理所有与用户相关的事件。UIApplication对象在启动时就设置main run loop和使用它来处理事件和更新基于view的界面。正如它名字所示,main run loop是运行在应用程序的主线程。这样就确保与接收到用户相关的事件被有序地处理。

下图显示main run loop的架构和用户事件最终是怎样被应用程序处理。当用户与设备交互时,系统就会生成与交互关联的事件,然后被应用程序的UIKit通过一个特殊的端口来分发。应用程序把事件放入队列,然后逐个分发到main run loop来执行。UIApplication对象是第一个对象接收到事件,然后决定怎样处理它。一个touch event通常都被分发到main window对象,然后依次分发到发生触碰的view。其他event的接收事件对象路径可能有点不同。

在这里插入图片描述
大多数的事件通过使用main run loop来分发,但有些不是。有些事件被发送到一个delegate对象或传递到你提供的block中。想了解更多如何处理大多数类型的事件,其中包括touch、remote control、motion、accelerometer和gyroscopic等事件,请查阅Event Handle Guide for iOS。

2. UI界面

ios中UI是按层来算的,如下图,新生成的界面都往上堆叠,可以使用navigation controller来控制界面跳转,而且都是带左上角返回图标的,使用navigation controller之后这一系列页面都是可以使用其控制,可以获取rootView。

2.1 UIWindow

有关UIWindow的介绍参考iOS开发UI篇–UIWindow简单介绍

UIWindow是一种特殊的UIView,通常在一个app中只会有一个UIWindow
iOS程序启动完毕后,创建的第一个视图控件就是UIWindow,接着创建控制器的view,最后将控制器的view添加到UIWindow上,于是控制器的view就显示在屏幕上了
一个iOS程序之所以能显示到屏幕上,完全是因为它有UIWindow。也就说,没有UIWindow,就看不见任何UI界面
先创建UIwindow,再创建控制器,创建控制器的view,然后将控制器的view添加到UIWindow上。
四大对象关系图
UIWindow 简介

2.2 UIViewController生命周期*

ViewController是IOS开发中MVC模式中的C,ViewController是view的controller,ViewController的职责主要包括管理内部各个view的加载显示和卸载,同时负责与其他ViewController的通信和协调。在IOS中,有两类ViewController:

  • 一类是显示内容的,比如UIViewController、UITableViewController等,同时还可以自定义继承自UIViewController的ViewController;
  • 另一类是ViewController容器,UINavigationViewController和UITabBarController等,UINavigationController是以Stack的形式来存储和管理ViewController,UITabBarController是以Array的形式来管理ViewController。

和Android中Activity一样,IOS开发中,ViewController也有自己的生命周期(Lifecycle)。

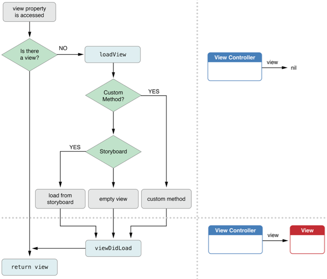
2.2.1 View的加载过程

在这里插入图片描述
从图中可以看到,在view加载过程中首先会调用loadView方法,在这个方法中主要完成一些关键view的初始化工作,比如UINavigationViewController和UITabBarController等容器类的ViewController;接下来就是加载view,加载成功后,会接着调用viewDidLoad方法,这里要记住的一点是,在loadView之前,是没有view的,也就是说,在这之前,view还没有被初始化。完成viewDidLoad方法后,ViewController里面就成功的加载view了,如上图右下角所示。

2.2.2 controller中创建view

在Controller中创建view有两种方式,一种是通过代码创建、一种是通过xib的方式可视化创建,后者可以比较直观的配置view的外观和属性,Storyboard配合IOS6后推出的AutoLayout。通过xib或Storyboard创建view,在Controller中创建view后,会在Controller中对view进行一些操作,会出现如下代码:
xib方式官方推荐

通过storyboard拖拉的方式,控件和事件通过拖拉对应然后通过xib加载
CCTableViewCell_nib *cell=(CCTableViewCell_nib *)
[tableView dequeueReusableCellWithIdentifier:CellTableIdentifier 
forIndexPath:indexPath];

代码方式推荐

 CCTableViewController *vc = [[CCTableViewController alloc] init];[self.navigationController pushViewController:vc animated:YES];

2.2.3 ViewController生命周期

当一个视图控制器被创建,并在屏幕上显示的时候。 代码的执行顺序
1、 alloc
创建对象,分配空间
2、init (initWithNibName|initWithCoder)
初始化对象,初始化数据
3、awakeFromNib
所有视图的outlet和action已经连接,但还没有被确定。
4、loadView
完成一些关键view的初始化工作,加载view。
5、viewDidLoad
载入完成,可以进行自定义数据以及动态创建其他控件
6、viewWillAppear
视图将出现在屏幕之前
7、viewWillLayoutSubviews
将要对子视图进行调整
8、viewDidLayoutSubviews
对子视图进行调整完毕
9、viewDidAppear
视图已在屏幕上渲染完成
10、viewWillDisappear
视图将被从屏幕上移除
11、viewDidDisappear
视图已经被从屏幕上移除
12、dealloc
视图被销毁,此处需要对你在init和viewDidLoad中创建的对象进行释放
13、didReceiveMemoryWarning
内存警告

ViewController的生命周期中各方法执行流程如下:

alloc -> init -> loadView -> viewDidLoad -> viewWillAppear -> viewWillLayoutSubviews -> viewDidLayoutSubviews -> viewDidAppear -> viewWillDisappear -> viewDidDisappear -> dealloc

2.3 navigation controller

界面1界面2

在使用navigation controller时,只需这样操作:

在storyboard视图点击view页面,在xcode导航栏选择Editor->Embed in->Navigation Controller,即可使用self.navigationController控制页面跳转。
view插入navigation controller
使用navigation controller控制页面,代码类似这样:

//点击按钮新建一个页面,然后再写一个页面的controller代码里面控制下一个页面里的东西。
- (IBAction)buttonPressed:(UIButton *)sender {CCTableViewController *vc = [[CCTableViewController alloc] init];[self.navigationController pushViewController:vc animated:YES];
}//点击tableview里面的cell,然后实现页面跳转
- (void)tableView:(UITableView *)tableView didSelectRowAtIndexPath:(NSIndexPath *)indexPath{//弹出当前界面,返回上一层//[self.navigationController popViewControllerAnimated:YES];//返回到根页面//[self.navigationController popToRootViewControllerAnimated:YES];// 创建一个控制器,将其页面设为绿色的空白页面UIViewController *vc = [[UIViewController alloc] init];vc.view.backgroundColor = [UIColor greenColor];[self.navigationController pushViewController:vc animated:YES];
}

2.4 WKWebView

WKWebView是iOS8推出的,WKWebView有一个突出特点,就是内存占用少。Webview的使用,通常包含以下几个部分:浏览器的基本设置,浏览器的各种回调,浏览器中js如何调用原生方法。
WKWebView基本使用

    self.webview = [[WKWebView alloc]init];[self.view addSubview:self.webview];[self.webview mas_makeConstraints:^(MASConstraintMaker *make) {make.left.equalTo(self.view);make.right.equalTo(self.view);make.top.equalTo(self.view);make.bottom.equalTo(self.view);}];[_webview loadRequest:[NSURLRequest requestWithURL:[NSURL URLWithString:@"http://www.baidu.com"]]];

WKWebView与其他WebView的基本使用没有太大区别,将它当作一个普通的UIView进行布局,然后调用loadRequest方法,即可展示相应的网页。

WKWebView的设置
WKWebView的主要设置项都在configuration成员中(比如是否允许浏览器手指缩放,h5的浏览器能否自动播放等)这些都属于浏览器本身的设置项。
在此列举几项及其作用,由于类目繁多,会有遗漏,真正需要使用时,可以在xcode的help中寻找,查阅。

    // 默认值为NO,用户不可以放大或缩小页面;如果设置为YES,页面可以通过放大缩小去适应,用户也可以通过手势来放大和缩小[self.webview.configuration ignoresViewportScaleLimits];//这个值决定了网页内容的渲染是否在把内容全部加载到内存中再去处理。如果设置为YES,只有网页内容加载到内存里了才会去渲染[self.webview.configuration suppressesIncrementalRendering];// 默认使NO。这个值决定了用内嵌HTML5播放视频还是用本地的全屏控制。[self.webview.configuration allowsInlineMediaPlayback];// A Boolean value indicating whether AirPlay is allowed.[self.webview.configuration allowsAirPlayForMediaPlayback];// A Boolean value indicating whether HTML5 videos can play picture-in-picture.[self.webview.configuration allowsPictureInPictureMediaPlayback];// 网页中的多媒体是否需要手势才能开始播放(iOS 10) 可以设置仅音频需要、仅视频需要等四种状态self.webview.configuration.mediaTypesRequiringUserActionForPlayback = WKAudiovisualMediaTypeNone;// 控制用户与webview进行选择交互时的粒度,可以选择整个块儿,或单个符号.self.webview.configuration.selectionGranularity = WKSelectionGranularityDynamic;

WKWebView的回调
WKWebView中包含了两个delegate。WKNavigationDelegate和WKUIDelegate。

WKNavigationDelegate
这个是WKWebView的导航的代理。它控制了WKWebView在加载一个页面流程中的各个关键时间节点的。相当于WKWebView加载的生命周期方法。

#pragma mark - WKNavigationDelegate
// 页面开始加载时调用
- (void)webView:(WKWebView *)webView didStartProvisionalNavigation:(WKNavigation *)navigation{NSLog(@"页面开始加载");
}
// 当内容开始返回时调用
- (void)webView:(WKWebView *)webView didCommitNavigation:(WKNavigation *)navigation{NSLog(@"页面开始返回");
}
// 页面加载完成之后调用
- (void)webView:(WKWebView *)webView didFinishNavigation:(WKNavigation *)navigation{NSLog(@"页面完成加载");
}
// 页面加载失败时调用
- (void)webView:(WKWebView *)webView didFailProvisionalNavigation:(WKNavigation *)navigation{NSLog(@"页面加载失败");
}
// 接收到服务器跳转请求之后调用
- (void)webView:(WKWebView *)webView didReceiveServerRedirectForProvisionalNavigation:(WKNavigation *)navigation{NSLog(@"页面重定向");
}
// 在收到响应后,决定是否跳转
- (void)webView:(WKWebView *)webView decidePolicyForNavigationResponse:(WKNavigationResponse *)navigationResponse decisionHandler:(void (^)(WKNavigationResponsePolicy))decisionHandler{NSLog(@"%@",navigationResponse.response.URL.absoluteString);//允许跳转decisionHandler(WKNavigationResponsePolicyAllow);//不允许跳转//decisionHandler(WKNavigationResponsePolicyCancel);
}
// 在发送请求之前,决定是否跳转
- (void)webView:(WKWebView *)webView decidePolicyForNavigationAction:(WKNavigationAction *)navigationAction decisionHandler:(void (^)(WKNavigationActionPolicy))decisionHandler{NSLog(@"%@",navigationAction.request.URL.absoluteString);//允许跳转decisionHandler(WKNavigationActionPolicyAllow);//不允许跳转//decisionHandler(WKNavigationActionPolicyCancel);
}

WKUIDelegate
WKUIDelegate控制了WKWebView的UI绘制。即我们可以掌管,部分H5中的绘制行为。

#pragma mark - WKUIDelegate
// 创建一个新的WebView
- (WKWebView *)webView:(WKWebView *)webView createWebViewWithConfiguration:(WKWebViewConfiguration *)configuration forNavigationAction:(WKNavigationAction *)navigationAction windowFeatures:(WKWindowFeatures *)windowFeatures{return [[WKWebView alloc]init];
}
// 输入框
- (void)webView:(WKWebView *)webView runJavaScriptTextInputPanelWithPrompt:(NSString *)prompt defaultText:(nullable NSString *)defaultText initiatedByFrame:(WKFrameInfo *)frame completionHandler:(void (^)(NSString * __nullable result))completionHandler{completionHandler(@"http");
}
// 确认框
- (void)webView:(WKWebView *)webView runJavaScriptConfirmPanelWithMessage:(NSString *)message initiatedByFrame:(WKFrameInfo *)frame completionHandler:(void (^)(BOOL result))completionHandler{completionHandler(YES);
}
// 警告框
- (void)webView:(WKWebView *)webView runJavaScriptAlertPanelWithMessage:(NSString *)message initiatedByFrame:(WKFrameInfo *)frame completionHandler:(void (^)(void))completionHandler{NSLog(@"%@",message);completionHandler();
}

js调用原生方法
拦截url
此方法的本质是,js会尝试加载某个URL,客户端在加载前拦截这个URL,通过解析这个URL识别它的内容,调用相应的原生方法,并阻上浏览器加载这个URL。
所以我们在decidePolicyForNavigationAction这个方法中进行拦截。

- (void)webView:(WKWebView *)webView decidePolicyForNavigationAction:(WKNavigationAction *)navigationAction decisionHandler:(void (^)(WKNavigationActionPolicy))decisionHandler{NSLog(@"%@",navigationAction.request.URL.absoluteString);NSURL *url = navigationAction.request.URL;NSString *urlStr = url.absoluteString;if ([urlStr isEqualToString:@"xxx"]) {// do something ;//不允许跳转decisionHandler(WKNavigationActionPolicyCancel);return;}//允许跳转decisionHandler(WKNavigationActionPolicyAllow);}contentController
A WKUserContentController object provides a way for JavaScript to post messages and inject user scripts to a web view.contentController苹果官方提供的js调用原生方法的类。它的使用方法是:...self.contentController = self.webview.configuration.userContentController;[_contentController addScriptMessageHandler:self name:@"closeWebView"];...- (void)userContentController:(WKUserContentController *)userContentController didReceiveScriptMessage:(WKScriptMessage *)message
{if ([message.name isEqualToString:@"closeWebView"]) {//做处理 do something//message.body 为此 ScriptMessage 传递的消息内容}
}

js的调用方法:

window.webkit.messageHandlers.<事件名>.postMessage(需要传递的数据)

原生调用js方法

[self.webView evaluateJavaScript:@"function('action')" completionHandler:nil];

2.5 页面传值

大致有几种方式:
参见:页面传值的几种方式
由于iOS每一个大的页面都是由一个viewcontroller控制的,其上的控件也由这个viewcontroller控制,所以关键就是只要做好页面间的传值就好,那么页面可以理解成一个类,所以类之间的传值的方法也都是可以用的。

2.5.1 函数传值

对应与c++中的方法,由于下一个页面要在当前页面创建出来,所以可以再下一个页面的controller中写一个方法,在当前页面调用一下:

//ViewControllerB.h
@interface ViewControllerB : UIViewController
- (void)setValue(NSString *)value;
@end//viewControllerA.h
@interface ViewControllerA ()
@property (nonatomic, copy) NSString *valueFromA;
- (void)btnClicked;
@end
//ViewControllerA.m
- (void)btnClicked
{ViewControllerB *vcB = [ViewControllerB new];[vcB setValue:valueFromA];[self.navigationController pushViewController:vcB animated:YES];
}

2.5.2 delegate传值

//ViewControllerB.h
//创建协议
@protocol VcBDelegate <NSObject>
- (void)sendValue:(NSString *)value; //声明协议方法
@end//ViewControllerB.h
@interface ViewControllerB : UIViewController
@property (nonatomic, weak)id<VcBDelegate> delegate; //声明协议变量
@end//viewControllerA.m
@interface ViewControllerA ()<VcBDelegate>//遵循协议
@property (nonatomic, strong) UILabel *recievedLB;
@end- (void)backActionClicked
{//当代理响应sendValue方法时,把_tx.text中的值传到VCAif ([_delegate respondsToSelector:@selector(sendValue:)]) {[_delegate sendValue:_tx.text];[self.navigationController popViewControllerAnimated:YES];}
}//ViewControllerA.m
- (void)btnClicked
{ViewControllerB *vcB = [ViewControllerB new];vcB.delegate = self;[self.navigationController pushViewController:vcB animated:YES];
}//ViewControllerA.m
//实现协议方法,把接收到的值展示到Label中
- (void)sendValue:(NSString *)value
{_recievedLB.text = value;
}

3. APP之间跳转方式

3.1 URL Scheme方式

调用正在运行的app
在这里插入图片描述
调用后台的APP
在这里插入图片描述

3.2 niversal Links方式

具体设置需要3步:
1.App需要开启Associated Domains服务,并设置Domains,注意必须要applinks:开头。
2.域名必须要支持HTTPS。
3.上传内容是Json格式的文件,文件名为apple-app-site-association到自己域名的根目录下,或者.well-known目录下。iOS自动会去读取这个文件。具体的文件内容请查看官方文档。

参考:
iOS开发UI篇–UIWindow简单介绍
iOS应用程序的生命周期
iOS应用程序的生命周期_view
WWDC 2018:效率提升爆表的 Xcode 和 LLDB 调试技巧
iOS 组件化 —— 路由设计思路分析
iOS的WebView——WKWebView
iOS APP生命周期 和 UIViewController的生命周期
iOS ViewController的生命周期
iOS 中delegate的理解与使用(传值)


http://chatgpt.dhexx.cn/article/hX1DWJ63.shtml

相关文章

iOS 开发 入门:加入iOS Developer Program (iOS开发者申请教程)

我于2012年12月23日提交加入iOS开发者计划&#xff08;即iOS Developer Program,简称IDP&#xff09;的申请&#xff0c;至2012年12月28日申请成功&#xff0c;扣除星期天&#xff0c;一共仅用了5天时间&#xff0c;这超出了我的意料。在这里&#xff0c;我将我的申请过程记录下…

从零学IOS开发(一)

目录 一&#xff0c;开发环境二&#xff0c;新建项目三&#xff0c;项目文件结构四&#xff0c;基本组件五&#xff0c;APP基本雏形 一&#xff0c;开发环境 ​ IOS开发环境很简单&#xff0c;只需一台MAC和一个IDE(Xcode)&#xff0c;Xcode是apple官方的开发环境&#xff0c;…

新手必看,史上最全的iOS开发教程集锦,没有之一!

最近大火的iPhone XS Max和iPhone XS&#xff0c;不知道有没有同学已经下手了呢&#xff1f;一万三的价位确实让很多人望而却步啊。据说为了赢得中国的用户&#xff0c;专门出了双卡双待的&#xff0c;可想而知中国市场这块“肥肉”人人都想要。 近几年&#xff0c;无论苹果出…

IOS 初级开发入门教程(一)介绍篇

导读 目前移动端开发市场上引导开发者追求技多不压身&#xff0c;一个全栈开发者至少要懂后台服务器、数据库、Android、web、ios开发等。“一超多强”是指开发者先成为一门技术的专家然后掌握了解多门技术&#xff0c;这是一种好的发展趋势&#xff0c;另外&#xff0c;这种技…

iOS开发入门教程

摘要 iOS开发入门教程&#xff0c;从创建项目到运行项目&#xff0c;包括OC基础&#xff0c;调试&#xff0c;模拟器设置等相关知识。 程序发轻狂&#xff0c;代码阑珊&#xff0c;苹果开发安卓狂&#xff01;——写给狂热的编程爱好者们 写在前面的话 学习iOS应用程序开发已有…

IOS开发

第一章&#xff1a;iOS开发入门之Xcode的基本使用 文章目录 第一章&#xff1a;iOS开发入门之Xcode的基本使用前言一、Xcode是什么&#xff1f;二、基本使用步骤1.新建2.文件代码设置1⃣️.代码设置2⃣️把info里面的Application Scene Manifest删掉** 三、简单例子总结 前言 …

ios开发教程(一)开发环境搭建

一、系统安装 1. 如果你有苹果电脑&#xff0c;那么可以直接跳过这个阶段 2. 如果没有苹果电脑&#xff0c;那么可以使用VMWare虚拟机安装macos&#xff0c;安装教程见这篇文章 https://blog.csdn.net/dm569263708/article/details/130523282 二、安装xcode 1. 下载xcode&…

app开发流程:手机软件开发app的6个步骤

现在以手机app为代表的移动互联网已经超过传统的PC&#xff0c;成为企业营销创业赚钱不可忽视的重要渠道&#xff0c;手机软件开发app成为传统企业转型的关键。app开发具体需要哪些流程和周期呢&#xff1f;今天给大家分享一下app开发流程的6个步骤。 1、项目确定 在进行app开…

【2023最新】超详细图文保姆级教程:App开发新手入门(2)

上章节我们已经成功的创建了一个 App 项目&#xff0c;接下来我们讲述一下&#xff0c;如何导入项目、编辑代码和提交项目代码。 Let’s Go! 4. 项目导入 当用户创建一个新的应用时&#xff0c;YonStudio 开发工具会自动导入模板项目的默认代码&#xff0c;不需要手动进行代…

【史上最全App开发知识分享】如何从零开始成为app开发专家?

本文针对小白用户对App做一个简单的介绍&#xff0c;介绍了App都有哪些类型&#xff0c;不同的类型app开发需要哪些技术&#xff0c;用户可以根据自己的需求选择不同的App开发&#xff0c;若不懂技术&#xff0c;没有资金怎么开发app。 一 、App有哪些形式&#xff1f; App主要…

5+ App开发入门指南

原文地址: http://ask.dcloud.net.cn/article/89 HTML5 Plus应用概述 HTML5 Plus移动App&#xff0c;简称5App&#xff0c;是一种基于HTML、JS、CSS编写的运行于手机端的App&#xff0c;这种App可以通过扩展的JS API任意调用手机的原生能力&#xff0c;实现与原生App同样强大…

【2023最新】超详细图文保姆级教程:App开发新手入门(5)

上文回顾&#xff0c;我们已经完成了一个应用的真机调试&#xff0c;本章我们来了解一下如何引入YonBuilder移动开发的&#xff08;原生&#xff09;移动插件, 并利用移动插件完成一个简单的视频播放器。 8. 「移动插件」的使用 8.1 什么是 「移动插件」&#xff1f; 用通俗…

初学者福音——10个最佳APP开发入门在线学习网站

根据Payscale的调查显示&#xff0c;现在的APP开发人员的年薪达到&#xff1a;$66,851。这也是为什么那么多初学的开发都想跻身到APP开发这行业的主要原因之一。每当你打开App Store时候&#xff0c;看着琳琅满目的APP&#xff0c;你肯定会被它们精致的外观和巧妙的设计吸引住。…

【2023最新】超详细图文保姆级教程:App开发新手入门(3)

上文回顾&#xff0c;我们已经完成了一个应用项目创建、导入、代码更新、代码同步和代码提交&#xff0c;本章继续我们的新手开发之旅&#xff0c;讲述一下如何将开发完成的应用进行编译&#xff0c;生成可供他人安装、可上架的应用安装包。 6 应用打包 应用打包&#xff0c;…

一看就懂的Android APP开发入门教程

http://www.android100.org/html/201502/22/122385.html 工作中有做过手机App项目&#xff0c;前端和android或ios程序员配合完成整个项目的开发&#xff0c;开发过程中与ios程序配合基本没什么问题&#xff0c;而android各种机子和rom的问题很多&#xff0c;这也让我产生了学习…

1、Android APP开发基础

1、APP的工程结构 App项目下面有两个分类&#xff1a;app&#xff08;代表app模块&#xff09;、Gradle Scripts。 app下面又有3个子目录&#xff0c;功能说明如下&#xff1a; manifests子目录&#xff0c;存放AndroidManifest.xml&#xff0c;它是App的运行配置文件。 jav…

超详细图文保姆级教程:App开发新手入门(六)

重要&#xff1a; 想学习APP开发的新手同学&#xff0c; 建议访问我发布的最新版本的文章教程 【2023最新】超详细图文保姆级教程&#xff1a;App开发新手入门 设置应用的Logo图标和启动页 上文回顾&#xff0c;我们已经完成了一个简单应用的开发&#xff0c;本章我们简单介绍…

MacOS-APP 开发入门篇

转载自(https://macdev.io/ebook/start.html) 准备工作 Mac电脑 Mac开发准备工作&#xff0c;Mac电脑不必说了 只有用真正的Mac电脑才可以提升&#xff0c;熏陶你的审美&#xff0c;你才可能做出美的有价值的用户产品。如果你使用很普通的磨具想锻造出一把锋利的刀剑&#xff…

【2023最新】超详细图文保姆级教程:App开发新手入门(1)

1. 关于 『YonBuilder移动开发』 PS: 本段内容主要目的是去除官方语音描述&#xff0c;用通俗的语言来简单介绍一下『YonBuilder移动开发』&#xff0c;方便新手开发者判断是否适合自己上手学习。 简介&#xff1a; YonBuilder移动开发平台(官网&#xff1a;https://develope…

Android新手如何学习开发一款app?

毫无疑问&#xff0c;开发一款自己的App对于初学者来说&#xff0c;无论从技术学习&#xff0c;还是找工作&#xff08;或者装x&#xff09;&#xff0c;都是一大利器。那么如何才能快速上手&#xff0c;开发一款属于自己的app。本篇文章仅以自己的一些经验给更多的Android新手…