SoapUI简易教程-接口模拟

article/2025/10/19 18:59:42

SoapUI简易教程-接口模拟

  • 一、SoapUI 5.4.0版本安装
  • 二、SoapUI使用
    • 1.知识补充
    • 2.SoapUI模拟http接口
    • 3.SoapUI模拟WebServices接口
    • 4.SoapUI访问WebServices接口
  • 三、常见问题
    • 1.SoapUI返回中文乱码
    • 2.SCRIPT脚本运行报错

一、SoapUI 5.4.0版本安装

百度网盘下载地址:
链接:https://pan.baidu.com/s/1-mM3-mOceLh7Qv3ohtKOWg
提取码:gtis
1、下载并解压安装包压缩包,然后双击运行“SoapUI-x64-5.4.0-EB.exe”进行软件原版安装
在这里插入图片描述

2、点击“I accept the…”同意软件相关许可协议
在这里插入图片描述

3、选择软件安装路径,可更改,也可按照默认安装路径
在这里插入图片描述

4、根据安装向导提示一步一步进行安装,安装到这一步,软件正在安装,安装过程非常迅速
在这里插入图片描述

5、软件安装完成,点击“finish”退出安装程序
在这里插入图片描述

破解教程
1、在对软件破解之前,先不要运行打开软件,如果打开了请关闭软件,然后回到软件安装包将破解文件“Protection-4.6.jar”复制到软件安装路径lib文件下
在这里插入图片描述

2、运行bin文件下soapui.bat程序,导入破解文件scz.key文件即可激活软件

在这里插入图片描述
在这里插入图片描述

3、至此,SoapUI 5.4.0破解版成功激活破解,用户可以免费无限制使用了

在这里插入图片描述

二、SoapUI使用

1.知识补充

1、什么是web service
  WebService就是Web服务的意思,对应的应用层协议为SOAP(相当于HTTP协议),可理解为远程调用技术。
2、特点
客户端发送的请求主体内容(请求报文)的格式为XML格式
接口返回的响应主体内容(响应报文)的格式为XML格式
3、web service相对http (post/get)有好处吗?

  • 接口中实现的方法和要求参数一目了然
  • 不用担心大小写问题
  • 不用担心中文urlencode问题
  • 代码中不用多次声明认证(账号,密码)参数
  • 传递参数可以为数组,对象等…

4、web service相对http(post/get)快吗?
由于要进行xml解析,速度可能会有所降低。
5、WSDL的介绍
就是WebService接口对应的WSDL文件,该文件通过xml格式说明如何调用,可以看作WebService的接口文档(使用说明书)。
比如:http://www.webxml.com.cn/WebServices/WeatherWebService.asmx?wsdl

2.SoapUI模拟http接口

以http(post)接口为例
(1)新建项目
在这里插入图片描述

(2)在新建的项目中新建mockservice,选中上一步新建的项目右击
在这里插入图片描述

(3)双击上一步新建的mockservice,设置访问路径及端口
在这里插入图片描述
在这里插入图片描述

(4)新建mock操作,选中第(2)步骤新建的mockservice右击
在这里插入图片描述

(5)选择方法,填写访问路径(注意该路径为相对路径)
在这里插入图片描述

(6)新增响应结果,选中方法右击
在这里插入图片描述

(7)为响应结果添加响应头和响应体
在这里插入图片描述

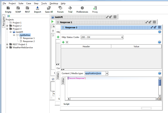
(8)若需要返回多个响应结果,可添加多个响应结果
在这里插入图片描述

(9)启动模拟接口,利用Postman进行访问,可以看到接口有返回值。
在这里插入图片描述

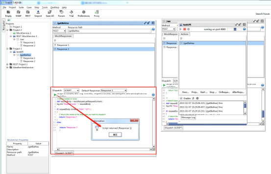
(10)可根据请求返回不同的响应结果(双击方法,dispatch选择script,参照示例代码编写脚本),点击运行SCRIPT脚本运行无报错

在这里插入图片描述

示例代码
def requestBody = mockRequest.getRequestContent()
log.info "Request body: " + requestBodyif( requestBody.contains('"htbh":"123"') )
{// return the name of the response you want to dispatchreturn "Response 2"
}
else 
{return "Response 1"}

(10)重新开启服务,入参若含有”htbh”:”123”,则返回Response2,若无则返回Response1,以此类推。
在这里插入图片描述

(11)访问模拟接口服务测试接口模拟是否成功也可以用soupui中进行访问测试,获取到返回的Json。
在这里插入图片描述
在这里插入图片描述
在这里插入图片描述

3.SoapUI模拟WebServices接口

1.选择【SOAP】新建SOAP Project 在Initial WSDL选择创建WebService接口模拟服务端需要接口描述文件(必要前提)
示例文件:
在这里插入图片描述

2.在模拟客户端的基础上创建一个接口模拟服务端(Mock Service)
在这里插入图片描述
在这里插入图片描述
在这里插入图片描述

3.在生成的Response文件中修改你需要返回的接口数据
在这里插入图片描述

4.选择刚刚修改好的模拟接口,点击运行
在这里插入图片描述

5.用浏览器访问本地主机IP+端口,如图表示模拟接口启动成功
在这里插入图片描述

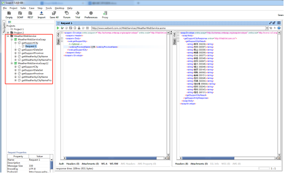
4.SoapUI访问WebServices接口

1.点击【Soap】输入Initial WSDL,输入WSDL地址,比如:
http://www.webxml.com.cn/WebServices/WeatherWebService.asmx?wsdl
在这里插入图片描述

2.加载完成后生成树状结构的接口,比如测试“getSupportCity”是获取某省内所有支持的市县地区,输入查询条件,点击左上角的绿色三角符号运行,即可获得结果。
在这里插入图片描述

三、常见问题

1.SoapUI返回中文乱码

为下图文件添加代码
在这里插入图片描述

-Dsun.jnu.encoding=UTF-8
-Dfile.encoding=UTF-8

2.SCRIPT脚本运行报错

先将模拟接口启动,用工具进行调用,然后关闭,重新运行脚本。
在这里插入图片描述


http://chatgpt.dhexx.cn/article/dH9HwDH9.shtml

相关文章

SoapUI简易使用

SoapUI简易使用 一、 什么是soapUI二、简单调用接口三、设置断言四、负载测试五、知识点 一、 什么是soapUI 由于 Web 服务是被程序调用的, 一般不会提供界面让最终用户或测试人员直接使用,soapUI是针对这种情况开发的一个工具,用户可以在 s…

soapui 自动化教程(一)

本教程主要讲述对接口的自动化测试,略过压力测试、安全测试。 最终目标是通过groovy脚本执行一个文件,发送多个任务请求。验证返回值是否符合期望。 教程从soapui入门到groovy实现回传参数、生成随机参数、加密隐私数据等,逐步深入&#xf…

soapUI的使用

首先下载soapUI下载地址在网上可以搜的到 windows下载这个soapUI-x32-3_5.exe(中间的数字是版本号,可以下载最新的,这个已经有了JMS的测试功能) 首先得有一个webservice,我自己简单建了一个,用来算两个数的加减 地址为:http://…

soapui的菜鸟教程

一.这里我安装的是5.2.1这个版本,安装之后按照我的操作步骤即可 二.这里放入后台给你的接口,结尾应该是?wsdl 如果没有你需要手动加上,否则会报错 三:这个是成功界面 四:如图,点开之后是这样的&#xff0c…

soapUI简介、安装使用教程、接口(性能)测试

一、soapUI简介 SOAP: WebService通过Http协议发送请求和接收结果时,发送的请求内容和结果内容都采用XML格式封装,并增加了一些特定的HTTP消息头,以说明HTTP消息头的内容格式,这些特定的HTTP消息头和XML内容格式就是SO…

关于soapUi工具的安装使用教程

在测试的工作中,测试的小伙伴们或多或少了解过soapUi这款工具,就实际使用过程中,简单说说这款工具。 1安装和破译 1.1下载 这里下载的是5.1.2pro版 下载路径: http://dl.eviware.com/list_soapui2.html?_ga1.16http://dl.eviwar…

soapUI工具使用方法、简介、接口测试

简单总结一下步骤: 打开SoapUI5.2.1——新建project——右键 project1——选择 add WSDL——WSDL Location输入地址(也就是别人给你的接口地址,可以分为测试地址,正式环境地址等)——点击OK按钮——弹出测试报文&…

SoapUI 入门指南

一、SoapUI 入门指南 1.1 什么是 SOAP UI 由于实际项目中,大多数 Web 服务通过接口调用实现,一般不会提供界面让最终用户或测试人员直接使用,因此给测试工作带来了麻烦,测试人员不得不自己编写程序来测试,这就是要求测…

SoapUI使用教程

一、简介 soapui:常用的接口测试工具,掌握了能更好进行接口的开发。 二、Http接口调用 1.创建项目 2.输入http请求地址 3.选择对应项目的request,输入信息发送请求 绿色三角形请求运行 三、Webservice接口调用 web service分两大类架构一种…

java增强for循环对比_foreach(增强for循环)和for的区别

首先说一下foreach有的也叫增强for循环,foreach其实是for循环的一个特殊简化版。 再说一下foreach的书写格式: for(元素类型 元素名称 : 遍历数组(集合)(或者能进行迭代的)){语句 } foreach虽然是for循环的简化版本,但是并不是说foreach就比for更好用,foreach适用于循环次…

数组增强for循环遍历

for循环的一般使用方法 > for ( 初始化语句 ; 控制语句 ; 迭代语句){ 循环体; } 在增强for循环中的遍历方式 一维数组增强for循环遍历: public class ArraysReplace {public static void main(String[] args) {//创建长度为10的一维数组int[] arr new int[10]…

Java for循环和增强for循环

For循环 虽然所有循环结构都可以用while或者do...while表示,但Java提供了另一种语句——for循环,使一些循环结构变得更加简单 for循环语句是支持迭代的一种通用结构,是最有效,最灵活的循环结构 for循环执行的次数是在执行前就确…

Java增强 for 循环

Java 增强 for 循环 Java5 所引入的一种主要用于数组的增强型for循环。(可用来遍历数组) Java 增强for循环语法如下: for(声明语句 : 表达式) {//代码句子 }声明语句: 声明新的局部变量&…

增强型for循环的使用,看这篇就够了

从开始接触Java编程时,简单的循环遍历(for、while、do…while)都是与其他编程语言(C语言、C… …)大致一样的,这些我们自己都看得懂,当然自己也会写。但是学习到后面的课程,当听到一…

Linux安装MySQL数据库(图文详细)

Linux安装MySQL数据库 1、通过 Xftp 将 MySQL 安装包拷贝到 LinuxMySQL下载地址cd 到 local 文件夹创建mysql文件夹把文件拖入mysql文件夹ls 查看 2、解压缩输入如下指令解压后如图 3、安装 common、libs、client、server删除自带的 mariadb 4、初始化 MySQL5、授权防火墙6、查…

Linux安装mysql并配置远程连接

1.mysql官网下载安装包 https://www.mysql.com/ 最好下载 .gz的安装包 2查看是否安装mariadb rpm -qa | grep mariadb 卸载mariadb rpm -e --nodeps mariadb-libs-5-xxx#安装包名 注意自己的安装包名!!! 安装MySQL依赖包 libaio yum instal…

linux安装Mysql及使用详解(Centos 7.4)

1.官网路径: (1)个人选择版本5.7.22 (2)因本地网速较慢,选择wget直接下载到linux服务器上。 (3)Mysql下载url为:https://cdn.mysql.com//Downloads/MySQL-5.7/mysql-5.7…

Linux安装MySQL 5.7

一、下载MySQL 官网地址 下载: mysql-5.7.37-linux-glibc2.12-x86_64.tar.gz 二、安装MySQL 1.1、连接Shell: cd /usr/local/ #切换到此目录下 1.2、把MySQL包传到shell 1.2.1、 1.2.2、1.3、解压: 1、tar -xvf mysql-5.7.38-linux-glibc2.12-x86_64.…

Linux安装mysql(yum安装)

1、首先查看是否已经安装mysql rpm -qa | grep mysql 如果存在,则通过以下命令进行删除。 rpm -e 【具体的文件名】 2、下载MySQL [rootVM-20-16-centos ~]# wget -i -c http://dev.mysql.com/get/mysql57-community-release-el7-10.noarch.rpm 3、安装mysql&a…

Linux安装Mysql操作步骤详解

目录 1. 检测当前系统中是否安装了MySql数据库 2. 使用FinalShell自带的上传工具将jdk的二进制发布包上传到Linux 3. 解压并解包到/usr/local/mysql(便于区分) 第一步:将包先移动到该目录下 第二步:解压解包 第三步&#xff1a…