记录onedrive 国际版翻车 关键词:onedrive 世纪互联 微软云盘

article/2025/11/5 22:28:00

今天发现我的cloudreve套娃盘的文件下载不了了,该文件的存储策略是我tb买的onedrive,我第一反应就是翻车了。

在这里插入图片描述

登录了onedrive查看,发现被禁用了,订阅也掉了

在这里插入图片描述
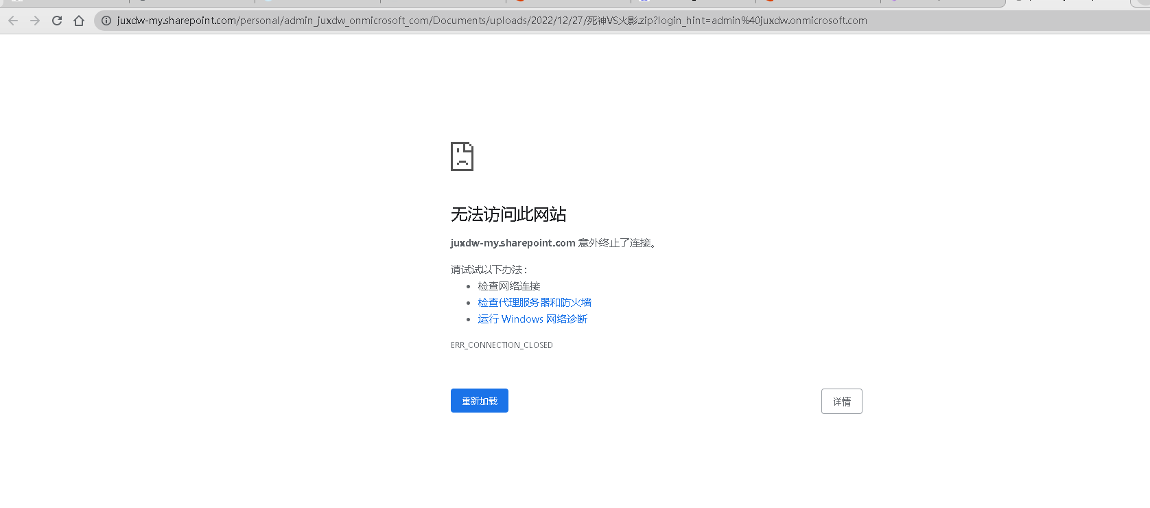
onedrive挂的webdav能看到路径,但是文件无法打开了
在这里插入图片描述

发现文件都无法打开在这里插入图片描述
在这里插入图片描述


好在可以打包下载,
在这里插入图片描述
在这里插入图片描述

最后,打算本地硬盘存储了


http://chatgpt.dhexx.cn/article/aDOWwBv4.shtml

相关文章

微软云盘配合服务器,『原创』开源5T微软云盘搭建教程onedrive index

前言 为什么搭建一个微软共享云盘?百度云、蓝奏云不好吗?百度云有会员限制功能,各种限制更是不少,蓝奏云速度超快,但是貌似不支持大文件。微软毕竟是大厂,可用的5T教育邮箱现在也很好搞到,之所以…

宝塔环境使用微软OneDrive云盘免费自动备份网站数据最佳方案!

目前宝塔内用插件自动备份网站数据免费的方案有 微软OneDrive:注册就有5.5GB永久空间(通过下面邀请链接注册有5.5GB,直接官网注册是5GB)免费版邀请好友可以扩容到15.5GB,用来备份网站数据足够了,如果不够可…

微软云盘OneDrive变为本地网络磁盘

1.打开office的文档或者表格 点击文件 2.复制OneDrive的路径 3.映射网络驱动器到本地 4.填入复制好的网络路径 5.输入对应微软账号的账号和密码 使用反馈 经过一段时间的使用,发现这个方式特别难用,同步速度慢,延迟高, 用官方…

java-swing-单选框

单选框的实现类是JRadioButton类; 在使用时要引入: import javax.swing.JRadioButton;单选框和复选框类似, 都是从JToggleButton 类派生出来的。但不同之处在于,单选框的选框组中,只能有一个处于选中状态。 这里加入一个ButtonGr…

HTML文本框和单选框

大家好&#xff0c;给大家讲一下HTML文本框和单选框 这是它常见的一些属性 上源码 <!DOCTYPE html> <html lang"en"> <head><meta charset"UTF-8"><title>登录注册</title> </head> <body> <h1>注…

[Qt 教程之Widgets模块] —— QRadioButton单选框

Qt系列教程总目录 文章目录 0. QRadioButton简介1. 创建QRadioButton2. 修改QRadioButton文本3. QRadioButton分组4. QRadioButton的信号 0. QRadioButton简介 QRadioButton既单选框&#xff0c;常用作表单互斥选择选项&#xff0c;在“多选一”的场景中使用。 office word和…

Vue中数组循环添加单选框问题

前言 今天在写一个通过v-for来循环数组&#xff0c;并且在每一条数据中添加单选框功能。然后这边的写法与正常添加单选框参数有点不一样&#xff0c;如下。 1、常规情况下添加单选框&#xff1a; <body><div id"example-4">正常添加单选框<br>&…

css实现单选框效果

效果查看&#xff1a; 一、搭建好html页面结构 先在html页面中创建出一个盒子用于存放按钮和文字 光一个大盒子还不够&#xff0c;用span标签来说明文字&#xff0c;i标签来表示单选框中间的那坨圆点&#xff0c;这些都用一个小盒子套住&#xff0c;这个小盒子用于勾勒单选框…

Axure做单选框

1、首先我们打开Axure 2、找到单选框 3、然后我们拖出来并复制一个 4、第一个命名为“左” 5、第二个命名为“右” 6、将“左”单选框的文字改为“是” 7、将“右”单选框的文字改为“否” 8、给“左”单选框设置一个组&#xff0c;打个“1”好了 9在“右”单选框按钮那直接找到…

单选框事件

-~~~~~~~~~~~~~~~~~~~~~~~~~~~~~~~~~~~~~~~ 开发工具与关键技术&#xff1a;vs c# 作者&#xff1a; xqll 撰写时间&#xff1a;2019/8/18 -~~~~~~~~~~~~~~~~~~~~~~~~~~~~~~~~~~ 日常编程中&#xff0c;我们经常要用到单选框来选择获取到自己需要的东西 为自己犯过的错以加深一…

layui单选框事件监听

layui单选框事件监听 <form class"layui-form dianxuan" action""style"float: left;margin-top: 7px;margin-right: 20px;"><div class"layui-form-item"><label class"layui-form-label" style"width…

html单选框选中状态,jquery怎么判断单选框是否选中

jquery判断单选框是否选中的方法&#xff1a;1、通过单选框选中的值判断。2、通过单选框的checked属性判断是否选中。 jquery判断单选框是否选中的两种方法介绍&#xff1a; 第一种&#xff1a;利用选中值判断选中/p> Transitional//EN" "http://www.w3.org/TR/xh…

vue单选框选中_vue中怎么处理多个单选框,且单选框互不影响的方案

项目需求是&#xff1a;需要提交多个老师的信息&#xff0c;信息中包含老师的职位&#xff0c;职位是单选框&#xff1b; 难点是&#xff1a;怎么确保多个单选框不冲突&#xff0c;单选框怎么用v-for遍历出来&#xff1b; 最终效果是&#xff1a; 1、首先最外层先通过数组遍历出…

自定义单选框样式方法

元素的初始样式都不怎么好看&#xff0c;我们一般修改样式会想到直接在那元素上添加样式&#xff0c;比如background、border等&#xff0c;在大多数元素上是可以这么做&#xff0c;但当遇上了单选框会毫无反应。 例&#xff1a; <!DOCTYPE html> <html lang"e…

html正方形单选框代码,单选框/复选框

[html]代码库单选、复选框Demo function getSelectedEffect(effects) {//获取效果选项 for ( var i 0; i < effects.length; i) { if (effects[i].checked) return effects[i].value; } return "[没有选择]"; } function getSelectedPrograms(programs) {//获取栏…

Tkinter单选框

单选框和复选框类似&#xff0c;只是使用Radiobutton。 可以修改上一个测试代码即可。 from tkinterimport *ChooseP FalseChooseC Falsedef funChooseP():global lab, radioBtnA, ChoosePif ChooseP False:ChooseP Truelab["text"] "选择 Python 语言学习&qu…

单选框的用法即几种常见对话框

一、单选框 RadioGroup的组事件&#xff0c;可以将各自不同的RadioButton&#xff0c;设定与同一个RadioGroup组里的按钮&#xff0c;做出单一选择。 RadioGroup中使用类组单选按钮。如果我们选中一个单选按钮属于一个单选按钮组&#xff0c;它会自动取消选中同一组内的任何先…

HTML基础1:单选框

一.单选框基础 1.基本写法&#xff1a;<input type“radio” / > 2.实现默认选中&#xff0c;使用checked。 3.若存在多个单选框都在一个分组里&#xff0c;要实现同一时间只能选中一个单选框设置name属性相同即可。 4.提交数据到后台时&#xff0c;后台接收的是value设…

Radio单选框

Radio单选框 在一组备选项中进行单选 基础用法 使用Radio组件&#xff0c;只需要设置v-model绑定变量&#xff0c;选中意味着变量的值为相应Radio label属性的值&#xff0c;label可以是string、number或boolean。 <template><el-radio v-model"radio" …

Handler消息机制

1 线程间通信 线程间通信&#xff1a;ITC&#xff0c;Inter-Thread Communication 同一进程中线程与线程之间是共享内存的。对于可以共享的变量任何线程都可以访问和修改&#xff0c;但是要做好同步。 线程之间不会彼此干扰&#xff0c;是因为有内存管理机制。 2 Handler消息…