从十月中旬就开始折腾CDN的事情,前前后后算起来也有差不多一个月了吧,期间试过了几乎所有能想到、能用上的CDN服务商,终于找到了一家适合自己的。
先讲一下自己的探索过程吧,顺带排排雷:
首先我想到的就是自己曾经用的Cloudflare。可以说,cloudflare提供的免费版解决方案足以保护小网站免受DDoS之灾,也可以隐藏网站的真实IP地址。同时cloudflare也作为DNS管理的一个不错的工具。cloudflare在海外有着极好的响应速度,在很多地区甚至响应速度能够小于等于1ms。然而在国内,经过我的测试,联通和电信走的是美西的CDN节点,移动走的是香港节点,所以只有通过移动的访问可以说是增速了,联通和电信的访问反而减速了,不如不用CDN,因而我就放弃了cloudflare。
也曾找过一些关于CDN评估的文章,这个博主已经帮忙做了小白鼠:https://guozeyu.com/2017/01/wordpress-full-site-cdn/
然后看到AWS的CloudFront,我想到自己的AWS还没有过电话验证,就抱着试试看的心态再去尝试了一下。说来也奇怪,我的客户信息填的都是真实信息,电话也是我目前在用的电话号码,结果我根本收不到AWS的电话来输入PIN码,或许是被自动拦截了?给支持中心写工单,客服给我的建议是用在线语音聊天的方法给我安排电话认证,然而我人在宿舍,英语水平也不高,遂放弃。
接下来我找免备案就能用的CDN,找到了KeyCDN,结果注册了以后连控制台都进不去,放弃了。
接着又找到了Fastly,这家CDN商先会给你一个开发者账号,让你体验价值50美金的流量,但用完了以后你要升级账户才能接着用,而付费帐户每月的最低消费是50美金!!对我这个穷困潦倒的人来说太不现实了,而且有这个钱早就上Google Cloud了,也就放弃了。
CDNvideo也试过,这家提供商是俄罗斯的,给我的印象非常好,客服小姐姐很耐心的给我解答问题,我们都是通过邮件进行交流。开到试用账号后,激活需要用一张信用卡(不确定需不需要外币卡,但我用的是VISA的美元卡)扣款50卢布再立刻返还。我用ipip.net去ping了一下他们提供的让我CNAME过去的URL,结果走的都是美国和俄罗斯,延迟普遍都很高,虽然客服很贴心,服务态度一流但我还是放弃了。(不过客服说可能与我CNAME的接入方式有关,想去试一下的可以去尝试一下)
最后,我偶然间想到搜一下香港CDN,结果就搜到了现在在用的这家——Udomain。 这家有针对大陆优化的CDN,也有国际的CDN,只不过对大陆的流量会贵一些罢了,不过相比较流量每GB按美元计价来说,用港元计价已经让成本降低了不少。这家有两种计费方式,一种是包月套餐,最少的是800港元1T,之后1.2港元每GB;还有一种是按用量收费,以GB为单位来计费。对我的博客这种小站来说,第二种计费方式并不会为我增加多少成本。它家CDN链接:https://www.udomain.hk/solution/global-cdn
讲完探路历程,接下来讲讲我是怎么用上这家的CDN的。
打开网站,我们并没有看到如何注册。点了一下免费试用,选择你需要的方案(我选的是按用量收费)

点击“申请”,会让你填一些基本信息,包括联系方式。

如果你是在工作日提交的话,不一会儿会有客服打电话过来,是一个香港的小哥联系的我,主要是确认信息和就服务进行交谈。我拿普通话交流的,全程十分愉快,然后按照他发给你的邮件的要求提供一些信息,他会在两到三个工作日内给你办好试用账号并发到你的邮箱上。按照要求改好密码就可以用了。
我也终于明白为什么主页没有登录窗口,原来控制台在另一个网站上。

这个网站还会要求你添加SMS认证(手机验证码两步验证),此后每次登录都要进行两步认证,大大提高了安全性。
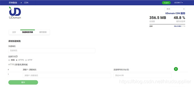
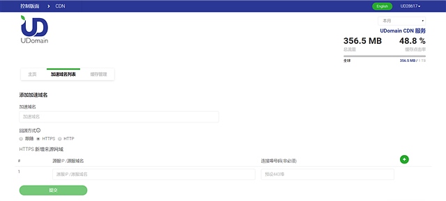
添加后来到控制台,点击“CDN”—>”管理”,随后点击加速域名列表

随后点击“添加加速域名”,会出现这样的界面:

接下来就可以根据自己的网站进行设定,加速域名写你要使用CDN的域名,我用的是如你们所见的“blog.iwantdo.xyz”这个子域,回源方式就是CDN访问源服务器的方式,根据个人网站先前的设定而定。由于本站ban掉了所有通过http和https直接访问ip,以及所有http强制https访问,所以我选择的是https回源。(连接埠就是端口的意思)
我们以加速域名为”cdn.iwantdo.xyz“为例,添加好来源与回源方式后,点击”提交“,会有这样的界面:

OK,此时它提醒你添加CNAME记录,到你的DNS管理器处添加相应的记录,如下所示:

保存便可,等待DNS刷新就好了。
(注意,如果想建立一个子域为cdn.iwantdo.xyz,主机一栏填cdn就可以了,之前我一直在主机一栏写的是cdn.iwantdo.xyz,导致CNAME配置不成功,或许这种弱智错误只有我会犯吧233333)
如果你不强制要求https的话,做到这里就OK了。接下来讲的是对加速域名有https的需求的人所需要的。
拓展:为加速域名使用https。
回到”加速域名列表“,点击”设定“。
初次进入,SSL证书那里会显示”未配置“,这时点击”管理SSL证书“,会显示如下界面:

点击”新增SSL证书“,会让你填写名称(随便起一个),证书和私钥(来源于你的证书)

如果你使用这个域名的一个子域作为加速域名的话,可以去用对应的SSL证书。有了证书后,将证书的.pem文件打开,将其中的内容全部复制到证书一栏中(通常来说都是以”—–BEGIN CERTIFICATE—–“开头,以”—–END CERTIFICATE—–
“结尾)。将私钥文件privkey.pem的所有内容复制到私钥一栏中(通常以”—–BEGIN PRIVATE KEY—–“开头,以”—–END PRIVATE KEY—–“结尾),递交。
然后选择你填写好的证书,递交。恭喜,你的加速域名就可以用https啦~


![[Anaconda学习]本地查看代理ip,anaconda挂代理](https://img-blog.csdnimg.cn/20201225120837941.png?x-oss-process=image/watermark,type_ZmFuZ3poZW5naGVpdGk,shadow_10,text_aHR0cHM6Ly9ibG9nLmNzZG4ubmV0L2l0X0xpQ2hlbmd3ZWk=,size_16,color_FFFFFF,t_70)
















