这款免费开源的数据库工具,支持所有主流数据库!

article/2025/10/3 15:52:40

Java技术栈

www.javastack.cn

关注优质文章

DBeaver 是一个基于 Java 开发,免费开源的通用数据库管理和开发工具,使用非常友好的 ASL 协议。可以通过官方网站或者 Github 进行下载。

由于 DBeaver 基于 Java 开发,可以运行在各种操作系统上,包括:Windows、Linux、macOS 等。

DBeaver 采用 Eclipse 框架开发,支持插件扩展,并且提供了许多数据库管理工具:ER 图、数据导入/导出、数据库比较、模拟数据生成等。

DBeaver 通过 JDBC 连接到数据库,可以支持几乎所有的数据库产品,包括:MySQL、PostgreSQL、MariaDB、SQLite、Oracle、Db2、SQL Server、Sybase、MS Access、Teradata、Firebird、Derby 等等。

商业版本更是可以支持各种 NoSQL 和大数据平台:MongoDB、InfluxDB、Apache Cassandra、Redis、Apache Hive 等。

下载与安装

DBeaver 社区版可以通过官方网站或者 Github 进行下载。两者都为不同的操作系统提供了安装包或者解压版,可以选择是否需要同时安装 JRE。另外,官方网站还提供了 DBeaver 的 Eclipse 插件,可以在 Eclipse 中进行集成。

DBeaver 支持中文,安装过程非常简单,不多说,唯一需要注意的是 DBeaver 的运行依赖于 JRE。不出意外,安装完成后运行安装目录下的 dbeaver.exe 可以看到以下界面(Windows 10):

这个界面其实是新建数据库连接,我们可以看到它支持的各种数据平台;先点击“取消”按钮,进入主窗口界面。

此时,它会提示我们是否建立一个示例数据库。

如果点击“是(Y)”,它会创建一个默认的 SQLite 示例数据库。下图是它的主窗口界面。

DBeaver 和我们常用的软件类似,最上面是菜单项和快捷工具,左侧是已经建立的数据库连接和项目信息,右侧是主要的工作区域。

连接数据库

打开 DBeaver 之后,首先要做的就是创建数据库连接。可以通过菜单“数据库” > 新建连接”打开新建连接向导窗口,也就是我们初次运行 DBeaver 时弹出的窗口。

我们以 PostgreSQL 为例,新建一个数据库连接。选择 PostgreSQL 图标,点击“下一步(N)”。

然后是设置数据库的连接信息:主机、端口、数据库、用户、密码。“Advanced settings”高级设置选项可以配置 SSH、SSL 以及代理等,也可以为连接指定自己的名称和连接类型(开发、测试、生产)。

点击最下面的“测试链接(T)”可以测试连接配置的正确性。初次创建某种数据库的连接时,会提示下载相应的 JDBC 驱动。

它已经为我们查找到了相应的驱动,只需要点击“下载”即可,非常方便。下载完成后,如果连接信息正确,可以看到连接成功的提示。

确认后完成连接配置即可。左侧的数据库导航中会增加一个新的数据库连接。

由于某些数据库(例如 Oracle、Db2)的 JDBC 驱动需要登录后才能下载,因此可以使用手动的方式进行配置。选择菜单“数据库”>“驱动管理器”。

选择 Oracle ,点击“编辑(E)…”按钮。

通过界面提示的网址,手动下载 Oracle 数据库的 JDBC 驱动文件,例如 ojdbc8.jar。然后点击“添加文件(F)”按钮,选择并添加该文件。

下次建立 Oracle 数据库连接时即可使用该驱动。关注公众号Java技术栈可以获取数据库系列教程。

新建连接之后,就可以通过这些连接访问相应的数据库,查看和编辑数据库中的对象,执行 SQL 语句,完成各种管理和开发工作。


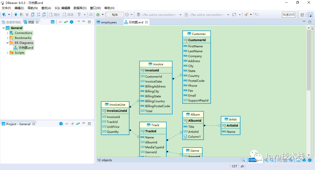
生成 ER 图

最后介绍一下如何生成数据库对象的 ER 图。点击窗口左侧“数据库导航”旁边的“项目”视图。

其中有个“ER Diagrams”,就是实体关系图。右击该选项,点击“创建新的 ER 图”。

输入一个名称并选择数据库连接和需要展示的对象,然后点击“完成”,即可生成相应的 ER 图。

ER 图可以进行排版和显示设置,也支持打印为图片。DBeaver 目前还不支持自己创建 ER 图,只能从现有的数据库中生成。

对于图形工具,很多功能我们都可以自己去使用体会;当然,DBeaver 也提供了用户指南,自行参考。

扩展链接

官方网站:https://dbeaver.io/

GitHub:https://github.com/dbeaver/dbeaver/

用户指南:https://github.com/dbeaver/dbeaver/wiki

作者:不剪发的Tony老师

链接:blog.csdn.net/horses/article/details/89683422

版权声明:本文为博主原创文章,遵循 CC 4.0 BY-SA 版权协议,转载请附上原文出处链接和本声明。



关注Java技术栈看更多干货

戳原文,获取精选面试题!


http://chatgpt.dhexx.cn/article/GSkWSh77.shtml

相关文章

开源数据库管理系统DBeaver

简介 DBeaver dbeaver是免费和开源(GPL)为开发人员和数据库管理员通用数据库工具。 易用性是该项目的主要目标,是经过精心设计和开发的数据库管理工具。免费、跨平台、基于开源框架和允许各种扩展写作(插件)。 它支持任…

开源数据库的国际化思考与实践

整理 | 小雨青年 出品 | CSDN(ID:CSDNnews) 在全球开源技术掌门人高峰论坛上,PingCAP 联合创始人兼CTO 黄东旭分享了《开源数据库的国际化思考与实践》。 开源已死?不,还差得远 可能因为TiDB 是开源的&a…

一个比 ClickHouse 还快的开源数据库

开源分析数据库 ClickHouse 以快著称,真的如此吗?我们通过对比测试来验证一下。 ClickHouse vs Oracle 先用 ClickHouse(简称 CH)、Oracle 数据库(简称 ORA)一起在相同的软硬件环境下做对比测试。测试基准使…

Java开源数据库引擎,数据库计算封闭性的一站式解决方案

目录 前言引入一、数据库封闭性带来的问题?问题1: ETL变成ELT甚至LETETL:ELT: 问题2: 中间表带来的资源消耗和耦合问题3: 多样性数据源问题4: 存储过程带来的安全和耦合问题问题5: 大数据性能导致的尴尬 二、开放的SPL解决方式多样源直接计算…

比较适合物联网的开源数据库

物联网产生大量的数据,包括流数据、时间序列数据、RFID数据、传感数据等。要有效地管理这些数据,就需要使用数据库。物联网数据的本质需要一种不同类型的数据库。以下是一些数据库,当与物联网一起使用时,会给出非常好的结果。 物联…

阿里巴巴开源的免费数据库工具Chat2DB

Chat2DB 是一款由阿里巴巴开源的免费数据库工具,它为开发人员提供了一个强大且易于使用的平台,用于存储和查询数据。与传统的数据库工具相比,Chat2DB 具有以下特点和优势: 多数据库支持:Chat2DB 可以与多种类型的数据库…

21款最优秀的开源数据库

摘要:几乎所有软件项目的开发都需要数据库的支持,目前,随着开源技术的迅速发展,越来越多的数据供应商选择开源数据库,为开源事业添砖加瓦。 作为一名软件开发人员或DBA,其中一份必不可少的工作就是与数据库…

一文带你了解开源数据库中的佼佼者 TOP 10

当今,大多数应用程序都需要在某个地方存储数据。对于 Web 应用程序,数据库是关键的“齿轮”。 很多企业和开发者在选择数据库时,会主要考虑的几个因素——一是它的成本,二是托管服务提供商的灵活性和支持力度。 出于多种原因&…

15个nosql数据库

1、MongoDB 介绍 MongoDB是一个基于分布式文件存储的数据库。由C语言编写。主要解决的是海量数据的访问效率问题,为WEB应用提供可扩展的高性能数据存储解决方案。当数据量达到50GB以上的时候,MongoDB的数据库访问速度是MySQL的10倍以上。MongoDB的并发读…

盘点2013:21款最优秀的开源数据库

作为一名软件开发人员或DBA,其中一份必不可少的工作就是与数据库打交道,比如MS SQL服务器、MySQL、Oracle、PostgreSQL、MongoDB等等。众所周知,其中MySQL是目前使用最广泛最好的免费开源数据库,此外,还有一些你不知道…

数据库设计学习总结

近期学习数据库也整理了一些笔记放上来供大家参考分享,相对来说比较基础。学习数据库个人觉得应该先把SQL语句熟悉了,然后再回头过来把数据库的整个设计过程强化下。别人说数据库设计(难度比较大)需要经验,可能吧&…

为什么要学习数据库以及数据库的选择

一、为什么要学习数据库 1.数据库概念 数据库(Database),就是暗转数据结构来组织、存储和管理数据,建立在计算机存储设备上的仓库。我们可以吧数据库看成电子化的文件库,也就是存储电子文件的处所,用户可以…

数据库学习资料和视频

数据库 博主在公众号后台设置了关键字回复, 回复下面的【】里面的内容, 可免费获得数据库视频和资料。 如回复:数据库 【数据库】 【1】oracle介绍和体系结构 【2】启动oracle服务和连接oracle数据库 【3】表的介绍和sqlplus相关操作 …

深度学习图像数据库总结(收藏用)

深度学习数据库总结 感谢感谢~收藏用! 原文出自:https://blog.csdn.net/chaipp0607/article/details/71403797 数据的准备工作是训练模型前的必要工作,显然这也是非常耗时的,所以在入门阶段我们完全可以用现有的开源图片库快速完…

数据库学习整理之常见运算符

运算符概述 1) 算术运算符 执行算术运算,例如:加、减、乘、除等。 2) 比较运算符 包括大于、小于、等于或不等于、等等。主要用于数值的比较、字符串的匹配等方面。 3) 逻辑运算符 包括与、或、非和异或、等逻辑运算符。其返回值为布尔型&#xff…

SQL Server 数据库学习

一、认识数据库 1、数据库的基本概念 2、数据库常用对象 3、数据库的组成 数据库主要由文件和文件组组成。数据库中所有的数据和对象都被存储在文件中。 二、创建数据库 1、创建数据库 对象资源管理器—数据库——右击——新建数据库 三、操作数据表与视图 1、创建数据表 空…

Access数据库学习

Access数据库学习 一. 新建数据库 二. 使用命令实现增删改查 直接增删改查命令增删改查查询 追加 更新 删除 新建Score表实现联合查询 喜欢的小伙伴可以尝试一下哦 这是小编公众号,请动动您可爱的小手手,关注一下💓&#x1f6…

推荐几个亲测好用高质量学习SQL的网站(建议收藏)

打开我的收藏夹,找出我曾经苦苦寻觅但却尘封已久的小网站—— 想什么呢,是正经学习SQL的网站,看完赶紧收藏学习起来! ①LintCode LintCode是我常用来刷算法题的网站,最近他们开发了一个SQL教程模块特好用&#xff0c…

推荐几个适合新手入门学习的SQL网站,在线就能练习

这里整理推荐几个我自己学习时用过的在线学习网站,对新手非常友好,帮助初学者快速入门SQL,在交互式的环境里学习,既不用安装也不用导入数据,在线就能思考和练习。 1.自学SQL网 适合小白学习,这里由浅及深的介绍了SQL的知识,每一个…

在线练习sql的各类网站

文章目录 1.LeetCode2.牛客网2.LintCode3.SQL Bolt4.SQL exercises5.Tutorialspoint6.SQL Fiddle7.MODE8.GeeksForGeeks 想练习SQL语句,又不想配置麻烦的环境,又或者想学习SQL,下面几个网站可能满足你的需求 1.LeetCode 网站:数据…