初学ansys:模态分析及谐响应分析

article/2025/10/10 5:46:42

谐响应为线性系统对简谐激励的稳态响应,当系统含有阻尼或者激励为复数(相位不为0或pi),谐响应为复数。

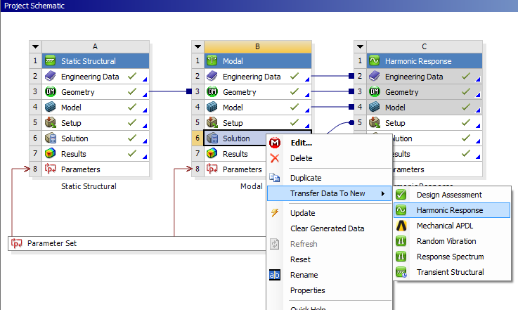
ansys可在模态分析的基础上进行谐响应分析:

2阶频率377.47,振型如下:

当z向加速度10g,右端平面z向位移谐响应(振幅及相位)如下,在频率384时振幅最大,与2阶频率及振型对应:


http://chatgpt.dhexx.cn/article/FPJYJht8.shtml

相关文章

关于模态分析

模态分析目的是获得固有频率、模态振型、振型参与系数、有效质量 模态分析是动力学的基础分析,谐响应分析的前提是进行模态分析。 什么是固有频率呢?共振频率呢? 比如一个单摆做好后,他的振动频率等于2Pi(l/g)^&#x…

Ansys-模态分析基础上的谱分析学习收获

谱分析是一种将模态分析和已知谱联系起来的、计算结构位移和应力的分析方法,主要用于确定结构对随机载荷或时间变化载荷(如地震载荷)的动力响应。谱是谱值和频率的关系曲线,它反映了时间历程载荷的强度和频率之间的关系。响应谱&a…

什么是模态分析?什么是振型?

模态和振型是两个比较难懂的概念,涉及的理论比较多,我想通过一句话引出,然后通过逐步解释的方法去阐释这两个概念。 以一根梁为例,通过理论计算寻找其固有频率、阻尼比、振型的过程就是解析模态分析,通过实验得到的就…

模态分析实例—斜齿圆柱齿轮的固有频率分析

本例介绍了对一个复杂结构—斜齿圆柱齿轮模型的创建方法,以及利用ANSYS对其进行固有频率和振型研究即模态分析的方法、步骤和过程。 APDL: /CLEAR,NOSTART /FILNAME,EXAMPLE11/PREP7 ET,1,SOLID45 MP,EX,1,2E11 MP,PRXY,1,0.3 MP,DENS,1,7800 K,1,21.87E-3 K,2,22.…

使用ANSYS进行对称边界的模态分析,制作【春节快乐】

这里写自定义目录标题 想法由来1. 建模2. 使用对称边界进行模态分析2.1 处理几何模型2.2 网格划分并设置边界条件进行计算2.3 求解2.4查看结果 延续去年的传统,最近几天一直在想做个什么东西来迎接新年。本来想用keras训练个深度网络,从一大堆图片中识别…

[Ansys Workbench] 平面对称斜拉桥的模态分析

1. 题目 2. 预处理 使用静态结构和模态分析两个模块 2.1 定义材料 2.2 定义几何结构 使用 DesignModeler 不知道 DM 中怎么使用对称轴画图……我就用了笨方法画了 一个主梁 使用 Concept - Lines From Sketches 从草图生成线 得到的线在结构树中如图所示 选择草图中所有的线&…

Ansys模态计算结果图片批量导出命令流

1.设置图片输出质量 2.命令流一键导出 *do,i,1,10 ###输出前10阶计算结果图片 set,1,i ####构造循环 plnsol,u,sum /image,save,D:\ANSYS\ban%i%,bmp ### 输出文件路径 *enddo

ANSYS apdl命令流笔记15-------模态分析

模态分析简介 前言一、案例1--均匀直杆的固有频率分析(1)完整命令(2)固有频率(3)第2阶固有频率下的振型 二、案例2--有预应力的固定弦1.完整命令2.固有频率3.第2阶固有频率下的振型 前言 模态分析的本质就是研究系统的自由振动特性,确定一个结构的固有频率和振型。…

ANSYS_APDL——实例002-模态分析

/clear /prep7 et,1,link1 mp,ex,1,2e11 !材料属性 mp,prxy,1,0.3 mp,dens,1,7800 R,1,1e-6 !定义元素实常数 k,1,0,0,0 !定义1的坐标为000 k,2,1,0,0 !定义2的坐标为100 lstr,1,2 !定义点1到点2的直线 lesize,1,,,50 !线1,中间50结 lmesh,1 !沿着线生成节点…

ANSYS模态分析详细步骤记录

1,打开WorkBench,双击Modal,生成右边的表格 2, 右击Geometry,import一个模型,我这里已经添加了就变成了另一个选项 3,双击Model,打开开始编辑 4,打开之后选择材料&#…

基于ANSYS的无约束梁的模态分析与实验结果比较

一、实验模型简介 该模型来源于文献:“Khatir, A., Capozucca, R., Khatir, S. et al. Vibration-based crack prediction on a beam model using hybrid butterfly optimization algorithm with artificial neural network. Front. Struct. Civ. Eng. 16, 976–98…

ANSYS workbench的模态分析基本原理和步骤

目录 1、模态分析基本原理 2、模态分析基本步骤 3、实际操作步骤图 4、载荷和约束 5、分析设置Analysis Setting Options Solver Controls 6、有预应力的模态分析(区别有约束和有预应力(结构载荷)) 7、案例 1、模态分析基…

ANSYS模态分析

目录 一、ANSYS求解模态分析步骤 建模 施加载荷和求解 扩展模态(这是区别于其他分析的一个关键) 查看结果 二、模态分析实例(均匀直杆的子空间法模态分析) 1.问题描述 2.有限元分析 1)进入ansys经典界面 2)…

linux怎样解压bin文件,linux下解压bin文件

8种机械键盘轴体对比 本人程序员,要买一个写代码的键盘,请问红轴和茶轴怎么选? 现在的一些Linux软件很流行使用bin这种安装包格式,只需要下载个安装包就能自动安装解压,比tar.gz省事,比.deb,.rp…

[Xcode]iOS代码签名(Code Signing)

在打包过程中让我吃了不少苦头,归根到底是对一些概念和一些原理不清楚不明白,... 代码签名 Code Signing 也叫 App 签名,它是依靠 iOS 证书来进行的,它保证了 App 的合法性、完整性、真实性以及一致性(未被修改&#…

WordPress给博客文章页添加个性名片

食用教程 本文以子比主题为例 插入HTML代码 进入主题设置 –> 文章&列表 –> 文章页面 –> 文章插入内容 –> 在文章内容后-插入内容 –> 粘贴HTML代码 <div class"business-center"><div class"business-card"><div …

SCTF-2019 Misc wp

SCTF-2019解题纪实 MISC 签到题题目中说’cat \flag ’ in data:image/jpeg;base64,/9j/4QBkRXhpZgAATU0AKgAAAAgABYdpAAQAAAABAAAASgESAAQAAAABAAAAAAEBAAMAAAABAa4AAAEyAAIAAAABAAAAAAEAAAMAAAABAa4AAAAAAAAAAZIIAAQAAAABAAAAAAAAAAD/4AAQSkZJRgABAQAAAQABAAD/2wBDAAYEBQYF…

基于 Ubuntu 20.04 系统 部署 NetBox

提示&#xff1a;请注意 信息的时效性、环境的匹配度。侵删&#xff01; 文章目录 前言NetBox 安装一、环境二、安装1.安装 PostgreSQL2.安装 Redis3.安装 Python3.安装 Netbox4.修改 NetBox 配置文件5.安装其他可选的插件或组件6.运行升级脚本6.Python试运行Netbox7.使用 Guni…

从某一点出发沿任意一方向旋转矩阵计算思考与实现

欢迎关注更多精彩 关注我&#xff0c;学习常用算法与数据结构&#xff0c;一题多解&#xff0c;降维打击。 上期讲到 绕任一向量旋转矩阵计算思考与实现 点击前往 点击前往 问题提出 之前讲到绕任一向量旋转矩阵实现&#xff0c;原来的向量都是从原点出发&#xff0c;现在把…

绕任一向量旋转矩阵计算思考与实现

欢迎关注更多精彩 关注我&#xff0c;学习常用算法与数据结构&#xff0c;一题多解&#xff0c;降维打击。 问题提出 如图所示&#xff0c;在空间中有一向量A&#xff0c;问点O绕A方向逆时针旋转角度α的矩阵如何表示。 问题分析 问题化规 直接去构造一个矩阵是比较困难的。…