一、学前须知
讲服务管理之前先了解下Linux的启动流程非常有必要,直观的先上CentOS的启动图:
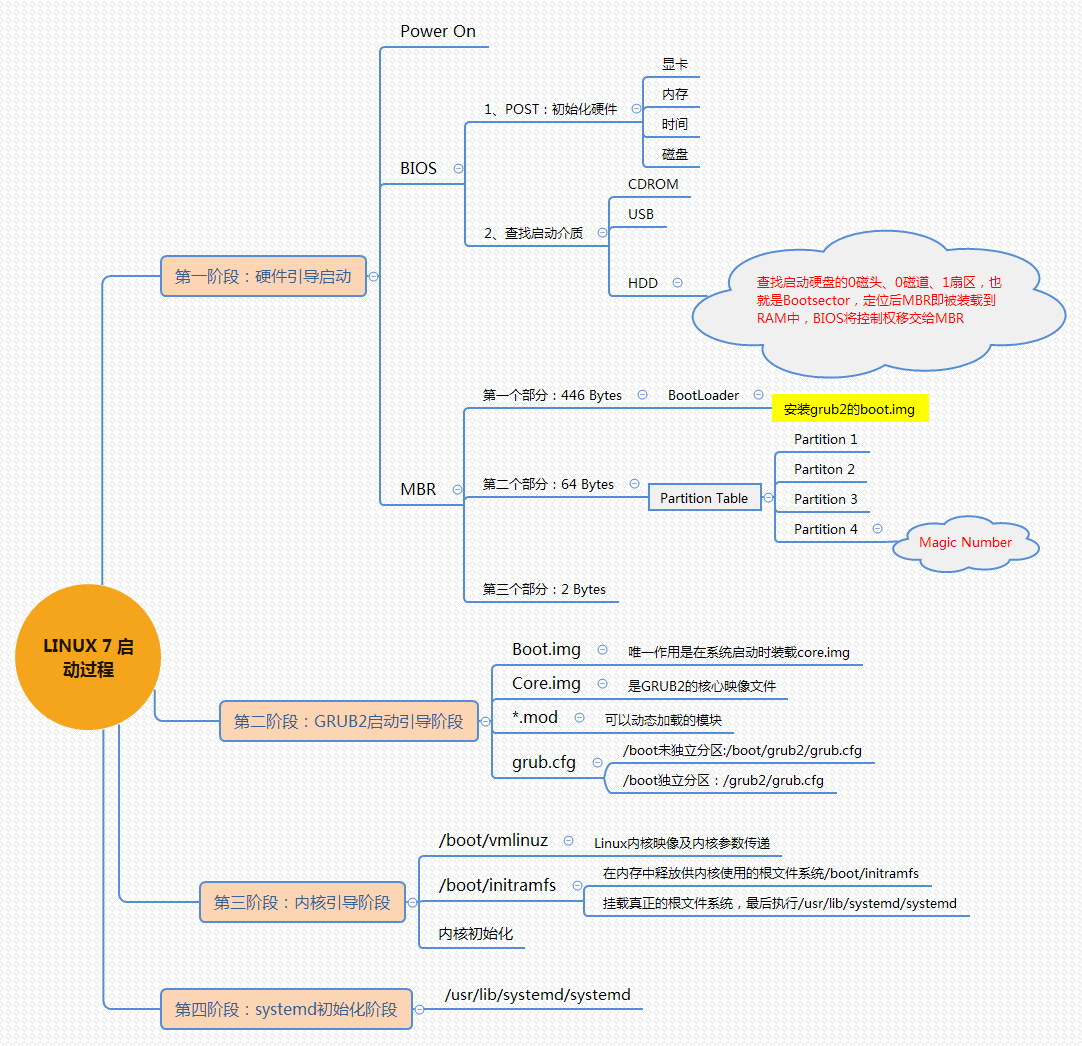
Centos7

Centos6的也补充下:

图片信息量较大,网友可根据自己的知识水平逐一按上图去填充自己,也欢迎指正;本节我们着重写系统服务管理,对启动流程仅做下面简要概述:(下节更新启动流程知识)
RHel6: 开机自检BIOS > MBR引导 > GRUB菜单 > 加载内核 > Init进程初始化
RHel7:开机自检BIOS > MBR引导 > GRUB2菜单 > 加载内核 >System进程初始化
此处我们关注最后一步的进程初始化程序sytem和Init.的区别
init:
- 一是启动时间长,init是串行启动,只有前一个进程启动完,才会启动下一个进程
- 二是启动脚本复杂,Init进程只是执行启动脚本,不管其他事情,脚本需要自己处理各种情况,这往往使得脚本变得很长
- 由Linux内核加载运行,位于 /sbin/init ,是系统中第一个进程,PID永远为1

对于支持 service 的程序,安装的时候,会自动的在 /etc/init.d 目录添加一个配置文件。当我们使用 service 控制程序时,比如执行开启httpd的服务:service httpd start 。那么我们的 service 就会开启 /etc/init.d/httpd 配置文件里面指向的 /usr/sbin/httpd 可执行文件

systemd:
- 按需启动服务,减少系统资源消耗。
- 尽可能并行启动进程,减少系统启动等待时间
- 由Linx内核加载运行,位于 /usr/lib/systemd/systemd ,是系统中第一个进程,PID永远为1
对于支持 systemd 的程序,安装的时候,会自动的在 /usr/lib/systemd/system 目录添加一个配置文件。当我们使用 systemctl 控制该程序时,比如执行开启httpd服务:systemctl start httpd.service 。那么我们的 systemctl 就会开启 httpd.service 配置里面指向的 /usr/sbin/httpd 可执行文件

如果我们想让该程序开机启动,我们可以执行命令 systemctl enable httpd,这个命令相当于在 /etc/systemd/system 目录添加一个软链接,指向 /usr/lib/systemd/system 目录下的 httpd.service 文件。这是因为开机时,Systemd只执行 /etc/systemd/system 目录里面的配置文件。

Init 进程的配置文件
| 参数 | 说明 |
| /etc/init.d/ | 服务启动脚本配置文件存放目录 |
| /etc/inittab | 默认运行级别配置文件 |
| /etc/init/rcS.conf | 系统初始化配置文件 |
| /etc/init/rc.conf | 各运行级别初始化的配置文件 |
| /etc/init/rcS-sulogin.conf | 单用户模式启动 /sbin/sushell 环境的配置文件 |
| /etc/init/control-alt-delete.conf | 终端下的 ctrl+alt+del 热键操作的配置文件 |
| /etc/sysconfig/init | tty终端的配置文件 |
| /etc/init/start-ttys.conf | 配置tty终端的开启数量、设备文件 |
| /etc/init/tty.conf 或 /etc/init/serial.conf | 控制tty终端的开启 |
Systemd进程的配置文件
| 参数 | 说明 |
| /etc/systemd/system/default.target | 取代/etc/inittab文件配置,通常符号链接到 /lib/systemd/system/graphical.target |
| /run/systemd/system/ | 系统执行过程中所产生的服务脚本所在目录 |
| /etc/systemd/system/ | 里面存放着不同级别的开启自启服务 |
| /usr/lib/systemd/system/ 和 /lib/systemd/system/ 和,两个文件完全一样,因为lib是/usr/lib的软链接 | 每个服务最主要的启动脚本设置,类似于之前的 /etc/init.d/ |
运行级别和说明
| 运行级别 | 说明 | Rehl 6/7 命令 | Rhel7 命令 |
| 0 | 关机状态,使用该级别将会关机 | init 0 | poweroff |
| 1 | 系统救援模式,多用于系统维护 | init 1 | systemctl isolate rescue.target |
| 2 | 字符界面的多用户模式(不可访问网络) | init 2 | systemctl isolate mutil-user.target |
| 3 | 字符界面的完整多用户模式,大多数服务器主机运行此级别 | init 3 | systemctl isolate mutil-user.target |
| 4 | 未分配使用 | init 4 | systemctl isolate mutil-user.target |
| 5 | 图形界面的多用户模式,提供了图形桌面操作环境 | init 5 | systemctl isolate graphical.target |
| 6 | 重新启动主机 | init 6 | reboot |
查看运行级别:
- runlevel : 显示切换前的运行级别 和当前运行级别 (6/7)
- systemctl get-default : 显示当前运行级别 (7)
永久设置开机模式
- systemctl set-default multi-user.target 开机默认为文本模式
- systemctl set-default graphical.target 开机默认为图形模式
- 修改 /etc/inittab 默认运行级别配置文件(下节开机启动文章详解)
二、服务管理
有了以上的内容,再来看进程管理相信已经非常有底气了
Rhel6 用 service 和 chkconfig 来管理服务,它是 SystemV 架构下的一个工具。
Rhel7 是用 systemctl 来管理服务,它融合了之前的 service 和 chkconfig 的功能于一体。可以使用它永久性或只在当前会话中启用/禁用服务。systemctl 是 systemd 架构下的一个工具。
| 动作 | Rhel6 旧指令 | Rhel7新指令 |
| 启动某服务 | service httpd start | systemctl start httpd |
| 停止某服务 | service httpd stop | systemctl stop httpd |
| 重启某服务 | service httpd restart | systemctl restart httpd |
| 检查服务状态 | service httpd status | systemctl status httpd |
| 删除某服务 | chkconfig --del httpd | 停掉应用,删除其配置文件 |
| 使服务开机自启动 | chkconfig --level 5 httpd on | systemctl enable httpd |
| 使服务开机不自启动 | chkconfig --level 5 httpd off | systemctl disable httpd |
| 显示所有已启动的服务 | chkconfig --list | systemctl list-unit-files | grep enabled |
| 加入自定义服务 | chkconfig --add test | systemctl load test |
| 查询服务是否开机自启 | chkconfig --list | grep httpd | systemctl is-enabled httpd |
| 查看启动失败的服务 |
| systemctl --failed |
systemd的一些常用命令:
列出所有可用单元 : systemctl list-unit-files
列出所有运行的单元: systemctl list-unit-files | grep enabled
列出所有可用服务: systemctl list-unit-files --type=service
列出所有运行的服务: systemctl list-unit-files --type=service | grep enabled
屏蔽httpd服务:systemctl mask httpd
是的,明白原理后看服务管理就这么简单的几个指令,你Get到了吗?

















