
8种机械键盘轴体对比
本人程序员,要买一个写代码的键盘,请问红轴和茶轴怎么选?
OS:Android6.0
Hardware:MTK6737
[TOC]
一、启动流程概览
1. BootRom
固化在 CPU 内部。
负责从外部的存储器中加载 Preloader。
负责 USB Download。
2. Preloader
属于 Bootloader 的第一部分。
负责 MTK Licensed
负责 基础 Module 的 初始化,比如 eMMC,PLL,DRAM 等。
负责 加载 LittleKernel(LK)
3. LK
属于 Bootloader 的第二部分。
负责 设备的初始化。
负责 加载 Linux Kernel。
支持 fastboot 更新。
4. Kernel
负责 设备初始化 / 内核初始化。
负责 引导启动内核态 init 进程。
5. Android
负责 引导启动用户态 init 进程。
负责 Zygote 启动。
负责 Framework 初始化等。

以上基本可以化为三个部分:Bootloader(Preloader+LK)、Kernel、Android。
后面我们深入代码逐个分析。
二、Bootloader 引导
Bootloader 部分主要功能包括 设置处理器和内存频率、指定调试信息端口、可引导的存储设备等。完成可执行环境创建后,把 software 装载到内存并执行。除了装载 software ,外部工具也可以和 bootloader 握手,指示设备进入不同的操作模式(比如 USB 下载模式和 META 模式)。就算没有外部工具的握手,也可以通过自定义按键,使 bootloader 进入这些模式。
由于不同芯片商对 arm core 封装差异比较大,所以不同的 arm 处理器,对于上电引导都是由特定处理器芯片厂商自己开发的程序,这个上电引导程序通常比较简单,会初始化硬件,提供下载模式等,然后才会加载通常的 bootloader (uboot)。
对于 MTK 平台,其 bootloader 分为两个部分preloader ,依赖平台
LK(little kernel),作用和 uboot 类似,依赖操作系统,负责引导 linux 系统和 Android 框架

我们结合前面的那张图,更加详细的看一下启动过程中 Bootloader 部分的动作:设备上电,BootROM 开始运行。
BootROM 初始化软件堆栈 (SoftwareStack)、通信端口和可引导存储设备(NAND/EMMC)。
BootROM 从存储器中加载 pre-loader 到内部 SRAM(ISRAM)中,因为这时候还没有初始化外部的 DRAM。
BootROM 跳转 pre-loader 入口并执行。
pre-loader 初始化 DRAM 并加载 u-boot 到 RAM中
pre-loader 跳转到 u-boot 中执行,u-boot 开始做初始化,比如显示初始化
u-boot 从存储器中加载引导镜像(boot image)包括 linux kernel 和 ramdisk
u-boot 跳转到 linux kernel 并执行。
2.1 preloader 启动过程
2.1.1 preloader 的功能负责在芯片组平台准备好可执行环境
如果检测到外部工具,会试图通过 uart 或者 usb 与外部工具握手
从 NAND/EMMC 加载 u-boot ,并跳转到 u-boot
使用工具握手,设备能够触发进入下载模式来下载需要的镜像,或是进入工厂/测试模式,比如 META 模式和 ATE 工厂模式,在这些模式下可以测试模块,或是通过传递引导参数给 U-Boot 和 linux kernel 来校准设备 (device calibration)
preloader 中的硬件部分PLL 模块
调整处理器和外部内存频率。PLL 模块初始化后,处理器和外部内存的频率由 26MHZ/26MHZ 增加到 1GHZ/192MHZ。
UART 模块
用于调试或是 META 模式下的握手。
默认情况下 UART4 初始化波特率为 9216000bps ,用于调试信息输出。
UART1 初始化为 115200bps 和作为 UART META 默认端口。不过 UART1 也可以被作为调试或者是 UART META 端口。
计时器 timer 模块
用于计算硬件模块所需要的延时或是超时时间。
内存模块
preloader 由 bootROM 加载和芯片组内部的 SRAM 中执行,因为外部的 DRAM 还没有初始化。
接下来 preloader 采用内置的内存设置来初始化 DRAM,这样 u-boot 就可以被加载到 DRAM 中并执行。
GPIO
PMIC
RTC
当通过 power 按键开机后,preloader 拉高 RTC 的 PWBB 来保持设备一直有电,并继续引导 u-boot。
RTC alarm 可能是设备开机的启动源,这种情况,设备不需要按 power 按键就可以自启动。
USB
NAND
MSDC
pre-loader 可以从 NAND Flash 或者是 EMMC 中加载 u-boot,两种选其一
2.1.2 preloader 启动代码
代码流程如下图:

2.2 LK 启动过程
LK (Little Kernel)也是一种 bootloader ,作用和 u-boot 差不多。
MTK它由 preloader 引导并执行,因为 preloader 中已经完成了硬件模块,所以不需要在 lk 中重新配置这些模块了。但部分模块会在 lk 中重新被复位来配置硬件寄存器,这样可以创造一个干净的环境。比如计时器模块,在 lk 中,timer 被重新复位清零硬件计数来对计时进行复位。
2.2.1 LK 中的上电情景
LK 加载后,电池将检查 power 按键是否按下,
如果当前启动的原因是 USB 充电器,而不是 power 按键,电池模块将等待用户按下 power 按键启动;1
2// lk/platform/mt6735/mtk_key.c
BOOL mtk_detect_key(unsigned short key) /* key: HW KeyCode */
key 表示要检查的按键码,返回值表示这个按键是否按下,此函数来判断指定的按键是否按下。
2.2.2 LK 中的充电情景

2.2.3 LK 中的其他启动模式
Factory mode
出厂模式,用于批量生产
META mode
META 模式,用于批量生产的功能性测试
Advanced META mode
META 高级模式,用于批量生产时的功能性测试,用以测试多媒体功能,和 android 启动共存
恢复模式,用于 SD 卡镜像升级
ATE Factory boot
自动测试环境出场模式。通过 PC 的 ATE 工具发送命令测试产品特性。
Alarm boot
RTC 闹钟启动
Fastboot
刷机
download boot
下载时,支持 logo 显示
sw reboot
启动原因是重启
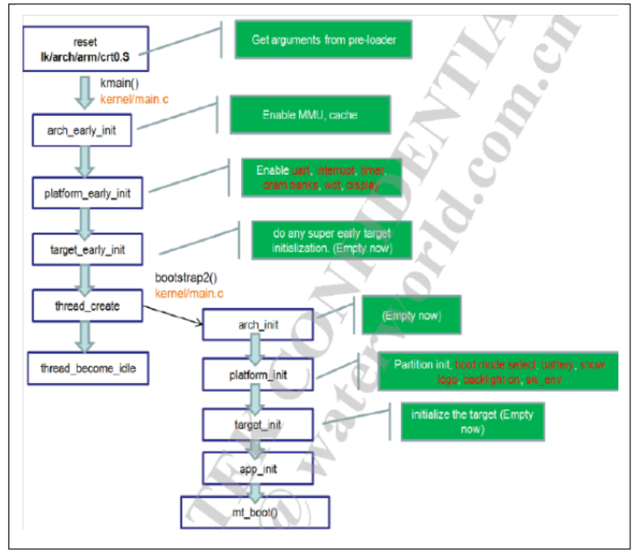
2.2.4 LK 启动代码
代码流程如下图:


lk/arch/arm/crt0.S

lk/kernel/main.c1
2
3
4
5
6
7
8
9
10
11
12
13
14
15
16
17
18
19
20
21
22
23
24
25
26
27
28
29
30
31
32
33
34
35
36
37
38
39
40
41
42
43
44
45
46
47
48
49
50
51
52
53
54
55
56
57
58
59
60
61
62
63
64void (void) __NO_RETURN __EXTERNALLY_VISIBLE;
void (void)
{
boot_time = get_timer(0);
#endif
// get us into some sort of thread context
thread_init_early();
// early arch stuff
arch_early_init(); // 使能 MMU、cache
// do any super early platform initialization
platform_early_init(); // 使能 Uart、中断、定时器、DRAM Banks、wot、display
#if defined(MACH_FPGA) || defined(SB_LK_BRINGUP)
boot_time = get_timer(0);
#endif
// do any super early target initialization
target_early_init(); // 空,可以在这里实现一些定制的超级初始化
dprintf(INFO, "welcome to lknn");
// deal with any static constructors
dprintf(SPEW, "calling constructorsn");
call_constructors();
// bring up the kernel heap
dprintf(SPEW, "initializing heapn");
heap_init();
// initialize the threading system
dprintf(SPEW, "initializing threadsn");
thread_init();
// initialize the dpc system
dprintf(SPEW, "initializing dpcn");
dpc_init();
// initialize kernel timers
dprintf(SPEW, "initializing timersn");
timer_init();
#ifdef MTK_LK_IRRX_SUPPORT
mtk_ir_init(0);
#endif
#if (!ENABLE_NANDWRITE)
// create a thread to complete system initialization
dprintf(SPEW, "creating bootstrap completion threadn");
thread_resume(thread_create("bootstrap2", &bootstrap2, NULL, DEFAULT_PRIORITY, DEFAULT_STACK_SIZE));
// enable interrupts
exit_critical_section();
// become the idle thread
thread_become_idle();
#else
bootstrap_nandwrite();
#endif
}
这里会创建一个 bootstrap2 线程1
2
3
4
5
6
7
8
9
10
11
12
13
14
15
16
17
18
19
20
21
22
23
24
25
26
27static int bootstrap2(void *arg)
{
dprintf(SPEW, "top of bootstrap2()n");
arch_init(); // 空
// XXX put this somewhere else
#if WITH_LIB_BIO
bio_init();
#endif
#if WITH_LIB_FS
fs_init();
#endif
// initialize the rest of the platform
dprintf(SPEW, "initializing platformn");
platform_init(); // 启动模式选择电池、显示 Logo、背光打开、设置软件的环境变量
// initialize the target
dprintf(SPEW, "initializing targetn");
target_init(); // 空
dprintf(SPEW, "calling apps_init()n");
apps_init();
return 0;
}
apps_init //bootablebootloaderlkappapp.c
start_app
mt_boot_init //bootablebootloaderlkappmt_bootmt_boot.c
如果 g_boot_mode 为 FASTBOOT 就走 fastboot 模式
否则 boot_linux_from_storage()
boot_linux_from_storage() 是关键
char g_CMDLINE[200] = COMMANDLINE_TO_KERNEL;
这个 COMMANDLINE_TO_KERNEL 定义在 lkincludeplatformmt_reg_base.h
三、Linux 内核启动
Linux 内核启动一般由外部 bootloader 引导,也可以在头部嵌入一个 loader,这部分和硬件结合紧密,一般由汇编编写。
3.1 zImage 解压
内核 zImage 解压缩
head.S 首先初始化自解压相关的如内存等环境,接下来调用 decompress_kernel 进行解压(./arch/arm/boot/compressed/misc.c)
3.2 start_kernel 启动
start_kernel 启动内核(./init/main.c)
start_kernel 是任何版本 Linux 内核的通用初始化函数,它会初始化很多东西,输出 Linux 版本信息、设置体系结构相关的环境,页表结构初始化,设置系统自陷入口,初始化系统 IRQ,初始化核心调度器等。
最后调用 rest_init
3.3 rest_init 调用 kernel_init
启动 init 进程
执行 schedule 开始任务调度。这个 init 是由 android 的 ./system/core/init 下的代码编译出来的,由此进入了 android 代码。



![[Android6.0][MTK6737] 启动流程分析](http://ww1.sinaimg.cn/large/ba061518ly1fo22fxyx8mj20gl03ogll.jpg)







